
1EdTech Group Management Service Information Model
Version 2.0
Final Release
Version 1.0
Date Issued: 30 June 2011
Latest version: /lis/
IPR and Distribution Notices
Recipients of this document are requested to submit, with their comments, notification of any relevant patent claims or other intellectual property rights of which they may be aware that might be infringed by any implementation of the specification set forth in this document, and to provide supporting documentation.
1EdTech takes no position regarding the validity or scope of any intellectual property or other rights that might be claimed to pertain to the implementation or use of the technology described in this document or the extent to which any license under such rights might or might not be available; neither does it represent that it has made any effort to identify any such rights. Information on 1EdTech’s procedures with respect to rights in 1EdTech specifications can be found at the 1EdTech Intellectual Property Rights web page: /imsipr_policyFinal.pdf.
Copyright © 2011 1EdTech Consortium. All Rights Reserved.
Use of this specification to develop products or services is governed by the license with 1EdTech found on the 1EdTech website: /license.html.
Permission is granted to all parties to use excerpts from this document as needed in producing requests for proposals.
The limited permissions granted above are perpetual and will not be revoked by 1EdTech or its successors or assigns.
THIS SPECIFICATION IS BEING OFFERED WITHOUT ANY WARRANTY WHATSOEVER, AND IN PARTICULAR, ANY WARRANTY OF NONINFRINGEMENT IS EXPRESSLY DISCLAIMED. ANY USE OF THIS SPECIFICATION SHALL BE MADE ENTIRELY AT THE IMPLEMENTER'S OWN RISK, AND NEITHER THE CONSORTIUM, NOR ANY OF ITS MEMBERS OR SUBMITTERS, SHALL HAVE ANY LIABILITY WHATSOEVER TO ANY IMPLEMENTER OR THIRD PARTY FOR ANY DAMAGES OF ANY NATURE WHATSOEVER, DIRECTLY OR INDIRECTLY, ARISING FROM THE USE OF THIS SPECIFICATION.
Table of Contents
1.1 Group Management Service Overview
1.3 Structure of this Document
1.4 Versions 1 and 2 Compatibility
2 Group Management Service Description
2.1 An Abstract Representation
2.2 Group Management Service Architecture & Specification Model
2.4 Synchronous & Asynchronous Services
2.5 Handling the Service Status Codes
3.2 GroupManager Interface Description
3.2.2 CreateByProxyGroup() Operation
3.2.4 AddGroupRelationship() Operation
3.2.5 RemoveGroupRelationship() Operation
3.2.7 ReadAllGroupIds() Operation
3.2.8 ReadGroupIdsForPerson() Operation
3.2.9 ReadGroupIdsFromSavePoint() Operation
3.2.11 ReadGroupsFromSavePoint() Operation
3.2.12 UpdateGroup() Operation
3.2.13 ReplaceGroup() Operation
3.2.14 DiscoverGroupIds() Operation
3.2.15 ChangeGroupIdentifier() Operation
3.3 Group Object State Machine
4.1 GroupRecord Class Description
4.2 GroupRecordSet Class Description
4.5 QueryObject Class Description
4.6 Relationship Class Description
4.7 SequenceIdentifier Class Description
4.8 StatusInfo Class Description
5.2 GroupDatabase Class Description
5.3 GroupRecord Class Description
5.3.1 SourcedGUID Attribute Description
5.4 SourcedGUID Class Description
5.4.1 RefAgentInstanceID Attribute Description
5.4.2 SourcedId Attribute Description
5.5 Template Class Description
5.7.1 GroupType Attribute Description
5.7.2 Email Attribute Description
5.7.3 Url Attribute Description
5.7.4 TimeFrame Attribute Description
5.7.5 Relationship Attribute Description
5.7.6 EnrollControl Attribute Description
5.7.7 Org Attribute Description
5.7.8 Description Attribute Description
5.7.9 DataSource Attribute Description
5.7.10 RecordInfo Attribute Description
5.7.11 Extension Attribute Description
5.8 GroupType Class Description
5.8.1 Scheme Attribute Description
5.8.2 TypeValue Attribute Description
5.9 TypeValue Class Description
5.9.1 Id Attribute Description
5.9.2 Type Attribute Description
5.9.3 Level Attribute Description
5.10 Relationship Class Description
5.10.1 RelationId Attribute Description
5.10.2 Relation Attribute Description
5.10.3 SourcedId Attribute Description
5.10.4 Label Attribute Description
5.11 EnrollControl Class Description
5.13 General Classes Descriptions
5.13.1 Description Class Description
5.13.2 FullDescription Class Description
5.13.3 TimeFrame Class Description
5.13.5 Metadata Class Description
5.13.6 IMSExtension Class Description
5.13.7 ExtensionField Class Description
6 Extending and Profiling the Service
6.1.2 Proprietary Data Elements
Appendix A – Service Status Codes
B1 Set of Defined Vocabularies
B2 Using Vocabularies for the Metadata Class
B3 Using Vocabularies for the IMSExtension Class
Appendix C – File-based Data Exchange
List of Figures
Figure 2.1 Group management service architecture model.
Figure 2.2 Synchronous service sequence diagram.
Figure 2.3 Asynchronous service sequence diagram.
Figure 3.1 GroupManagementService interface definition.
Figure 3.2 State machine for a ‘group’ object.
Figure 5.1 GroupDatabase class diagram.
Figure 5.2 Group class diagram.
Figure 5.3 General classes for the group data model.
Figure C.1 GroupRecord class diagram for file-based data exchange.
List of Tables
Table 3.1 Summary of operations for GroupManager.
Table 3.2 Status codes for the ‘createGroup’ operation.
Table 3.3 Status codes for the ‘createByProxyGroup’ operation.
Table 3.4 Status codes for the ‘deleteGroup’ operation.
Table 3.5 Status codes for the ‘addGroupRelationship’ operation.
Table 3.6 Status codes for the ‘removeGroupRelationship’ operation.
Table 3.7 Status codes for the ‘readGroup’ operation.
Table 3.8 Status codes for the ‘readAllGroupIds’ operation.
Table 3.9 Status codes for the ‘readGroupIdsForPerson’ operation.
Table 3.10 Status codes for the ‘readGroupIdsFromSavePoint’ operation.
Table 3.11 Status codes for the ‘readGroups’ operation.
Table 3.12 Status codes for the ‘readGroupsFromSavePoint’ operation.
Table 3.13 Status codes for the ‘updateGroup’ operation.
Table 3.14 Status codes for the ‘replaceGroup’ operation.
Table 3.15 Status codes for the ‘discoverGroupIds’ operation.
Table 3.16 Status codes for the ‘changeGroupIdentifier’ operation.
Table 5.2 Description of the ‘GroupDatabase’ class.
Table 5.3 Description of the ‘GroupRecord’ class.
Table 5.4 Description of the ‘sourcedGUID’ attribute for the GroupRecord class.
Table 5.5 Description of the SourcedGUID class.
Table 5.6 Description of the ‘refAgentInstanceID’ attribute for the SourcedGUID class.
Table 5.7 Description of the ‘sourcedId’ attribute for the SourcedGUID class.
Table 5.8 Description of the Template class.
Table 5.9 Description of the Section class.
Table 5.10 Description of the ‘Group’ class.
Table 5.11 Description of the ‘groupType’ attribute for the Group class.
Table 5.12 Description of the ‘email’ attribute for the Group class.
Table 5.13 Description of the ‘url’ attribute for the Group class.
Table 5.14 Description of the ‘timeFrame’ attribute for the Group class.
Table 5.15 Description of the ‘relationship’ attribute for the Group class.
Table 5.16 Description of the ‘enrollControl’ attribute for the Group class.
Table 5.17 Description of the ‘org’ attribute for the Group class.
Table 5.18 Description of the ‘description’ attribute for the Group class.
Table 5.19 Description of the ‘dataSource’ attribute for the Group class.
Table 5.20 Description of the ‘recordInfo’ attribute for the Group class.
Table 5.21 Description of the ‘extension’ attribute for the Group class.
Table 5.22 Description of the ‘GroupType’ class.
Table 5.23 Description of the ‘scheme’ attribute for the GroupType class.
Table 5.24 Description of the ‘typeValue’ attribute for the GroupType class.
Table 5.25 Description of the ‘TypeValue’ class.
Table 5.26 Description of the ‘id’ attribute for the TypeValue class.
Table 5.27 Description of the ‘type’ attribute for the TypeValue class.
Table 5.28 Description of the ‘level’ attribute for the TypeValue class.
Table 5.29 Description of the ‘Relationship’ class.
Table 5.30 Description of the ‘relationId’ attribute for the Relationship class.
Table 5.31 Description of the ‘relation’ attribute for the Relationship class.
Table 5.32 Description of the ‘sourcedId’ attribute for the Relationship class.
Table 5.33 Description of the ‘label’ attribute for the Relationship class.
Table 5.34 Description of the ‘EnrollControl’ class.
Table 5.35 Description of the ‘enrollAccept’ attribute for the EnrollControl class.
Table 5.36 Description of the ‘enrollAllowed’ attribute for the EnrollControl class.
Table 5.37 Description of the ‘Org’ class.
Table 5.38 Description of the ‘orgName’ attribute for the Org class.
Table 5.39 Description of the ‘orgUnit’ attribute for the Org class.
Table 5.40 Description of the ‘type’ attribute for the Org class.
Table 5.41 Description of the ‘id’ attribute.
Table 5.42 Description of the Description class.
Table 5.43 Description of the ‘shortDescription’ attribute for the Description class.
Table 5.44 Description of the ‘longDescription’ attribute for the Description class.
Table 5.45 Description of the ‘fullDescription’ attribute for the Description class.
Table 5.46 Description of the FullDescription class for the Description class.
Table 5.47 Description of the ‘mediaMode’ attribute for the Description class.
Table 5.48 Description of the ‘contentRefType’ attribute for the Description class.
Table 5.49 Description of the ‘mimeType’ attribute for the Description class.
Table 5.50 Description of the ‘descriptionText’ attribute for the Description class.
Table 5.51 Description of the TimeFrame class.
Table 5.52 Description of the ‘begin’ attribute for the TimeFrame class.
Table 5.53 Description of the ‘end’ attribute for the TimeFrame class.
Table 5.54 Description of the ‘restrict’ attribute for the TimeFrame class.
Table 5.55 Description of the ‘adminPeriod’ attribute for the TimeFrame class.
Table 5.56 Description of the ‘Text’ class.
Table 5.57 Description of the ‘language’ attribute for the Text class.
Table 5.58 Description of the ‘textString’ attribute for the Text class.
Table 5.59 Description of the Metadata class.
Table 5.60 Description of the ‘metadataNameVocabulary’ attribute for the Metadata class.
Table 5.61 Description of the ‘metadataTypeVocabulary’ attribute for the Metadata class.
Table 5.62 Description of the ‘metadataField’ attribute for the Metadata class.
Table 5.63 Description of the IMSExtension class.
Table 5.64 Description of the ‘extensionNameVocabulary’ attribute for the IMSExtension class.
Table 5.65 Description of the ‘extensionTypeVocabulary’ attribute for the IMSExtension class.
Table 5.66 Description of the ‘extensionField’ attribute for the IMSExtension class.
Table 5.67 Description of the ExtensionField class.
Table 5.68 Description of the ‘fieldName’ attribute for the ExtensionField class.
Table 5.69 Description of the ‘fieldType’ attribute for the ExtensionField class.
Table 5.70 Description of the ‘fieldValue’ attribute for the ExtensionField class.
Table A.1 Status codes for the service operations.
Table A.2 Common status codes for the service operations.
Table B1.1 The fieldType external vocabulary.
1 Introduction
1.1 Group Management Service Overview
The Group Management Service (GMS) specification is the definition of how systems manage the exchange of information that describes Groups. The Group Management Service specification is constructed following the recommendations documented in the 1EdTech GLC Abstract Framework (IAF) [IAF, 03a], [IAF, 03b], [IAF, 03c]. This means that this specification is based upon the concepts of:
· Interoperability – Group Management Service focuses on the exchange of Group(s) information between systems. There are no definitions in the specification on how the data is managed within the systems;
· Service-oriented – Group Management Service defines the exchange of information in terms of the services being supplied by the collaboration of the systems;
· Component-based – for example, the Group Management Service is combined with the Person Management Service, Membership Management Service, Course Management Service and Outcomes Management Service to provide the Learning Information Services [LIS, 11a];
· Layering – the Group Management Service is a part of the Application Services layer but it interacts with the services available in the Common Services layer e.g., authentication;
· Behaviors and Data Models – the Group Management Service is defined in terms of its behaviors and data models. The behaviors cause changes in the state of the data model and the state of the data model will only be altered as a result of a clearly defined behavior;
· Multiple Bindings – the Group Management Service information model is to be defined using the Unified Modeling Language (UML). This enables reliable mapping of the information model into a range of different bindings. The binding of immediate importance is the Web Services Description Language (WSDL);
· Adoption – whenever appropriate, the Group Management Service specification makes use of other 1EdTech GLC and non-1EdTech GLC standards and specifications.
A Group object identifies a collection that is used to represent an activity. It is important that the Group service is ONLY used to manage the exchange of information about courses in conjunction with the 1EdTech GLC Course Management Service specification [CMS, 11]. The service operations provide the capability for creating, deleting, reading, writing and simple searching of Group objects.
1.2 Scope and Context
This document is the 1EdTech GLC Group Management Services Information Model v2.0 and as such it is used as the basis for the development of the following documents:
a) 1EdTech GLC Group Management Service WSDL Binding v2.0 [GMS, 11] – the description of the WSDL binding of the Information Model;
The core uses-cases for the Group Management Service are described in the Learning Information Services Specification [LIS, 11b]. This Group Management Service specification supersedes v1.0.
This information model defines the Group Management Service Abstract Application Programming Interface (a-API). The Learning Information Services specification, of which the Group Management Service is a component, is a series of behavioral models that define how the data models are to be manipulated. These behavioral models are described using UML [SDN07, 07].
1.3 Structure of this Document
The structure of this document is:
|
2. Group Management Service Description |
The description of the overall structure and operation of the Group Management Service. This includes the description of the architectural model and the domain object model; |
|
3. Behavioral Model |
The definition of the operations of the Group Management Service. This focuses on the description of the behaviors supported by the service; |
|
4. Interface Data Model |
The definition of the data models exchanged between the Group Management Service End Systems. These are the parameters exchanged across the interoperability interface; |
|
5. End System Data Model |
The definition of the data models for the Group Management Service End Systems. This addresses the persistence of the data with respect to interoperability; |
|
6. Extending and Profiling the Service |
Identification of the ways in which the Group Management Service can be extended both in terms of the addition of new constituent services and proprietary extensions to a service; |
|
Appendix A Service Status Codes |
A summary list of the status codes, and their causes, that can be returned by each of the operations in the Group Management Service; |
|
Appendix B Vocabularies |
A summary of the set of vocabularies that are used within the specification; |
|
Appendix C File-based Data Exchange |
The out-of-band file exchange used in response to receiving a URL for an external data file that contains the request data. |
1.4 Versions 1 and 2 Compatibility
The changes in version 2 compared to version 1 are:
a) A single service interface is used. With the exception of the ‘ReadGroups’ operation all of the operations in the original ‘GroupsManager’ interface have been removed;
b) The ‘ReadGroups’ operation has been changed such that it returns a single StatusInfo object;
c) New service operations have been added, namely:
- ReadAllGroupIds – to read all of the sourcedIds allocated in the target system
- AddGroupRelationship – to add a relationship between two Group objects
- RemoveGroupRelationship – to remove a relationship between two Group objects
- ReadGroupIdsForPerson – to read all of the sourcedIds for Group objects for a specific Person object
- ReadGroupIdsFromSavePoint – to read all of the sourcedIds for Group objects that have been altered since the defined reference point
- ReadGroupsFromSavePoint – to read all of the Group objects, that have been altered since the defined reference point
- DiscoverGroupIds – to provide the sourcedIds of the Group objects that are identified by the completion of the requested query operation;
d) Version 1.0 implementations of the Group Management Service were used to exchange information about courses. For Version 2 this is only permitted for additional features that are added to the Course Management Service capabilities (see [CMS, 11] for more details).
The release of the Group Management Service 2.0 creates the issue of compatibility between version 1 and version 2 implementations. Compatibility issues occur when:
a) A version 1 GMS implementation initiates data exchange with a version 2 implementation;
b) A version 2 GMS implementation initiates data exchange with a version 1 implementation.
The binding of the Information Model recommends that the URL for the messaging actions is dependent on the type and version number of the source specification: in such a case it is not possible for cross-interaction between implementations of version 1 and 2. However, if a common URL is used then cross-interaction becomes possible. The definition of the behavior for interactions between different versions is beyond the scope of this specification.
1.5 Nomenclature
a-API Abstract Application Programming Interface
API Application Programming Interface
GMS Group Management Service
IAF 1EdTech GLC Abstract Framework
1EdTech GLC 1EdTech Consortium Inc.
LIS Learning Information Services
PIM Platform Independent Model
PSM Platform Specific Model
RFC Request For Comment
SDN Specification Development Note
UML Unified Modeling Language
URI Uniform Resource Identifier
URL Uniform Resource Locator
WSDL Web Services Description Language
1.6 References
[APG, 05a] 1EdTech GLC Application Profile Guidelines Overview: Part 1 – Management Overview v1.0, 1EdTech Consortium, K.Riley, October 2005. /ap/index.html.
[APG, 05b] 1EdTech GLC Application Profile Guidelines White Paper: Part 2 Technical Manual, S.Wilson and K.Riley, Version 1.0, 1EdTech Consortium, October 2005. /ap/index.html.
[BDEMS, 11] 1EdTech GLC Bulk Data Exchange Management Service v1.0 Information Model v1.0 Final Release, L.Feng, W.Lee and C.Smythe, 1EdTech Consortium, June 2011.
[CMS, 11] 1EdTech GLC Course Management Service v1.0 Information Model Final Release v1.0, L.Feng, W.Lee and C.Smythe, 1EdTech Consortium, June 2011.
[GMS, 11] 1EdTech GLC Group Management Service v2.0 WSDL Binding v1.0 Final Release, L.Feng, W.Lee and C.Smythe, 1EdTech Consortium, June 2011.
[GWS, 05] 1EdTech GLC General Web Services WSDL Binding Guidelines v1.0 Final Specification, C.Schroeder, J.Smon and C.Smythe, 1EdTech Consortium, December 2005.
[IAF, 03a] 1EdTech Abstract Framework: Applications, Services & Components v1.0, Ed. C.Smythe, 1EdTech Consortium, July 2003.
[IAF, 03b] 1EdTech Abstract Framework: Glossary v1.0, Ed. C.Smythe, 1EdTech Consortium, July 2003.
[IAF, 03c] 1EdTech Abstract Framework: White Paper v1.0, Ed. C.Smythe, 1EdTech Consortium, July 2003.
[LIS, 11a] 1EdTech GLC Learning Information Services v2.0 Overview v1.0 Final Release, L.Feng, W.Lee and C.Smythe, 1EdTech Consortium, June 2011.
[LIS, 11b] 1EdTech GLC Learning Information Services v2.0 Specification v1.0 Final Release, L.Feng, W.Lee and C.Smythe, 1EdTech Consortium, June 2011.
[LIS, 11c] 1EdTech GLC Learning Information Services v2.0 Best Practices & Implementation Guide v1.0 Final Release, L.Feng, W.Lee and C.Smythe, 1EdTech Consortium, June 2011.
[SDN07, 06] 1EdTech/GLC Specification Note: UML Profile for Platform Independent Model Descriptions of Specifications for Data Models v1.0, C.Smythe, 1EdTech Consortium, October 2006.
[SDN11, 06] 1EdTech GLC Specification Note 11: Vocabulary Definition, Registration & Maintenance Procedures, C.Smythe, 1EdTech Consortium, October 2006.
[VDEX, 04] 1EdTech Vocabulary Definition Exchange Best Practice and Implementation Guide, Version 1.0 Final Specification, A. Cooper, 1EdTech Consortium, 2005. Online version: /vdex/vdexv1p0/imsvdex_bestv1p0.html
2 Group Management Service Description
2.1 An Abstract Representation
It is important to remember that this document contains a description of the underlying information model in terms of the abstract API. The manner in which this abstract representation is visualized is not intended to dictate the implementation form of a Group Management Service. The breakdown of the service into its interface classes is a convenient way to document the set of behaviors. The internal organization of an implementation of the full abstract API is beyond the scope of this specification. The only constraint is that the external behavior of the abstract API complies with this specification. This means that a .NET, Java, etc. physical implementation of this abstract API does not have to represent the functionality using the same breakdown of operations/methods. This physical implementation is not subject to the conformance specification.
It is important to note that the UML representation of the interfaces is used to help develop and document the Group Management Service Information Model. It is not a requirement for an implementation to implement this interface as defined i.e., to use the same parameters, etc. Conformance against this specification will be confirmed by inspecting the appropriate binding of the information model and ensuring that the relevant information is present and that different sequences of activity result in the predicted and mandated behavior. It is essential that the behaviors described by each of the operations are fully supported and that the behaviors described by different sequences be also maintained.
2.2 Group Management Service Architecture & Specification Model
The basic architectural model for the Group Management Service specification is shown in Figure 2.1. In this architecture the scope of the Group Management Service specification is shown as the dotted line. The scope of the interoperability is the data and behavioral models of the objects being exchanged.

Figure 2.1 Group management service architecture model.
It is important to remember that the structure of the exchanged information has NO bearing on how the same information is contained within the ‘source’ and ‘target’ Learner Information Services systems (the Group object repositories in the two end-systems). It is simply a representation of the data used to facilitate exchange between the end-systems. The only constraint on the end-system repositories is that they provide data persistence consistent with the required behavior.
2.3 Group Objects
It is important to note that this is an interoperability specification and as such it makes no statements about how information is stored within the exchanging end systems. The objects in the end-systems must be persistent otherwise sequences of operations on the same object will not be possible. Reference to these objects in the interface is through a ‘sourcedId’ however this identifier does not have to be the key stored within the end-systems. If different keys are used in the end-systems then it is the responsibility of the end-systems to maintain the mapping between that key and the ‘sourcedId’ i.e., the interface must never be exposed to the keys of the end-systems.
2.4 Synchronous & Asynchronous Services
Within the context of the Group Management Service the definition of synchronous and asynchronous services is:
· Synchronous – the source service is blocked until the final response from the target service is received. A schematic representation of the information flow for a synchronous service is shown in Figure 2.2;
· Asynchronous – the source service is not blocked and so more than one request can be outstanding at any moment in time. A schematic representation of the information flow for an asynchronous service is shown in Figure 2.3.

Figure 2.2 Synchronous service sequence diagram.
It is stressed that the abstract-API does not differentiate between synchronous and asynchronous services[1]. The support for these two approaches is differentiated at the binding level only.

Figure 2.3 Asynchronous service sequence diagram.
The key difference is that for an asynchronous service more than one request can be issued at any one time (it should be noted that an asynchronous service can be supported using synchronous messaging). In both cases the service assumes a perfect messaging system i.e., request, response and acknowledgement messages have a guaranteed delivery grade of service.
2.5 Handling the Service Status Codes
Each operation in a service is mapped to an appropriate message exchange pattern. Any response/acknowledgement message will contain status information. This status information provides contextual information about the completed success or otherwise of the operation. There are two types of status information that are available to the end-systems:
· Business transaction – these are the status reports that reflect the business logic of the transactions being exchanged by the end-systems. This status information will be contained within the message header under a specially defined data structure. The status information contained herein is also used to contain any error codes i.e., error reporting is handled as a subset of status information reporting;
· Messaging fault– these are fault codes that are reported by the messaging infrastructure and which are carried in the messages.
It is important to note that messaging errors may indicate that the original request never reached the service provider end-system. In this case the service consumer implementation that handles the status information is responsible for mapping the message infrastructure failure codes to the equivalent business transaction status code. The message infrastructure failure codes have no meaning with respect to an 1EdTech GLC specification. The 1EdTech GLC specifications do not describe how the status information is to be handled within an end-system i.e., this will depend on how the abstract API is physically realised within an implementation. Therefore, it is important that an implementation can:
· Combine the transaction status information and any message fault error codes in a single integrated status reporting mechanism. Any other system failure information that is made available by an implementation should also use the same mechanism;
· Examine the status information reported after the completion of the appropriate phase of an operation and especially once the operation has been completed. This may require an explicit status information call or it may be reported as part of the API call;
· Differentiate the status information reports for each transaction within an operation. Remember that some specifications provide operations that can contain more than one transaction request and that a different status report may be given for each of those transactions.
Exception handling is the system’s response to known or unknown error conditions. Exception handling is outside the scope of an 1EdTech GLC specification. However, an error condition should not cause the end-systems to fail in an uncontrolled manner. The requirement for every operation to return status information is to enable an implementation to terminate in a controlled fashion.
3 Behavioral Model
3.1 Service Definition
The GroupManagementService is used to model the service responsible for manipulating information about Groups. The GroupManagementService is shown in Figure 3.1.

Figure 3.1 GroupManagementService interface definition.
The GroupManagementService has a single interface: GroupManager that supports the manipulation of Group objects.
3.2 GroupManager Interface Description
The GroupManager interface class describes the operations that are permitted on Group objects. These operations are based upon the classic Create/Read/Update/Delete model with variations defined to differentiate subtleties of functionality. The interface stereotype indicates that there are no attributes for this class. The set of operations are summarized in Table 3.1.
Table 3.1 Summary of operations for GroupManager.
|
Operation |
Description |
|
createGroup |
To request the creation of a populated Group object on the target system where the source is responsible for the allocation of the unique identifier. |
|
createByProxyGroup |
To request the creation of a populated Group object on the target system where the target is responsible for the allocation of the unique identifier. |
|
deleteGroup |
To request the deletion of a Group. All of the associated Membership objects are also deleted. |
|
addGroupRelationship |
To request the creation of a relationship between two Group objects. This does not create the Group objects themselves. |
|
removeGroupRelationship |
To request the deletion of a relationship between two Group objects. This does not delete the Group objects themselves. |
|
readGroup |
To read the full contents of the identified Group object. The target must return all of the data it has for the identified Group object. |
|
readAllGroupIds |
To obtain the set of identifiers which have been assigned to Group objects. |
|
readGroupIdsForPerson |
To read the identifiers for all of the Group objects associated with the identified Person object. |
|
readGroupIdsFromSavePoint |
To obtain the set of identifiers for Group objects which have been altered since the requested reference point. The reference point is set as ‘zero’ at creation and incremented after every write operation. |
|
readGroups |
To obtain the Group objects for a defined set of identifiers. This results in a single transaction that may require the exchange of a large volume of data in the response message. |
|
readGroupsFromSavePoint |
To obtain the set of Group objects which have been altered since the requested reference point. The reference point is set as ‘zero’ at creation and incremented after every write operation. This results in a single transaction that may require the exchange of a large volume of data in the response message. |
|
updateGroup |
To write new content into the identified Group object. The target must write the new data into the Group object. This is an additive operation. |
|
replaceGroup |
To replace the content of the identified Group object. The target must write the new data into the Group object. This is a destructive write-over of all of the original information. In the case of the object not existing, this operation acts as an implied ‘createGroup’. |
|
discoverGroupIds |
To obtain the set of identifiers for Group objects whose properties agree with those defined in the query/filter. |
|
changeGroupIdentifier |
To change the identifier of the Group object. The completion of this operation will result in later actions using the original identifier reporting an unknown identifier status. |
Note: In most cases the above operations act on a single instance of a Group object i.e., ‘createGroup’, ‘createByProxyGroup’, ‘deleteGroup’, ‘readGroup’, ‘replaceGroup’ and ‘updateGroup’.
3.2.1 CreateGroup() Operation
|
Name: |
createGroup |
|
Return Function Parameter: |
StatusInfo – the status of the creation request. The permitted status codes are defined in Tables 3.2 and A.2. |
|
Supplied (in) Parameters: |
sourcedId:GUID – the SourcedId allocated by the source system. This is the identifier that must also be assigned within the target system. groupRecord:GroupRecord – the Group data to be stored in the new object. |
|
Returned (out) Parameters: |
None. |
|
Behavior: |
When the source issues the ‘createGroup’ request the target is instructed to create the populated Group object and to allocate that structure the SourcedId passed by the source. If the supplied SourcedId has already been allocated to another object then the request is rejected and the appropriate failure code is returned. The save-point identifier is set to ‘zero’ for the Group object in both the source and target. |
|
Notes: |
This request contains the initial content for the Group record. Content can be changed using the ‘updateGroup’ and ‘replaceGroup’ requests respectively. |
Table 3.2 Status codes for the ‘createGroup’ operation.
|
Status Code |
Explanation of the Cause of the Code |
|---|---|
|
‘CodeMajor=Success’ ‘Severity=Status’ ‘CodeMinor=fullsuccess’ |
The creation request has been fully and successfully implemented by the target system and the Group object has been created with a unique identifier. |
|
‘CodeMajor=Failure’ ‘Severity=Status’ ‘CodeMinor=idallocinusefail’ |
The target could not allocate the required unique ‘identifier’ to the Group object as it is already in use. |
|
‘CodeMajor=Failure’ ‘Severity=Status’ ‘CodeMinor=overflowfail’ |
The target could not create the Group object due to lack of target allocation memory. |
|
‘CodeMajor=Failure’ ‘Severity=Status’ ‘CodeMinor=invaliddata’ |
Part or all of the supplied data was detected as invalid by the target system. |
|
‘CodeMajor=Failure’ ‘Severity=Status’ ‘CodeMinor=incompletedata’ |
Some mandatory part of the data has been detected as missing by the target system. |
|
‘CodeMajor=Failure’ ‘Severity=Status’ ‘CodeMinor=unknownmdvocabulary’ |
The target system could not identify the defined metadata vocabulary term. This may be due to an incorrect term or a missing vocabulary file. |
|
‘CodeMajor=Failure’ ‘Severity=Status’ ‘CodeMinor=unknowngtvocabulary’ |
The target system could not understand the supplied GroupType vocabulary term. This is due to the supplied terms being unrecognised. |
|
‘CodeMajor=Failure’ ‘Severity=Status’ ‘CodeMinor=unknownvocabulary’ |
The target system could not identify the defined vocabulary term. This may be due to an incorrect term or a missing vocabulary file. |
|
‘CodeMajor=Success’ ‘Severity=Warning’ ‘CodeMinor=partialdatastorage’ |
The target has stored a subset of the sent data record i.e., some of the optional data has not been stored (all mandatory data has been supplied and stored). |
|
‘CodeMajor=Failure’ ‘Severity=Status’ ‘CodeMinor=unknownextension’ |
The target cannot process the proprietary data model extensions used in the object. |
3.2.2 CreateByProxyGroup() Operation
|
Name: |
createByProxyGroup |
|
Return Function Parameter: |
StatusInfo – the status of the creation request. The permitted status codes are defined in Tables 3.3 and A.2. |
|
Supplied (in) Parameters: |
groupRecord:GroupRecord – the Group data that is to be stored in the new object. |
|
Returned (out) Parameters: |
sourcedId:GUID – the identifier allocated by the target to the newly created Group object. |
|
Behavior: |
When the source issues the ‘createByProxyGroup’ request the target is instructed to create the populated Group object and to allocate that record a unique ‘identifier’. The save-point identifier is set to ‘zero’ for the Group object in both the source and target. |
|
Notes: |
This request contains the initial content for the Group object. More content can be added/replaced using the ‘updateGroup’ and ‘replaceGroup’ requests respectively. |
Table 3.3 Status codes for the ‘createByProxyGroup’ operation.
|
Status Code |
Explanation of the Cause of the Code |
|---|---|
|
‘CodeMajor=Success’ ‘Severity=Status’ ‘CodeMinor=fullsuccess’ |
The creation request has been fully and successfully implemented by the target system and the Group object has been created with the identifier supplied by the target. |
|
‘CodeMajor=Failure’ ‘Severity=Status’ ‘CodeMinor=idallocfail’ |
The target could not allocate a unique ‘identifier’ to the Group object because there are no more spare identifiers available. |
|
‘CodeMajor=Failure’ ‘Severity=Status’ ‘CodeMinor=overflowfail’ |
The target could not create the Group object due to lack of target allocation memory. |
|
‘CodeMajor=Failure’ ‘Severity=Status’ ‘CodeMinor=invaliddata’ |
Part or all of the supplied data was detected as invalid by the source system. |
|
‘CodeMajor=Failure’ ‘Severity=Status’ ‘CodeMinor=incompletedata’ |
Some mandatory part of the data has been detected as missing by the target system. |
|
‘CodeMajor=Failure’ ‘Severity=Status’ ‘CodeMinor=unknownmdvocabulary’ |
The target system could not identify the defined metadata vocabulary term. This may be due to an incorrect term or a missing vocabulary file. |
|
‘CodeMajor=Failure’ ‘Severity=Status’ ‘CodeMinor=unknowngtvocabulary’ |
The target system could not understand the supplied GroupType vocabulary term. This is due to the supplied terms being unrecognised. |
|
‘CodeMajor=Failure’ ‘Severity=Status’ ‘CodeMinor=unknownvocabulary’ |
The target system could not identify the defined vocabulary term. This may be due to an incorrect term or a missing vocabulary file. |
|
‘CodeMajor=Success’ ‘Severity=Warning’ ‘CodeMinor=partialdatastorage’ |
The target has stored a subset of the sent data record i.e., some of the optional data has not been stored (all mandatory data has been supplied and stored). |
|
‘CodeMajor=Failure’ ‘Severity=Status’ ‘CodeMinor=unknownextension’ |
The target cannot process the proprietary data model extensions used in the object. |
3.2.3 DeleteGroup() Operation
|
Name: |
deleteGroup |
|
Return Function Parameter: |
StatusInfo – the status of the delete request. The permitted status codes are defined in Tables 3.4 and A.2. |
|
Supplied (in) Parameters: |
sourcedId:GUID – the identifier to be used by the target to identify the Group object. |
|
Returned (out) Parameters: |
None. |
|
Behavior: |
When the source issues the ‘deleteGroup’ request the target is instructed to delete the identified Group object and to remove the reference to the Group from any of the related Membership records. This is a hard cascaded delete from which there is no recovery. If the object identified by the supplied SourcedId cannot be located then the request is rejected and the appropriate failure code is returned. |
|
Notes: |
Deletion of the Group object does not necessarily result in the destruction of the data within the server. The true state of the data in the target is unknown. The ‘deleteGroup’ operation results in all further calls to this object resulting in a returned status of ‘unknownobject’ (the SourcedId may be used to create a new and different object). |
Table 3.4 Status codes for the ‘deleteGroup’ operation.
|
Status Code |
Explanation of the Cause of the Code |
|---|---|
|
‘CodeMajor=Success’ ‘Severity=Status’ ‘CodeMinor=fullsuccess’ |
The deletion request has been fully and successfully implemented by the target system and the Group object has been deleted. The corresponding Membership objects have also been deleted. |
|
‘CodeMajor=Failure’ ‘Severity=Status’ ‘CodeMinor= deletefailure’ |
The target system has not been able to delete the identified Group object. |
|
‘CodeMajor=Failure’ ‘Severity=Status’ ‘CodeMinor=unknownobject’ |
The Group object identifier is unknown in the target system and so the object could not be deleted. |
3.2.4 AddGroupRelationship() Operation
|
Name: |
addGroupRelationship |
|
Return Function Parameter: |
StatusInfo – the status of the add relationship request. The permitted status codes are defined in Tables 3.5 and A.2. |
|
Supplied (in) Parameters: |
sourcedId:GUID – the identifier to be used by the target to identify the Group object. Relationship:Relationship – the information used to establish the relationship between the two Groups or the Group/CourseTemplate or Group/CourseSection. |
|
Returned (out) Parameters: |
None. |
|
Behavior: |
When the source issues the ‘addGroupRelationship’ request the target is instructed to add a new relationship to the Group object. If the object identified by the supplied SourcedId cannot be located or the Relationship contains some invalid data then the request is rejected and the appropriate failure code is returned. |
|
Notes: |
The two objects must already exist. If the relationship is to be between a Group and Course object then the system must also support the Course Management Service [CMS, 11]. |
Table 3.5 Status codes for the ‘addGroupRelationship’ operation.
|
Status Code |
Explanation of the Cause of the Code |
|---|---|
|
‘CodeMajor=Success’ ‘Severity=Status’ ‘CodeMinor=fullsuccess’ |
The add relationship request has been fully and successfully implemented by the target system. |
|
‘CodeMajor=Failure’ ‘Severity=Status’ ‘CodeMinor=unknownobject’ |
The Group or Course object identifier is unknown in the target system and so the relationship could not be added. |
|
‘CodeMajor=Failure’ ‘Severity=Status’ ‘CodeMinor=invaliddata’ |
Part or all of the supplied relationship data was detected as invalid by the target system. |
|
‘CodeMajor=Failure’ ‘Severity=Status’ ‘CodeMinor=incompletedata’ |
Some mandatory part of the data has been detected as missing by the target system. |
3.2.5 RemoveGroupRelationship() Operation
|
Name: |
removeGroupRelationship |
|
Return Function Parameter: |
StatusInfo – the status of the creation request. The permitted status codes are defined in Tables 3.6 and A.2. |
|
Supplied (in) Parameters: |
sourcedId:GUID – the identifier to be used by the target to identify the Group object. relationId:GUID – the relation identifier to be used by the target to identify the relationship in the Group object. |
|
Returned (out) Parameters: |
None. |
|
Behavior: |
When the source issues the ‘removeGroupRelationship’ request the target is instructed to delete the identified Group relationship from the Group object. If the object identified by the supplied SourcedId cannot be located or the RelationId cannot be located then the request is rejected and the appropriate failure code is returned. |
|
Notes: |
Deletion of the relation does not result in the deletion of any Group or Course objects. |
Table 3.6 Status codes for the ‘removeGroupRelationship’ operation.
|
Status Code |
Explanation of the Cause of the Code |
|---|---|
|
‘CodeMajor=Success’ ‘Severity=Status’ ‘CodeMinor=fullsuccess’ |
The remove request has been fully and successfully implemented by the target system and the relationship has been deleted. |
|
‘CodeMajor=Failure’ ‘Severity=Status’ ‘CodeMinor=unknownobject’ |
The Group object identifier is unknown in the target system and so the relationship could not be deleted. |
|
‘CodeMajor=Failure’ ‘Severity=Status’ ‘CodeMinor=invaliddata’ |
The RelationId is unknown for the identified Group or Course object. |
|
‘CodeMajor=Failure’ ‘Severity=Status’ ‘CodeMinor= deletefailure’ |
The target system has not been able to delete the identified relationship from the Group object. |
3.2.6 ReadGroup() Operation
|
Name: |
readGroup |
|
Return Function Parameter: |
StatusInfo – the status of the read request. The permitted status codes are given in Tables 3.7 and A.2. |
|
Supplied (in) Parameters: |
sourcedId:GUID – the identifier of the Group object to be read. |
|
Returned (out) Parameters: |
groupRecord:GroupRecord – the Group data that is read from the object. |
|
Behavior: |
When the source issues the ‘readGroup’ request the target is charged with retrieving the identified record from its database and returning this data to the source. The target is responsible for ensuring that the record contains valid data. If the object identified by the supplied SourcedId cannot be located then the request is rejected and the appropriate failure code is returned. |
|
Notes: |
The returned Group record can only be trusted if the corresponding status code is ‘success’. |
Table 3.7 Status codes for the ‘readGroup’ operation.
|
Status Code |
Explanation of the Cause of the Code |
|---|---|
|
‘CodeMajor=Success’ ‘Severity=Status’ ‘CodeMinor=fullsuccess’ |
The read request has been fully and successfully implemented by the target system and the identified Group object has been read from the target system. |
|
‘CodeMajor=Failure’ ‘Severity=Status’ ‘CodeMinor=unknownobject’ |
The Group object identifier is unknown in the target system and so the object could not be read. |
|
‘CodeMajor=Failure’ ‘Severity=Status’ ‘CodeMinor=targetreadfailure’ |
The target system has detected an error in the stored Group object and so cannot return the data. |
|
‘CodeMajor=Failure’ ‘Severity=Status’ ‘CodeMinor=invaliddata’ |
Part or all of the returned data was detected as invalid by the source system. |
|
‘CodeMajor=Failure’ ‘Severity=Status’ ‘CodeMinor=incompletedata’ |
Some mandatory part of the data has been detected as missing by the source system. |
|
‘CodeMajor=Success’ ‘Severity=Warning’ ‘CodeMinor=partialdatastorage’ |
The target has only returned a subset of the data expected by the source e.g., only the mandatory parts. |
|
‘CodeMajor=Failure’ ‘Severity=Status’ ‘CodeMinor=unknownvocabulary’ |
The source system could not identify the defined vocabulary term. This may be due to an incorrect term or a missing vocabulary file. |
|
‘CodeMajor=Failure’ ‘Severity=Status’ ‘CodeMinor=unknownextension’ |
The source cannot process the proprietary data model extensions used in the object. |
3.2.7 ReadAllGroupIds() Operation
|
Name: |
readAllGroupIds |
|
Return Function Parameter: |
statusInfo:StatusInfo – the status of the update request. The permitted status codes are given in Tables 3.8 and A.2. |
|
Supplied (in) Parameters: |
None. |
|
Returned (out) Parameters: |
sourcedIdSet:GUIDSet – the set of identifiers of the Group objects stored on the target. |
|
Behavior: |
When the source issues the ‘readAllGroupIds’ the target returns the set of SourcedIds that have been allocated to Group objects. |
|
Notes: |
If no SourcedIds have been allocated then the returned data set is empty and the success status code returned. |
Table 3.8 Status codes for the ‘readAllGroupIds’ operation.
|
Status Code |
Explanation of the Cause of the Code |
|---|---|
|
‘CodeMajor=Success’ ‘Severity=Status’ ‘CodeMinor=fullsuccess’ |
The read request has been fully and successfully implemented by the target system and all of the identifiers have been read from the target system. |
|
‘CodeMajor=Success’ ‘Severity=Status’ |
The read request has been fully and successfully implemented by the target system and no Group object identifiers were found. |
|
‘CodeMajor=Failure’ ‘Severity=Status’ ‘CodeMinor=toomuchdata’ |
The requested data cannot be returned because it would exceed some physical system constraint e.g., permitted size of SOAP message. |
|
‘CodeMajor=Failure’ ‘Severity=Status’ ‘CodeMinor=invaliddata’ |
Part or all of the returned data was detected as invalid by the source system. |
3.2.8 ReadGroupIdsForPerson() Operation
|
Name: |
readGroupIdsForPerson |
|
Return Function Parameter: |
StatusInfoSet – the status for each of the read requests. The permitted status codes are given in Tables 3.9 and A.2. |
|
Supplied (in) Parameters: |
personSourcedId:GUID – the identifier for the Person object to be searched for their Group memberships. |
|
Returned (out) Parameters: |
sourcedIdSet:GUIDSet – the set of Group Identifiers related to the Person object on the target. Each Identifier is the SourcedId of a Group object. |
|
Behavior: |
When the source issues the ‘readGroupIdsForPerson’ request the target is charged with retrieving all the Group object identifiers of which the Person is a member i.e., there exist membership records between the Person object identified and the Group object. If the Person object identified by the supplied SourcedId cannot be located then the request is rejected and the appropriate failure code is returned. |
|
Notes: |
None. |
Table 3.9 Status codes for the ‘readGroupIdsForPerson’ operation.
|
Status Code |
Explanation of the Cause of the Code |
|---|---|
|
‘CodeMajor=Success’ ‘Severity=Status’ ‘CodeMinor=fullsuccess’ |
The read request has been fully and successfully implemented by the target system and the identified Group object identifiers have been read from the target system. |
|
‘CodeMajor=Success’ ‘Severity=Status’ |
The read request has been fully and successfully implemented by the target system and no Group object identifiers were found. |
|
‘CodeMajor=Failure’ ‘Severity=Status’ ‘CodeMinor=unknownobject’ |
The Person object identifier is unknown in the target system and so the Membership objects could not be identified. |
|
‘CodeMajor=Failure’ ‘Severity=Status’ ‘CodeMinor=toomuchdata’ |
The requested data cannot be returned because it would exceed some physical system constraint e.g., permitted size of SOAP message. |
|
‘CodeMajor=Failure’ ‘Severity=Status’ ‘CodeMinor=invaliddata’ |
Part or all of the returned data was detected as invalid by the source system. |
3.2.9 ReadGroupIdsFromSavePoint() Operation
|
Name: |
readGroupIdsFromSavePoint |
|
Return Function Parameter: |
statusInfo:StatusInfo – the status of the read request. The permitted status codes are given in Tables 3.10 and A.2. |
|
Supplied (in) Parameters: |
fromSavePoint:SequenceIdentifier – the reference point from which all of the changed identifier actions are to be read. This is the value in the source system. |
|
Returned (out) Parameters: |
sourcedIdSet:GUIDSet – the set of identifiers of the Group objects stored on the target. savePoint:SequenceIdentifier – the value of the reference point counter in the target system. |
|
Behavior: |
When the source issues the ‘readGroupIdsFromSavePoint’ the target returns the set of SourcedIds that have been altered from the defined reference point, supplied by the source, to the latest reference point identified in the target. If the reference counter in the source is greater than that in the target then an empty set is returned for the SourcedIds and the’savepointsyncerror’ code is returned. |
|
Notes: |
If no SourcedIds have been allocated then the returned data set is empty and the success status code returned. |
Table 3.10 Status codes for the ‘readGroupIdsFromSavePoint’ operation.
|
Status Code |
Explanation of the Cause of the Code |
|---|---|
|
‘CodeMajor=Success’ ‘Severity=Status’ ‘CodeMinor=fullsuccess’ |
The read request has been fully and successfully implemented by the target system and the identified Group object identifiers have been read from the target system. |
|
‘CodeMajor=Success’ ‘Severity=Status’ |
The read request has been fully and successfully implemented by the target system and no Group object identifiers were found. |
|
‘CodeMajor=Failure’ ‘Severity=Status’ ‘CodeMinor=toomuchdata’ |
The data cannot be returned because it would exceed some physical system constraint e.g., permitted size of SOAP message. |
|
‘CodeMajor=Failure’ ‘Severity=Status’ ‘CodeMinor=invaliddata’ |
Part or all of the returned data was detected as invalid by the source system. |
|
‘CodeMajor=Failure’ ‘Severity=Status’ |
The value of the save point reference from the source was later than that of the target system. No identifiers have been returned. The target system savepoint value has been updated to that supplied by the source system. |
|
‘CodeMajor=Failure’ ‘Severity=Status’ ‘CodeMinor=savepointerror’ |
An error has occurred in the processing of the save-point identifier information making it impossible to read the correct objects from the database. |
3.2.10 ReadGroups() Operation
|
Name: |
readGroups |
|
Return Function Parameter: |
statusInfo:StatusInfo – the status of the update request. The permitted status codes are given in Tables 3.11 and A.2. |
|
Supplied (in) Parameters: |
sourcedIdSet:GUIDSet – the set of identifiers of the Group objects to be read. |
|
Returned (out) Parameters: |
groupRecordSet:GroupRecordSet – the set of group records. savePoint:SequenceIdentifier – the value of the reference point counter in the target system. |
|
Behavior: |
When the source issues the ‘readGroups’ request the target is charged with retrieving the identified set of objects from its database. The associated read savePoint reference is updated and returned. If the object identified by the supplied SourcedId cannot be located then the request is rejected and a partial success code is returned for the operation. The target is responsible for ensuring that the records contain valid data. The target should attempt to successfully complete as much of the request as possible. |
|
Notes: |
A Group object is only present in the data structure if it has been located in the target system. The enclosed data may result in a long response message. |
Table 3.11 Status codes for the ‘readGroups’ operation.
|
Status Code |
Explanation of the Cause of the Code |
|---|---|
|
‘CodeMajor=Success’ ‘Severity=Status’ ‘CodeMinor=fullsuccess’ |
The read request has been fully and successfully implemented by the target system and the identified Group objects have been read from the target system. |
|
‘CodeMajor=Success’ ‘Severity=Status’ ‘CodeMinor=partialreadfail’ |
Some of the Group object identifiers are unknown in the target system and so those objects could not be read. |
|
‘CodeMajor=Failure’ ‘Severity=Status’ ‘CodeMinor=unknownvocabulary’ |
The source system could not identify the defined vocabulary term. This may be due to an incorrect term or a missing vocabulary file. |
|
‘CodeMajor=Failure’ ‘Severity=Status’ ‘CodeMinor=toomuchdata’ |
The requested data cannot be returned because it would exceed some physical system constraint e.g., permitted size of SOAP message. |
3.2.11 ReadGroupsFromSavePoint() Operation
|
Name: |
readGroupsFromSavePoint |
|
Return Function Parameter: |
statusInfo:StatusInfo – the status of the update request. The permitted status codes are given in Tables 3.12 and A.2. |
|
Supplied (in) Parameters: |
fromSavePoint:SequenceIdentifier – the reference point from which all of the changed identifier actions are to be read. This is the value in the source system. |
|
Returned (out) Parameters: |
groupRecordSet:GroupRecordSet – the set of group records. savePoint:SequenceIdentifier – the value of the reference point counter in the target system. |
|
Behavior: |
When the source issues the ‘readGroupsFromSavePoint’ request the target is charged with reading the objects that have been altered from the defined reference point. If the reference counter in the source is greater than that in the target then an empty data file is returned and the target value for the reference point is returned. |
|
Notes: |
If no objects have been allocated then the return message will be empty. The enclosed data may result in a long response message. |
Table 3.12 Status codes for the ‘readGroupsFromSavePoint’ operation.
|
Status Code |
Explanation of the Cause of the Code |
|---|---|
|
‘CodeMajor=Success’ ‘Severity=Status’ ‘CodeMinor=fullsuccess’ |
The read request has been fully and successfully implemented by the target system and the identified Group object has been read from the target system. |
|
‘CodeMajor=Success’ ‘Severity=Status’ ‘CodeMinor=partialreadfail’ |
Some of the Group object identifiers are unknown in the target system and so those objects could not be read. |
|
‘CodeMajor=Failure’ ‘Severity=Status’ ‘CodeMinor=toomuchdata’ |
The data cannot be returned because it would exceed some physical system constraint e.g., permitted size of SOAP message. |
|
‘CodeMajor=Failure’ ‘Severity=Status’ ‘CodeMinor=unknownvocabulary’ |
The target system could not identify the defined vocabulary term. This may be due to an incorrect term or a missing vocabulary file. |
|
‘CodeMajor=Failure’ ‘Severity=Status’ ‘CodeMinor=savepointerror’ |
An error has occurred in the processing of the save-point identifier information making it impossible to read the correct objects from the database. |
|
‘CodeMajor=Failure’ ‘Severity=Status’ |
The value of the save point reference from the source was later than that of the target system. No identifiers have been returned. The target system savepoint value has been updated to that supplied by the source system. |
3.2.12 UpdateGroup() Operation
|
Name: |
updateGroup |
|
Return Function Parameter: |
StatusInfo – the status of the update request. The permitted status codes are given in Tables 3.13 and A.2. |
|
Supplied (in) Parameters: |
sourcedId:GID – the identifier of the Group object to be updated. groupRecord:GroupRecord – the Group data that is to be stored in the object. |
|
Returned (out) Parameters: |
None. |
|
Behavior: |
When the source issues the ‘updateGroup’ request the target is charged with writing the supplied information into the identified object. If any part of the write fails e.g., due to partial invalid data then the whole request is rejected and the object is left in its original state. This is an additive write operation of all the data fields supplied in the update request and fields not supplied remain unchanged. If a field is constrained with a multiplicity of one then the ‘updateObject’ request acts as a replaceObject’ request for that field. If the object identified by the supplied SourcedId cannot be located then the request is rejected and the appropriate failure code is returned. |
|
Notes: |
The source is responsible for determining the reason of the failure. |
Table 3.13 Status codes for the ‘updateGroup’ operation.
|
Status Code |
Explanation of the Cause of the Code |
|
‘CodeMajor=Success’ ‘Severity=Status’ ‘CodeMinor=fullsuccess’ |
The update request has been fully and successfully implemented by the target system and the identified Group object has been changed on the target system. |
|
‘CodeMajor=Failure’ ‘Severity=Status’ ‘CodeMinor=unknownobject’ |
The Group object identifier is unknown in the target system and so the object could not be updated. |
|
‘CodeMajor=Failure’ ‘Severity=Status’ ‘CodeMinor=invaliddata’ |
Part or all of the returned data was detected as invalid by the target system. |
|
‘CodeMajor=Failure’ ‘Severity=Status’ ‘CodeMinor=incompletedata’ |
Some mandatory part of the data has been detected as missing by the target system. |
|
‘CodeMajor=Success’ ‘Severity=Warning’ ‘CodeMinor=partialdatastorage’ |
The target has stored a subset of the sent data record i.e., some of the optional data has not been stored (all mandatory data has been supplied and stored). |
|
‘CodeMajor=Failure’ ‘Severity=Status’ ‘CodeMinor=unknownmdvocabulary’ |
The target system could not identify the defined metadata vocabulary term. This may be due to an incorrect term or a missing vocabulary file. |
|
‘CodeMajor=Failure’ ‘Severity=Status’ ‘CodeMinor=unknowngtvocabulary’ |
The target system could not understand the supplied GroupType vocabulary term. This is due to the supplied terms being unrecognised. |
|
‘CodeMajor=Failure’ ‘Severity=Status’ ‘CodeMinor=unknownvocabulary’ |
The target system could not identify the defined vocabulary term. This may be due to an incorrect term or a missing vocabulary file. |
|
‘CodeMajor=Failure’ ‘Severity=Status’ ‘CodeMinor=unknownextension’ |
The target cannot process and store the proprietary data model extensions used in the object. |
3.2.13 ReplaceGroup() Operation
|
Name: |
replaceGroup |
|
Return Function Parameter: |
statusInfo:StatusInfo – the status of the update request. The permitted status codes are given in Tables 3.14 and A.2. |
|
Supplied (in) Parameters: |
sourcedId:GUID – the identifier of the Group object to be updated. groupRecord:GroupRecord – the Group data that is to be stored in the object. |
|
Returned (out) Parameters: |
None. |
|
Behavior: |
When the source issues the ‘replaceGroup’ request the target is charged with writing the supplied information into the identified record. If any part of the write fails e.g., due to partial invalid data then the whole request is rejected and the record is left in its original state. This is a destructive write-over operation of the entire Group object. This is equivalent to a ‘createGroup’ but for an object that already exists. If the object identified by the supplied SourcedId cannot be located then the request is interpreted as a ‘createGroup’ invocation. The reference counter for the object is incremented in the target system. |
|
Notes: |
The source is responsible for determining the reason of the failure. |
Table 3.14 Status codes for the ‘replaceGroup’ operation.
|
Status Code |
Explanation of the Cause of the Code |
|---|---|
|
‘CodeMajor=Success’ ‘Severity=Status’ ‘CodeMinor=fullsuccess’ |
The replace request has been fully and successfully implemented by the target system and the identified Group object has been changed on the target system. |
|
‘CodeMajor=Success’ ‘Severity=Status’ ‘CodeMinor=createsuccess’ |
The Group object identifier is unknown in the target system and so a new object has been successfully created instead. |
|
‘CodeMajor=Failure’ ‘Severity=Status’ ‘CodeMinor=invaliddata’ |
Part or all of the supplied data was detected as invalid by the target system. |
|
‘CodeMajor=Failure’ ‘Severity=Status’ ‘CodeMinor=incompletedata’ |
Some mandatory part of the data has been detected as missing by the target system. |
|
‘CodeMajor=Success’ ‘Severity=Warning’ ‘CodeMinor=partialdatastorage’ |
The target has stored a subset of the sent data record i.e., some of the optional data has not been stored (all mandatory data has been supplied and stored). |
|
‘CodeMajor=Failure’ ‘Severity=Status’ ‘CodeMinor=unknownmdvocabulary’ |
The target system could not identify the defined metadata vocabulary term. This may be due to an incorrect term or a missing vocabulary file. |
|
‘CodeMajor=Failure’ ‘Severity=Status’ ‘CodeMinor=unknowngtvocabulary’ |
The target system could not understand the supplied GroupType vocabulary term. This is due to the supplied terms being unrecognised. |
|
‘CodeMajor=Failure’ ‘Severity=Status’ ‘CodeMinor=unknownvocabulary’ |
The target system could not identify the defined vocabulary term. This may be due to an incorrect term or a missing vocabulary file. |
|
‘CodeMajor=Failure’ ‘Severity=Status’ ‘CodeMinor=unknownextension’ |
The target cannot process and store the proprietary data model extensions used in the object. |
3.2.14 DiscoverGroupIds() Operation
|
Name: |
discoverGroupIds |
|
Return Function Parameter: |
statusInfo:StatusInfo – the status of the discover request. The permitted status codes are given in Tables 3.15 and A.2. |
|
Supplied (in) Parameters: |
queryObject:QueryObject – this is the query/filer instruction that is to be applied by the target to discover the corresponding Group objects. |
|
Returned (out) Parameters: |
sourcedIdSet:GUIDSet – the set of identifiers of the Group objects whose content conform to the query conditions. |
|
Behavior: |
When the source issues the ‘discoverGroupIds’ the target applies the query/filter instructions to the set of Group objects and returns the set of SourcedIds that uphold the query. If no Group objects have the required properties the returned data set is empty and the success status code returned. If the target does not understand or cannot apply the requested query/filter then an error status is returned. |
|
Notes: |
The internal structure of this QueryObject is undefined (it is should be treated as a String encoded ‘blob). Later versions of this specification will look at the established best practices for clarification on the use of this operation. |
Table 3.15 Status codes for the ‘discoverGroupIds’ operation.
|
Status Code |
Explanation of the Cause of the Code |
|
‘CodeMajor=Success’ ‘Severity=Status’ ‘CodeMinor=fullsuccess’ |
The read request has been fully and successfully implemented by the target system and the appropriate Group identifiers have been read from the target system. |
|
‘CodeMajor=Success’ ‘Severity=Status’ |
The read request has been fully and successfully implemented by the target system and no Group object identifiers were found. |
|
‘CodeMajor=Failure’ ‘Severity=Status’ ‘CodeMinor=unknownquery’ |
The target system cannot understand the query request that has been received i.e., the query language is unknown. |
|
‘CodeMajor=Failure’ ‘Severity=Status’ ‘CodeMinor=toomuchdata’ |
The data cannot be returned because it would exceed some physical system constraint e.g., permitted size of SOAP message. |
|
‘CodeMajor=Failure’ ‘Severity=Status’ ‘CodeMinor=invaliddata’ |
Part or all of the supplied data was detected as invalid by the source system. |
3.2.15 ChangeGroupIdentifier() Operation
|
Name: |
changeGroupIdentifier |
|
Return Function Parameter: |
StatusInfo – the status of the update request. The permitted status codes are given in Tables 3.16 and A.2. |
|
Supplied (in) Parameters: |
sourcedId:GUID – the identifier of the Group object to be updated. newSourcedId:GUID – the new identifier to be allocated to the identified ‘group’ object. |
|
Returned (out) Parameters: |
None. |
|
Behavior: |
When the source issues the ‘changeGroupIdentifier’ request the target is charged with replacing the original SourcedId with the new supplied SourcedId. All membership entries must be similarly changed. All further references to the object must use the new SourcedId otherwise an ‘unknown’ object failure status code is returned. If the object identified by the supplied ‘sourcedId’ cannot be located then the request is rejected and the appropriate failure code is returned. |
|
Notes: |
The reference pointer value remains unchanged. |
Table 3.16 Status codes for the ‘changeGroupIdentifier’ operation.
|
Status Code |
Explanation of the Cause of the Code |
|
‘CodeMajor=Success’ ‘Severity=Status’ ‘CodeMinor=fullsuccess’ |
The change identifier request has been fully and successfully implemented by the target system and the Group object SourcedId has been changed on the target system. |
|
‘CodeMajor=Failure’ ‘Severity=Status’ ‘CodeMinor=idallocinusefail’ |
The target could not allocate the new unique ‘identifier’ to the Group object as the identifier is already in use. |
|
‘CodeMajor=Failure’ ‘Severity=Status’ ‘CodeMinor=unknownobject’ |
The current Group SourcedId identifier is unknown in the target system and so the object identifier could not be changed. |
3.3 Group Object State Machine
The permitted state activity on a Group object is shown in Figure 3.2. This state diagram has three states (the arcs are annotated with the operations that are associated with the change of state):
· ‘No Object’ state – no Group object exists with a particular sourcedId;
· ‘Object with Provider assigned sourcedId’ – a Group object exists with the sourcedId allocated by the Provider system;
· ‘Object with Consumer assigned sourcedId’ – a Group object exists with the sourcedId allocated by the Consumer system.

Figure 3.2 State machine for a ‘group’ object.
The start state is ‘No Object’ i.e., the Group object has not yet been created. Only the ‘createGroup()’, ‘createByProxyGroup()’ and ‘replaceGroup’ operations are possible. Once the Group object has been created then it persists until a successful ‘deleteGroup()’ operation is completed. The ‘createGroup()’ and replaceGroup()’ operations take the system into the ‘Object with Consumer assigned sourcedId’ state whereas the ‘createByProxyGroup()’ takes the system into the ‘Object with Provider assigned sourcedId’ state. All other attempted operations should be rejected with an ‘unknownobject’ status code.
The system can be moved from the ‘Object with Provider assigned sourcedId’ state into the ‘Object with Consumer assigned sourcedId’ state by the successful completion of the ‘changeGroupIdentifier()’ operation.
Once the system is in the ‘Object with Consumer assigned sourcedId’ or the ‘Object with Provider assigned sourcedId’ states then the ‘addGroupRelationship’, ‘removeGroupRelationship’, ‘readGroup()’, ‘readAllGroupIds’, ‘readGroupIdsForPerson’ ,‘readGroupIdsFromSavePoint’, ‘readGroups’, ‘readGroupsFromSavePoint’, ‘updateGroup()’, ‘replaceGroup()’ and ‘discoverGroupIds()’ operations are now possible.
This is the state machine for each Group object in the Service Consumer and the Service Provider. The binding of the Information Model must guarantee that these two state machines remain synchronised for each Group object.
4 Interface Data Model
The set of operations described within the behavioral model (Section 3) are based upon class descriptions specific to the parameters of the operations. All parameters are mandatory.
4.1 GroupRecord Class Description
This is the data-type for GroupRecord objects. The data model for a GroupRecord is described in Section 5. A key difference for an object passed in the interface, as opposed to the requirement for an end-system, is that the content is dependent on the type of operation. A GroupRecord object must consist of the SourcedId of the Group object and the Group object itself.
4.2 GroupRecordSet Class Description
This is the data-type for a set of GroupRecords (zero or more). The data model for a GroupRecordSet is described in Section 5. Any implementation of the GroupRecordSet must be able to contain at least 250,000 GroupRecords i.e., the smallest permitted maximum number.
4.3 GUID Class Description
This is the data type for the globally unique sourcedIds. These GUIDs must be unique across the set of communicating end-systems within the LIS systems. The internal format of the GUID is outside the scope of this specification but they must all be valid XML strings. Any implementation of the GUID class must be able to support GUIDs of at least 1024 octets in length i.e., the shortest permitted maximum length.
4.4 GUIDSet Class Description
This is the data-type for a set of GUIDs (zero or more). Any implementation of the GUIDSet must be able to contain at least 250,000 GUIDs i.e., the smallest permitted maximum number.
4.5 QueryObject Class Description
This is the data-type for the query instruction. This is a String ‘blob’ with the smallest permitted maximum length of 4096 octets. The internal structure of this string is undefined. Later versions of this specification will look at the established best practices for clarification on the use of this string.
4.6 Relationship Class Description
This is the container for information that is used to establish a Relationship between two Groups (excluding the SourcedId of the source Group object). The data model for a Releationship is described in Section 5. Any implementation must be able to support at least 5 such relationships for each Group i.e., each Group can be the source for five relationships.
4.7 SequenceIdentifier Class Description
This is the data-type for the sequence identifier used to denote identify the synchronisation reference point between the two communicating systems. The sequence is denoted by the date-time string YYYY-MM-DDTHH:MM:SS.NNN where ‘YYYY’ denotes the year, the first ‘MM’ string the month (01-12), ‘DD’ the day (01-31), ‘HH’ the hour (00-23), the second ‘MM’ string the minute (00-59), ‘SS’ the second (00-59) and ‘NN’ the millisecond value (000-999).
At initialization the value is set to ‘1000-01-01T00:00:00.000’. The value is changed to the current time for every operation that results in a change of the value of the data stored in the ‘group’ object.
All values are to be rounded down at the level of greatest resolution.
4.8 StatusInfo Class Description
This is the container for the status information returned by the target to the source. The structure of this class is described in the 1EdTech GLC General Web Services specification v1.0 (Appendix A) [GWS, 05].
5 End System Data Model
The end system data model defines the persistence model that must be maintained by an end system to ensure the correct system behavior.
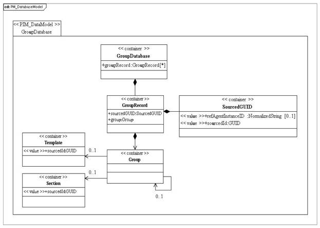
An informative overview of the entire Persistence Data Model is provided as a Platform Independent Model (PIM) expressed in UML constructs. All UML diagrams expressed as “Platform Independent Model” are non-normative. Normative tables defining the classes in this Information Model follow the informative UML diagrams. A full definition of the UML Profile and the terms used in the normative tabular descriptions in this document to describe the PIM can be found in [SDN07, 06].
In the tables in this section the character sequence “n/a” is used to mark a field “not applicable.” Any field so marked is not relevant to the class being defined. Features so marked shall be ignored when binding a class defined by this Information Model.
5.1 Key terms and concepts
Classes in this information model are classified into four abstract class types. These abstractions are bound to specific data structures for machine processing in the 1EdTech GLC Group Management Service WSDL Binding Version 2.0 [GMS, 11]. The three abstract class types are:
· container: A container class may be a parent of one or more child classes;
· value: A value class shall not be a parent. That is, it shall not be a composite of characteristic, container, value, or unspecified class types. A value class shall always be a child of a container class and shall have semantic value within the scope of its parent class’s semantic value;
· unspecified: An unspecified class may be a parent. An unspecified class serves as an extension point for this Information Model.
Table 5.1 lists the class descriptors used to describe the abstract classes and definitions of the descriptors.
Table 5.1 Class descriptors
|
Descriptor |
Definition |
|---|---|
|
Class name |
The name given to the class being described. |
|
Class type |
The abstract class type of this class. |
|
Data type |
For value and characteristic classes, the allowed structure for valid values for the class. Valid data types are: Boolean: The primitive, two-valued data type that uses the keywords “true” and “false” to indicate the logical state of an object. Date: The date represents a date in the format of ISO 8601 i.e., ‘YYYY-MM-DD’. DateTime: The DateTime represents a combined date and time in the format of ISO 8601 i.e., ‘YYYY-MM-DDThh:mm:ssTZD’. The time is denoted in Coordinated Universal Time (UTC) with TZD denoting the time zone offset in hours and minutes with respect to UTC. GUID: An identifier that is globally unique within the Learning Information Service. This will be based upon the Normalized String data-type that has a constrained value-space. This has a length [1..4095] characters. Integer: An integer. Language: This data-type is used to denote that the attribute is used to identify the language of the associated entry. The language values are defined as per RFC4646. The permitted value space enumeration is held in an external vocabulary. LUID: An identifier that is locally unique. This will be based upon the Normalized String data-type that has a constrained value-space. This has a length [1..16] characters. NormalizedString: A sequence of printable characters that does not contain carriage returns or tabs. String: A sequence of printable characters. Text: A language annotated string (this is in fact a separate class but it is treated as data-type for convenience). The string is accompanied by a language identifier that denotes the language for the string. Time: The time, including timezone, represents a date in the format of ISO 8601 i.e., ‘HH:MM:SSTZD’. The time is denoted in Coordinated Universal Time (UTC) with TZD denoting the time zone offset in hours and minutes with respect to UTC. AnyURI: Any syntactically valid instance of a URI as defined in RFC3986. Note: Many of the foundational Specifications, Standards, and Recommendations referred to by this Information Model use RFC2396 and RFC2732 as the definitions of URI. These are made obsolete by RFC3986, but many of the foundational documents have not been updated to reference RFC3986. URL: A normalised string that is used to contain a Universal Resource Location. This has a length [1..4095] characters. Unspecified: The data type is not known or is not important. |
|
Value space |
The range of valid values for this class. If the value space is unspecified, it is not known or is not important. |
|
Multiplicity |
A property of a class indicating the number of times it may be used or appear in a given parent context. The values of this property are expressed as a range or shorthand for a range using this notation:
Multiplicities may also appear in short-hand notation in the UML models. The short-hand equivalents shall be (exclusive of bracketed comments):
Where multiplicity is greater than one, the importance of the ordering of siblings is also indicated by appending either “,”ordered or “,” unordered. Ordered specifies a sequence of siblings as listed, unordered specifies a collection or bag of siblings for which the order is not important. |
|
Parents |
Lists classes that may be parents of this class. |
|
Children |
Lists the possible child classes of this class in the form “[” child *“,” child “]”. One or more child classes may be expressed within square brackets. Each child class shall be separated by a comma. Where more than one child is listed, the importance of the ordering of siblings is also indicated by appending either “,”ordered or “,” unordered. Ordered specifies a sequence of siblings as listed, unordered specifies a collection or bag of siblings in which order is not important. |
|
Description |
Contains descriptions relating to the class and its values space. |
In general, this specification does not define the ways in which an end system must be realised. However, the required interoperability behavior requires that an end system have certain characteristics. The static properties of these characteristics are defined in this Section, including:
· When an attribute has a multiplicity of ‘1..1’ then an end system must be capable of supporting one instance;
· When an attribute has a multiplicity of ‘1..*’ then an end system must be capable of supporting at least one instance. The specification will also define the smallest permitted maximum number of instances that must also be supported by the end system;
· When an attribute has a multiplicity of ‘0..1’ then an end system should support a single instance;
· When an attribute has a multiplicity of ‘0..*’ then the specification will define the smallest permitted maximum number of instances that must also be supported by the end system.
When the object is passed as part of a service call then attributes that have a ‘1..1’ or ‘1..*’ multiplicity may or may not be exchanged. This is because the specification of an end system defines capability; an operational system may or may not exchange the associated information.
5.2 GroupDatabase Class Description
The PIM for the GroupDatabase data model is shown in Figure 5.1.

Figure 5.1 GroupDatabase class diagram.
Table 5.2 Description of the ‘GroupDatabase’ class.
|
Descriptor |
Definition |
|---|---|
|
Class name |
GroupDatabase |
|
Class type |
container |
|
Multiplicity |
1 |
|
Parents |
Root |
|
Children |
[ groupRecord ] |
|
Description |
This is the database within the end-system that contains all of the GroupRecord objects. Each GroupRecord object consists of a globally unique identifier, its SourcedId, and the Group data itself. The database consists of the set of Group objects, the set of GUIDs and the relationship mapping between the two. The manner in which this information is physically stored is outside of the scope of this specification. |
5.3 GroupRecord Class Description
Table 5.3 Description of the ‘GroupRecord’ class.
|
Descriptor |
Definition |
|---|---|
|
Class name |
GroupRecord |
|
Class type |
container |
|
Multiplicity |
0..unbounded, unordered |
|
Parents |
GroupDatabase |
|
Children |
[ sourcedGUID, group ], unordered |
|
Description |
The GroupRecord represents the association the unique identifier (SourcedGUID) for the Group object with the Group object itself. The GUID is not a part of the Group object but both are managed within the Group Database. There is an isomorphic association between each pair of SourcedGUID and Group objects. |
5.3.1 SourcedGUID Attribute Description
Table 5.4 Description of the ‘sourcedGUID’ attribute for the GroupRecord class.
|
Descriptor |
Definition |
|---|---|
|
Attribute name |
sourcedGUID |
|
Data type |
SourcedGUID |
|
Value space |
container |
|
Multiplicity |
1 |
|
Description |
This is the globally unique identifier that has been assigned to the associated Group object. Each group object must have only one SourcedGUID but this may be changed, any number of times, during the object’s lifetime. |
5.4 SourcedGUID Class Description
Table 5.5 Description of the SourcedGUID class.
|
Descriptor |
Definition |
|---|---|
|
Class name |
SourcedGUID |
|
Class type |
container |
|
Children |
[ refAgentInstanceID, sourcedId ], ordered |
|
Description |
This is a structured GUID that consists of an instance identifier and a sourcedId. |
5.4.1 RefAgentInstanceID Attribute Description
Table 5.6 Description of the ‘refAgentInstanceID’ attribute for the SourcedGUID class.
|
Descriptor |
Definition |
|---|---|
|
Attribute name |
refAgentInstanceID |
|
Data type |
NormalizedString |
|
Value space |
Normalized string [1..31 characters]. |
|
Multiplicity |
0..1 |
|
Description |
This is an instance identifier used to differentiate, if necessary, between multiple end system reference agents. |
5.4.2 SourcedId Attribute Description
Table 5.7 Description of the ‘sourcedId’ attribute for the SourcedGUID class.
|
Descriptor |
Definition |
|---|---|
|
Attribute name |
sourcedId |
|
Data type |
GUID |
|
Value space |
See Table 5.1. |
|
Multiplicity |
1 |
|
Description |
The sourcedId for the object. This should be a GUID. |
5.5 Template Class Description
Table 5.8 Description of the Template class.
|
Descriptor |
Definition |
|---|---|
|
Class name |
Template |
|
Class type |
container |
|
Multiplicity |
0..1 |
|
Parents |
CourseDatabase |
|
Description |
One of the components of a Course (see the 1EdTech GLC Course Management Service Information Model v1.0 specification). A Group may be related to a CourseTemplate to construct super-structures that own CourseTemplates. |
5.6 Section Class Description
Table 5.9 Description of the Section class.
|
Descriptor |
Definition |
|---|---|
|
Class name |
Section |
|
Class type |
container |
|
Multiplicity |
0..1 |
|
Parents |
CourseDatabase |
|
Description |
One of the components of a Course (see the 1EdTech GLC Course Management Service Information Model v2.0 specification). A Group may be related to a CourseSection to construct course components that are sub-structures of CourseSections. |
5.7 Group Class Description
The PIM for the Group data model is shown in Figure 5.2.

Figure 5.2 Group class diagram.
Table 5.10 Description of the ‘Group’ class.
|
Descriptor |
Definition |
|---|---|
|
Class name |
Group |
|
Class type |
container |
|
Multiplicity |
1 |
|
Parents |
[ GroupRecord ] |
|
Children |
[ groupType, email, url, timeFrame, relationship, enrollControl, org, description, dataSource, recordInfo, extension ], ordered |
|
Description |
A Group object is used to describe collections used in a Learning Information System (excluding the core components of a Course). It can also be used to create substructures to CourseSections, superstructures to CourseTemplates or relations to other Groups. |
5.7.1 GroupType Attribute Description
Table 5.11 Description of the ‘groupType’ attribute for the Group class.
|
Descriptor |
Definition |
|---|---|
|
Attribute name |
groupType |
|
Data type |
GroupType |
|
Value space |
container |
|
Multiplicity |
1 |
|
Description |
Defines the type of Group. This provides a structure that allows a Group to be categorized into one or more coding schemes, with any number of levels supported within each scheme. |
5.7.2 Email Attribute Description
Table 5.12 Description of the ‘email’ attribute for the Group class.
|
Descriptor |
Definition |
|---|---|
|
Attribute name |
|
|
Data type |
|
|
Value space |
Language dependent Normalized String [1-1023 characters]. Default language is ‘en-US’. |
|
Multiplicity |
0..1 |
|
Description |
Email address used to contact a Group. |
5.7.3 Url Attribute Description
Table 5.13 Description of the ‘url’ attribute for the Group class.
|
Descriptor |
Definition |
|---|---|
|
Attribute name |
url |
|
Data type |
URL |
|
Value space |
See Table 5.1. |
|
Multiplicity |
0..1 |
|
Description |
The web address of the Group. |
5.7.4 TimeFrame Attribute Description
Table 5.14 Description of the ‘timeFrame’ attribute for the Group class.
|
Descriptor |
Definition |
|---|---|
|
Attribute name |
timeFrame |
|
Data type |
TimeFrame |
|
Value space |
container |
|
Multiplicity |
0..1 |
|
Description |
The period when the Group is active. |
5.7.5 Relationship Attribute Description
Table 5.15 Description of the ‘relationship’ attribute for the Group class.
|
Descriptor |
Definition |
|---|---|
|
Attribute name |
relationship |
|
Data type |
Relationship |
|
Value space |
container |
|
Multiplicity |
0..unbounded, unordered |
|
Description |
Used to describe the relationships between this Group and other Groups. An implementation must support at least 5 relationships. |
5.7.6 EnrollControl Attribute Description
Table 5.16 Description of the ‘enrollControl’ attribute for the Group class.
|
Descriptor |
Definition |
|---|---|
|
Attribute name |
enrollControl |
|
Data type |
EnrollControl |
|
Value space |
container |
|
Multiplicity |
0..1 |
|
Description |
Indicates if enrolment on the Group activity is available. |
5.7.7 Org Attribute Description
Table 5.17 Description of the ‘org’ attribute for the Group class.
|
Descriptor |
Definition |
|---|---|
|
Attribute name |
org |
|
Data type |
Org |
|
Value space |
container |
|
Multiplicity |
0..1 |
|
Description |
The organization that has ‘ownership’ of the Group in terms of administering or sponsoring it. |
5.7.8 Description Attribute Description
Table 5.18 Description of the ‘description’ attribute for the Group class.
|
Descriptor |
Definition |
|---|---|
|
Attribute name |
description |
|
Data type |
Description |
|
Value space |
container |
|
Multiplicity |
0..1 |
|
Description |
This is a description of the Group. Several forms of description can be made i.e., short, long or full. The full description can include multimedia materials. |
5.7.9 DataSource Attribute Description
Table 5.19 Description of the ‘dataSource’ attribute for the Group class.
|
Descriptor |
Definition |
|---|---|
|
Attribute name |
dataSource |
|
Data type |
GUID |
|
Value space |
See Table 5.1. |
|
Multiplicity |
0..1 |
|
Description |
An identifier of the source system of the object. |
5.7.10 RecordInfo Attribute Description
Table 5.20 Description of the ‘recordInfo’ attribute for the Group class.
|
Descriptor |
Definition |
|---|---|
|
Attribute name |
recordInfo |
|
Data type |
Metadata |
|
Value space |
container |
|
Multiplicity |
0..1 |
|
Description |
The container for metadata about the Group object. |
5.7.11 Extension Attribute Description
Table 5.21 Description of the ‘extension’ attribute for the Group class.
|
Descriptor |
Definition |
|---|---|
|
Attribute name |
extension |
|
Data type |
IMSExtension |
|
Value space |
container |
|
Multiplicity |
0..1 |
|
Description |
The extension mechanism for the Group data model. |
5.8 GroupType Class Description
Table 5.22 Description of the ‘GroupType’ class.
|
Descriptor |
Definition |
|---|---|
|
Class name |
GroupType |
|
Class type |
container |
|
Multiplicity |
1 |
|
Parents |
Group |
|
Children |
[ scheme, typeValue ], ordered |
|
Description |
Defines the type of Group. This provides a structure that allows a Group to be categorized into one or more coding schemes, with any number of levels supported within each scheme. |
5.8.1 Scheme Attribute Description
Table 5.23 Description of the ‘scheme’ attribute for the GroupType class.
|
Descriptor |
Definition |
|---|---|
|
Attribute name |
scheme |
|
Data type |
Text |
|
Value space |
Language dependent String [1-255 characters]. The default language is ‘en-US’. |
|
Multiplicity |
1 |
|
Description |
Group type coding scheme. Identifies which Group categorization scheme is being used. This could be a proprietary vendor taxonomy, a national subject area taxonomy, etc. |
5.8.2 TypeValue Attribute Description
Table 5.24 Description of the ‘typeValue’ attribute for the GroupType class.
|
Descriptor |
Definition |
|---|---|
|
Attribute name |
typeValue |
|
Data type |
TypeValue |
|
Value space |
container |
|
Multiplicity |
1..unbounded, unordered |
|
Description |
Group type code value. Repeats to allow more than one level of code to be stored. An implementation must support at least one instance. |
5.9 TypeValue Class Description
Table 5.25 Description of the ‘TypeValue’ class.
|
Descriptor |
Definition |
|---|---|
|
Class name |
TypeValue |
|
Class type |
container |
|
Multiplicity |
1..unbounded, unordered |
|
Parents |
GroupType |
|
Children |
[ id, type, level ], ordered |
|
Description |
The container for the Group type code value. |
5.9.1 Id Attribute Description
Table 5.26 Description of the ‘id’ attribute for the TypeValue class.
|
Descriptor |
Definition |
|---|---|
|
Attribute name |
id |
|
Data type |
LUID |
|
Value space |
See Table 5.1. |
|
Multiplicity |
1 |
|
Description |
The logical unique identifier for the set of information in the TypeValue container. |
5.9.2 Type Attribute Description
Table 5.27 Description of the ‘type’ attribute for the TypeValue class.
|
Descriptor |
Definition |
|---|---|
|
Attribute name |
type |
|
Data type |
Text |
|
Value space |
Language dependent String [1-63 characters]. The default language is ‘en-US’. |
|
Multiplicity |
1 |
|
Description |
Group type code value. The value at this level. An example of the Level/value interaction might be: · Lvl 1 – Instruction; · Lvl 2 – Discussion Group; · Lvl 3 – Web enabled. |
5.9.3 Level Attribute Description
Table 5.28 Description of the ‘level’ attribute for the TypeValue class.
|
Descriptor |
Definition |
|---|---|
|
Attribute name |
level |
|
Data type |
Text |
|
Value space |
Language dependent String [1-63 characters]. The default language is ‘en-US’. |
|
Multiplicity |
1 |
|
Description |
Group type code level. Level 1 is the highest level, level 2 provides a further refinement of the level 1 category, etc. |
5.10 Relationship Class Description
Table 5.29 Description of the ‘Relationship’ class.
|
Descriptor |
Definition |
|---|---|
|
Class name |
Relationship |
|
Class type |
container |
|
Multiplicity |
0..unbounded, unordered |
|
Parents |
Group |
|
Children |
[ relationId, relation, sourcedId, label ], ordered |
|
Description |
If the Group is related to another Group then this structure is used to describe that relationship. This object must not be used to store ‘membership’ in other Groups. |
5.10.1 RelationId Attribute Description
Table 5.30 Description of the ‘relationId’ attribute for the Relationship class.
|
Descriptor |
Definition |
|---|---|
|
Attribute name |
relationId |
|
Data type |
GUID |
|
Value space |
See Table 5.1. |
|
Multiplicity |
1 |
|
Description |
The globally unique identifier for the relationship. |
5.10.2 Relation Attribute Description
Table 5.31 Description of the ‘relation’ attribute for the Relationship class.
|
Descriptor |
Definition |
|---|---|
|
Attribute name |
relation |
|
Data type |
Enumerated. |
|
Value space |
The enumeration is: · Parent · Child · Sibling · TemplateParent – used to create superstructures to CourseTemplates; · SectionChild – used to create substructures to CourseSections. |
|
Multiplicity |
1 |
|
Description |
Defines the nature of the relationship. This field is used to define the relationship of this group (known as ‘A’) to the object Group (known as ‘B’). The relationship is “A is the <relation> of B”. |
5.10.3 SourcedId Attribute Description
Table 5.32 Description of the ‘sourcedId’ attribute for the Relationship class.
|
Descriptor |
Definition |
|---|---|
|
Attribute name |
sourcedId |
|
Data type |
GUID |
|
Value space |
See Table 5.1. |
|
Multiplicity |
1 |
|
Description |
The sourcedId of the Group, CourseTemplate or CourseSection that is the target for the relationship. |
5.10.4 Label Attribute Description
Table 5.33 Description of the ‘label’ attribute for the Relationship class.
|
Descriptor |
Definition |
|---|---|
|
Attribute name |
label |
|
Data type |
Text |
|
Value space |
Language dependent String [1-255 characters]. The default language is ‘en-US’. |
|
Multiplicity |
1 |
|
Description |
A human readable description the nature of the relationship between this Group and the related Group. Examples are ‘Course sub-group’, etc. |
5.11 EnrollControl Class Description
Table 5.34 Description of the ‘EnrollControl’ class.
|
Descriptor |
Definition |
|---|---|
|
Class name |
EnrollControl |
|
Class type |
container |
|
Multiplicity |
0..1 |
|
Parents |
Group |
|
Children |
[ enrollAccept, enrollAllowed ], ordered |
|
Description |
To control enrolment on the Group. This control is on the Group plus the target system. |
Table 5.35 Description of the ‘enrollAccept’ attribute for the EnrollControl class.
|
Descriptor |
Definition |
|---|---|
|
Attribute name |
enrollAccept |
|
Data type |
Boolean |
|
Value space |
Enumerated: {true=accept enrolment; false=do not accept enrolment} |
|
Multiplicity |
0..1 |
|
Description |
Indicates if the Course is accepting enrolments. There can be different reasons for a Course being closed e.g., it may be full, it may be cancelled, etc. |
Table 5.36 Description of the ‘enrollAllowed’ attribute for the EnrollControl class.
|
Descriptor |
Definition |
|---|---|
|
Attribute name |
enrollAllowed |
|
Data type |
Boolean |
|
Value space |
Enumerated: {true=accept enrolment; false=do not accept enrolment} |
|
Multiplicity |
0..1 |
|
Description |
Determines if the target system can enroll people. If ‘false’, then only the source system can enroll people. |
5.12 Org Class Description
Table 5.37 Description of the ‘Org’ class.
|
Descriptor |
Definition |
|---|---|
|
Class name |
Org |
|
Class type |
container |
|
Multiplicity |
0..1 |
|
Parents |
Group |
|
Children |
[ orgName, orgUnit, type, id ], ordered |
|
Description |
Information about an organization that has ‘ownership’ of a Group. |
Table 5.38 Description of the ‘orgName’ attribute for the Org class.
|
Descriptor |
Definition |
|---|---|
|
Attribute name |
orgName |
|
Data type |
Text |
|
Value space |
Language dependent String [1-255 characters]. The default language is ‘en-US’. |
|
Multiplicity |
0..1 |
|
Description |
The name of the organization. |
Table 5.39 Description of the ‘orgUnit’ attribute for the Org class.
|
Descriptor |
Definition |
|---|---|
|
Attribute name |
orgUnit |
|
Data type |
Text |
|
Value space |
Language dependent String [1-255 characters]. The default language is ‘en-US’. |
|
Multiplicity |
0..1 |
|
Description |
Name of the sponsoring or administering unit within the organization. One or more departments or units can sponsor the Group e.g., ‘0-158 – Math Department’. |
Table 5.40 Description of the ‘type’ attribute for the Org class.
|
Descriptor |
Definition |
|---|---|
|
Attribute name |
type |
|
Data type |
Text |
|
Value space |
Language dependent String [1-255 characters]. The default language is ‘en-US’. |
|
Multiplicity |
0..1 |
|
Description |
Used to distinguish general categories of the organization e.g., ‘Academic Unit’, ‘HR Department’, etc. This is not a controlled vocabulary. |
Table 5.41 Description of the ‘id’ attribute.
|
Descriptor |
Definition |
|---|---|
|
Attribute name |
id |
|
Data type |
LUID |
|
Value space |
See Table 5.1. |
|
Multiplicity |
0..1 |
|
Description |
Identifier of the organization. If there is a code for the organization, it can be specified separately in this field. |
5.13 General Classes Descriptions
The PIM for the Common classes in the Group data model is shown in Figure 5.3.

Figure 5.3 General classes for the group data model.
5.13.1 Description Class Description
Table 5.42 Description of the Description class.
|
Descriptor |
Definition |
|---|---|
|
Class name |
Description |
|
Class type |
container |
|
Children |
[ shortDescription, longDescription, fullDescription ], ordered |
|
Description |
The container for descriptive material about the associated object. The description can take the form of text, image, video, audio, etc. |
Table 5.43 Description of the ‘shortDescription’ attribute for the Description class.
|
Descriptor |
Definition |
|---|---|
|
Attribute name |
shortDescription |
|
Data type |
Text |
|
Value space |
A language dependent String [1-127 characters]. The default language is ‘en-US’. |
|
Multiplicity |
1 |
|
Description |
A short textual description. |
Table 5.44 Description of the ‘longDescription’ attribute for the Description class.
|
Descriptor |
Definition |
|---|---|
|
Attribute name |
longDescription |
|
Data type |
Text |
|
Value space |
A language dependent String [1-4095 characters]. The default language is ‘en-US’. |
|
Multiplicity |
0..1 |
|
Description |
A long textual description. |
Table 5.45 Description of the ‘fullDescription’ attribute for the Description class.
|
Descriptor |
Definition |
|---|---|
|
Attribute name |
fullDescription |
|
Data type |
FullDescription |
|
Value space |
container |
|
Multiplicity |
0..1 |
|
Description |
The full description consists of the required material types. |
5.13.2 FullDescription Class Description
Table 5.46 Description of the FullDescription class for the Description class.
|
Descriptor |
Definition |
|---|---|
|
Class name |
FullDescription |
|
Class type |
container |
|
Multiplicity |
Description |
|
Children |
[ mediamode, contentRefType, mimeType, descriptionText ] |
|
Description |
A full description of the activity, etc. using text, images, etc. |
Table 5.47 Description of the ‘mediaMode’ attribute for the Description class.
|
Descriptor |
Definition |
|---|---|
|
Attribute name |
mediaMode |
|
Data type |
Enumerated |
|
Value space |
Enumerated as:{ uri, entityref, base64 } |
|
Multiplicity |
1 |
|
Description |
The reference form to the material. |
Table 5.48 Description of the ‘contentRefType’ attribute for the Description class.
|
Descriptor |
Definition |
|---|---|
|
Attribute name |
contentRefType |
|
Data type |
Enumerated |
|
Value space |
Enumerated as: { text, image, audio, video, application, applet } |
|
Multiplicity |
1 |
|
Description |
The type of the material. |
Table 5.49 Description of the ‘mimeType’ attribute for the Description class.
|
Descriptor |
Definition |
|---|---|
|
Attribute name |
mimeType |
|
Data type |
String |
|
Value space |
String [1..63] characters. |
|
Multiplicity |
1 |
|
Description |
The mime-type for the material. |
Table 5.50 Description of the ‘descriptionText’ attribute for the Description class.
|
Descriptor |
Definition |
|---|---|
|
Attribute name |
descriptionText |
|
Data type |
Text |
|
Value space |
A language dependent String [1-1027 characters]. The default language is ‘en-US’. |
|
Multiplicity |
1 |
|
Description |
A textual description of the material. |
5.13.3 TimeFrame Class Description
Table 5.51 Description of the TimeFrame class.
|
Descriptor |
Definition |
|---|---|
|
Class name |
TimeFrame |
|
Class type |
container |
|
Children |
[ begin, end, restrict, adminPeriod ], ordered |
|
Description |
Defines the period for which a particular activity is permitted. |
Table 5.52 Description of the ‘begin’ attribute for the TimeFrame class.
|
Descriptor |
Definition |
|---|---|
|
Attribute name |
begin |
|
Data type |
DateTime |
|
Value space |
ISO 8601 format of: YYYY-MM-DDTHH:MM:SSTZD |
|
Multiplicity |
0..1 |
|
Description |
The start date/time of the activity. This must include he UTC timezone offset. |
Table 5.53 Description of the ‘end’ attribute for the TimeFrame class.
|
Descriptor |
Definition |
|---|---|
|
Attribute name |
end |
|
Data type |
DateTime |
|
Value space |
ISO 8601 format of: YYYY-MM-DDTHH:MM:SSTZD |
|
Multiplicity |
0..1 |
|
Description |
The end date/time of the activity. This must include he UTC timezone offset. |
Table 5.54 Description of the ‘restrict’ attribute for the TimeFrame class.
|
Descriptor |
Definition |
|---|---|
|
Attribute name |
restrict |
|
Data type |
Boolean |
|
Value space |
Enumerated: {true=restriction is active; false=restriction is not active} |
|
Multiplicity |
0..1 |
|
Description |
Define if the restriction is active or not. This is used to denote any restriction on the use of the timeframe. |
Table 5.55 Description of the ‘adminPeriod’ attribute for the TimeFrame class.
|
Descriptor |
Definition |
|---|---|
|
Attribute name |
adminPeriod |
|
Data type |
Text |
|
Value space |
A language dependent String [1-127 characters]. The default language is ‘en-US’. |
|
Multiplicity |
0..1 |
|
Description |
A short descriptive name of the period being defined. This should be human readable. |
5.13.4 Text Class Description
Table 5.56 Description of the ‘Text’ class.
|
Descriptor |
Definition |
|---|---|
|
Class name |
Text |
|
Class type |
container |
|
Children |
[ language, textString ], ordered |
|
Description |
Text to be stored. This is a language/string tuple. |
Table 5.57 Description of the ‘language’ attribute for the Text class.
|
Descriptor |
Definition |
|---|---|
|
Attribute name |
language |
|
Data type |
Enumerated. |
|
Value space |
RFC4646 language code-country code combination. The default value is: ‘en-US’. |
|
Multiplicity |
1 |
|
Description |
The language for the associated text string. |
Table 5.58 Description of the ‘textString’ attribute for the Text class.
|
Descriptor |
Definition |
|---|---|
|
Attribute name |
textString |
|
Data type |
String |
|
Value space |
String [1-4095 characters]. |
|
Multiplicity |
1 |
|
Description |
The container for the string. |
5.13.5 Metadata Class Description
The PIM for the Metadata class is shown in Figure 5.3.
Table 5.59 Description of the Metadata class.
|
Descriptor |
Definition |
|---|---|
|
Class name |
Metadata |
|
Class type |
container |
|
Children |
[ metadataNameVocabulary, metadataTypeVicabulary, metadataField ], ordered |
|
Description |
This is the container for meta-data about the corresponding object. The meta-data entries are supplied using a name/type/value triple based upon external vocabularies. |
Table 5.60 Description of the ‘metadataNameVocabulary’ attribute for the Metadata class.
|
Descriptor |
Definition |
|---|---|
|
Attribute name |
metadataNameVocabulary |
|
Data type |
AnyURI |
|
Value space |
See Table 5.1. |
|
Multiplicity |
1 |
|
Description |
The URI for the vocabulary that is used to define the set of permitted fieldName values. If this is a reference to a VDEX file it is the ‘vocabIdentifier’ of the vocabulary. |
Table 5.61 Description of the ‘metadataTypeVocabulary’ attribute for the Metadata class.
|
Descriptor |
Definition |
|---|---|
|
Attribute name |
metadataTypeVocabulary |
|
Data type |
See Table 5.1. |
|
Value space |
Normalized String [1-4095 characters]. |
|
Multiplicity |
1 |
|
Description |
The URI for the vocabulary that is used to define the set of permitted fieldType values. If this is a reference to a VDEX file it is the ‘vocabIdentifier’ of the vocabulary. |
Table 5.62 Description of the ‘metadataField’ attribute for the Metadata class.
|
Descriptor |
Definition |
|---|---|
|
Attribute name |
metadataField |
|
Data type |
ExtensionField |
|
Value space |
n/a |
|
Multiplicity |
1..unbounded, unordered |
|
Description |
The container for the triples that are used to define each extension data element. |
5.13.6 IMSExtension Class Description
The PIM for the Metadata class is shown in Figure 5.3.
Table 5.63 Description of the IMSExtension class.
|
Descriptor |
Definition |
|---|---|
|
Class name |
IMSExtension |
|
Class type |
container |
|
Children |
[ extensionNameVocabulary, extensionTypeVocabulary, extensionField ], ordered |
|
Description |
The container for the extension of the Group data model. |
Table 5.64 Description of the ‘extensionNameVocabulary’ attribute for the IMSExtension class.
|
Descriptor |
Definition |
|---|---|
|
Attribute name |
extensionNameVocabulary |
|
Data type |
AnyURI |
|
Value space |
See Table 5.1. |
|
Multiplicity |
1 |
|
Description |
The URI for the vocabulary that is used to define the set of permitted fieldName values. If this is a reference to a VDEX file it is the ‘vocabIdentifier’ of the vocabulary. |
Table 5.65 Description of the ‘extensionTypeVocabulary’ attribute for the IMSExtension class.
|
Descriptor |
Definition |
|---|---|
|
Attribute name |
extensionTypeVocabulary |
|
Data type |
AnyURI |
|
Value space |
See Table 5.1. |
|
Multiplicity |
1 |
|
Description |
The URI for the vocabulary that is used to define the set of permitted fieldType values. If this is a reference to a VDEX file it is the ‘vocabIdentifier’ of the vocabulary. |
Table 5.66 Description of the ‘extensionField’ attribute for the IMSExtension class.
|
Descriptor |
Definition |
|---|---|
|
Attribute name |
extensionField |
|
Data type |
ExtensionField |
|
Value space |
container |
|
Multiplicity |
1..unbounded, unordered |
|
Description |
The container for the triples that are used to define each extension data element. |
5.13.7 ExtensionField Class Description
The PIM for the Metadata class is shown in Figure 5.3.
Table 5.67 Description of the ExtensionField class.
|
Descriptor |
Definition |
|---|---|
|
Class name |
ExtensionField |
|
Class type |
container |
|
Children |
None. |
|
Description |
The container for each triple that describes an extension field. A triple consists of field name, field type and field value. |
Table 5.68 Description of the ‘fieldName’ attribute for the ExtensionField class.
|
Descriptor |
Definition |
|---|---|
|
Attribute name |
fieldName |
|
Data type |
NormalizedString |
|
Value space |
A language dependent String [1-127 characters]. The default language is ‘en-US’. |
|
Multiplicity |
1 |
|
Description |
The container for the name of the extension field. This is used to identify the full triple. This must be a value from the associated vocabulary. |
Table 5.69 Description of the ‘fieldType’ attribute for the ExtensionField class.
|
Descriptor |
Definition |
|---|---|
|
Attribute name |
fieldType |
|
Data type |
Enumerated vocabulary. |
|
Value space |
Vocabulary-based. The core vocabulary is given in Appendix B. |
|
Multiplicity |
1 |
|
Description |
This defines the data-type for the extension triple. The value space for this vocabulary is approved by 1EdTech GLC and made available to the public as defined in [SDN11, 06]. The syntax and semantics of the approved list of terms shall be supported by all software components implementing this Information Model. The value space for the vocabulary may be extended. Such extending expressions may be created and used only when no approved 1EdTech GLC value satisfies the expressive need of an implementing community to define the shape of a collection. |
Table 5.70 Description of the ‘fieldValue’ attribute for the ExtensionField class.
|
Descriptor |
Definition |
|---|---|
|
Attribute name |
fieldValue |
|
Data type |
String |
|
Value space |
A language dependent String [1-127 characters]. The default language is ‘en-US’. |
|
Multiplicity |
1 |
|
Description |
The container for the data value itself. This is stored as a string but should be interpreted as per the data-type defined in the ‘fieldType’ part of the triple. |
6 Extending and Profiling the Service
6.1 Proprietary Extensions
Proprietary extensions of the service are based upon two approaches:
a) The extension of the data models being manipulated by the current set of operations;
b) The inclusion of new operations to support new proprietary functionality.
It is NOT permitted to change the behavior of the current set of operations. Such changes MUST be supported by the creation of new operations.
6.1.1 Proprietary Operations
The definition of new operations should follow the same format as adopted herein. The new operations should be defined using a new interface type. Every operation must result in the return of a status code that describes the final state of the request on the target end system.
An example of creating such an extension is given in the accompanying Best Practices document [LIS, 11c].
6.1.2 Proprietary Data Elements
Extensions to the data model are only permitted where the IMSExtension class is available. Within the Group data model only the ‘Group’ class can be extended. The extension takes the form of a Name/Type/Value triple. Many extension fields can be added but hierarchical structures must be emulated using the appropriate delimited notation in the ‘Name’ field. This triple consists of:
· Name – the name assigned to the extension field (this is a string that can support any naming convention);
· Type – the data-type that is to be used for the value (this is used for interpreting the associated value);
· Value – the data value for the extension (the value is supplied as a string).
6.2 Profiling the Service
This Service can be profiled. In general, Profiling is used to:
a) Refine which Interfaces are used and which operations are supported for each Interface;
b) Refine the data models (see the 1EdTech GLC Application Profiling Guidelines for more details on how data models can be profiled [APG, 05a][APG, 05b]).
Valid Profiles must be restrictive i.e., optional features can be removed or constraints increased but new features must not be added. A Profile of this service is made by annotating the UML supplied with the documentation for the specification.
Appendix A – Service Status Codes
The summary list of status codes that can be returned by the different operations through the StatusInfo object is given in Table. A.1. The key to the entries is: ‘Y’ denotes the code may be returned by that operation. A blank entry means that the code cannot be returned by that operation.
Table A.1 Status codes for the service operations.
|
CodeMinor Status Code
|
create |
createByProxy |
delete |
addRelationship |
removeRelationship |
Read1 |
update |
replace |
discover |
changeIdentifier |
|---|---|---|---|---|---|---|---|---|---|---|
|
‘fullsuccess’ |
Y |
Y |
Y |
Y |
Y |
Y |
Y |
Y |
Y |
Y |
|
‘createsuccess’ |
|
|
|
|
|
|
|
Y |
|
|
|
‘nosourcedids’ |
|
|
|
|
|
Y |
|
|
|
|
|
‘idallocfail’ |
|
Y |
|
|
|
|
|
|
|
|
|
‘overflowfail’ |
Y |
Y |
|
|
|
|
|
|
|
|
|
‘idallocinusefail’ |
Y |
|
|
|
|
|
|
|
|
Y |
|
‘invaliddata’ |
Y |
Y |
|
Y |
|
|
Y |
Y |
Y |
|
|
‘incompletedata’ |
Y |
Y |
|
Y |
|
Y |
Y |
Y |
|
|
|
‘partialdatastorage’ |
Y |
Y |
|
|
|
|
Y |
Y |
|
|
|
‘unknownobject’ |
|
|
Y |
Y |
Y |
Y |
Y |
|
|
Y |
|
‘unknownquery’ |
|
|
|
|
|
|
|
|
Y |
|
|
‘unknownrelation’ |
|
|
|
|
Y |
|
|
|
|
|
|
‘unknownmdvocabulary’ |
Y |
Y |
|
|
|
|
Y |
Y |
|
|
|
‘unknowngtvocabulary’ |
Y |
Y |
|
|
|
|
Y |
Y |
|
|
|
‘unknownvocabulary’ |
Y |
Y |
|
|
|
Y |
Y |
Y |
|
|
|
‘toomuchdata’ |
|
|
|
|
|
Y |
|
|
Y |
|
|
‘deletefailure’ |
|
|
Y |
|
Y |
|
|
|
|
|
|
‘targetreadfailure’ |
|
|
|
|
|
Y |
|
|
|
|
|
‘partialreadfailure’ |
|
|
|
|
|
Y |
|
|
|
|
|
‘savepointerror’ |
|
|
|
|
|
Y |
|
|
|
|
|
‘savepointsyncerror’ |
|
|
|
|
|
Y |
|
|
|
|
|
‘unknownextension’ |
Y |
Y |
|
|
|
Y |
Y |
Y |
|
|
|
‘targetisbusy’ |
Y |
Y |
Y |
Y |
Y |
Y |
Y |
Y |
Y |
Y |
|
‘linkfailure’ |
Y |
Y |
Y |
Y |
Y |
Y |
Y |
Y |
Y |
Y |
|
‘unauthorizedrequest’ |
Y |
Y |
Y |
Y |
Y |
Y |
Y |
Y |
Y |
Y |
|
‘unsupportedLIS’ |
Y |
Y |
Y |
Y |
Y |
Y |
Y |
Y |
Y |
Y |
|
‘unsupportedLISOperation’ |
Y |
Y |
Y |
Y |
Y |
Y |
Y |
Y |
Y |
Y |
Notes:
1. Denotes the operations: ‘readGroup’, ‘readGroupIdsForPerson’, ‘readAllGroupIds’, ‘readGroups’, ‘readGroupIdsFromSavePoint’ and ‘readGroupsFromSavePoint’,
There is a set of status codes that must be supported by each of the Group Management Service operations. These codes are described in Table A.2.
Table A.2 Common status codes for the service operations.
|
Status Code |
Explanation of the Cause of the Code |
|---|---|
|
‘CodeMajor=Failure’ ‘Severity=Status’ ‘CodeMinor=unauthorizedrequest’ |
The source system is not authorized to make this request of the target. The reason for the refusal can be one of several causes. |
|
‘CodeMajor=Failure’ ‘Severity=Status’ |
The target end-system received the request but is busy and cannot process the request. The request should be resubmitted. |
|
‘CodeMajor=Failure’ ‘Severity=Error’ ‘CodeMinor=linkfailure’ |
There has been a failure in the end-to-end system communications mechanism and so the request has not been delivered. |
|
‘CodeMajor=UnsupportedLIS’ ‘Severity=Status’ ‘CodeMinor=*’ |
This service in LIS is not supported by the target system. Every system that implements any part of the LIS specification must return this status code for a service component in LIS that is not supported. |
|
‘CodeMajor=UnsupportedLISOperation’ ‘Severity=Status’ ‘CodeMinor=*’ |
This operation is not supported by the target system. Every system that implements any part of the LIS specification must return this status code for an operation that is not supported in a supported service. |
Appendix B – Vocabularies
B1 Set of Defined Vocabularies
The vocabularies listed in Table B1.1 are the default set maintained under the 1EdTech GLC Vocabulary Registry [SDN11, 06]. It is the responsibility of an implementation to ensure that it is using the correct and latest versions of the vocabulary files. Changes to the default vocabularies are permitted; this results in the creation of a new vocabulary that should be registered with 1EdTech GLC. As part of a profiling process entirely new vocabularies may be defined to replace the default set.
B1.1 FieldType Vocabulary
The vocabulary for type of field in ‘fieldType’ is listed in Table B1.1.
Table B1.1 The fieldType external vocabulary.
|
Vocabulary |
Description |
|
ExtensionField Class |
Data types that are permitted for the extension fields. These data-types reflect the permitted types for XML. Enumerated as: · Boolean · DateTime · Integer · Decimal · String |
Rule B.1-01: Boolean – the data-type is equivalent to the definition of a ‘Boolean’ in XML;
Rule B.1-02: DateTime – the data-type is equivalent to the definition of a ‘DateTime’ in XML;
Rule B.1-03: Integer – the data-type is equivalent to the definition of an ‘Integer’ in XML;
Rule B.1-04: Decimal – the data-type is equivalent to the definition of a ‘Decimal’ in XML;
Rule B.1-05: String – the data-type is equivalent to the definition of a ‘String’ in XML.
B1.2 Language Vocabulary
The language code/country code combination used to identify the language for a piece of text is an enumerated external 1EdTech GLC vocabulary that captures the full set of entries from RFC4646.
B2 Using Vocabularies for the Metadata Class
The Metadata class consists of attributes:
· metadataNameVocabulary – identifies the vocabulary that contains the reference set of fieldName values for the meta-data[2];
· metadataTypeVocabulary – identifies the vocabulary that contains the reference set of fieldType values for the meta-data. The value for this attribute is the same as the ‘vocabIdentifier’ of the VDEX instance for this vocabulary;
· metadataField – contains the set of triples (fieldName/fieldType/fieldValue) for each meta-data entry.
The value in the ‘fieldName’ must be from the vocabulary (identified using the metadataNameVocabulary attribute). The value in the ‘fieldType’ must be from the external vocabulary containing the permitted set of external field types (as listed in the metadataTypeVocabulary attribute). The value in the ‘fieldValue’ is the metadata value itself. Nested values are possible using a dot notation in the ‘fieldName’ e.g., for LOM this could be ‘general.keyword.string’, etc.
B3 Using Vocabularies for the IMSExtension Class
The IMSExtension class consists of attributes:
· extensionNameVocabulary[3] – identifies the vocabulary that contains the reference set of fieldName values for the extension;
· extensionTypeVocabulary – identifies the vocabulary that contains the reference set of fieldType values for the extension. The value for this attribute is the same as the ‘vocabIdentifier’ of the VDEX instance for this vocabulary;
· extensionField – contains the set of triples (fieldName/fieldType/fieldValue) for each extension.
The value in the ‘fieldName’ must be from the vocabulary (identified using the extensionNameVocabulary attribute). The value in the ‘fieldType’ must be from the external vocabulary containing the permitted set of external field types (as listed in the extensionTypeVocabulary attribute). The value in the ‘fieldValue’ is the extension value itself. Nested values are possible using a dot notation in the ‘fieldName’ cf. for meta-data.
Appendix C – File-based Data Exchange
The 1EdTech GLC Bulk Data Exchange Management Service [BDEMS, 11] is used to exchange bulk Group and related information. The Group information is exchanged by placing multiple GroupRecord structures within a bulk data container. Figure C1.1 shows the key class structure and the associated definitions are provided in Section 5 of this document.

Figure C.1 GroupRecord class diagram for file-based data exchange.
Note that separate binding instance validation files will be used for containing the description of GroupRecords within a file. This ensures that only the required data structures are contained in the corresponding binding validation files.
About This Document
Title: 1EdTech GLC Group Management Service Information Model
Editor: Colin Smythe (1EdTech GLC)
Co-chairs: Linda Feng (Oracle) and Bill Lee (Desire2learn)
Version: 2.0
Version Date: 30 June 2011
Release: Final 1.0
Status: Final Release
Summary: This document contains the 1EdTech GLC Group Management Service v2.0 Information Model. This service is used to exchange information about groups. The business transactions include the simple create, read, update, delete and query of the membership data model for both a single and multiple instances. This document contains the definition of the abstract application-programming interface for the Group Management Service.
Revision Information: This version supersedes the 1EdTech GLC Group Management Services v1.0 specification.
Purpose: This document is made available for adoption by the public community at large.
Document Location: /lis/
List of Contributors
The following individuals contributed to the development of this document:
Kerry Blinco DEEWR (Australia)
Kirk Bunte SungardHE (USA)
Angus Chan Desire2Learn (Canada)
Adam Cooper JISC/JISC-CETIS (UK)
Michael Feldstein Oracle (USA)
Linda Feng Oracle (USA)
Chris Hatton Pearson (USA)
Jon Fontaine Blackboard (USA)
Karen Kuffner University of Michigan (USA)
Zack Leavitt Pearson (USA)
Bill Lee Desire2Learn (Canada)
Richard Moon SungardHE (USA)
Mike Parkhill Desire2Learn (Canada)
Colin Smythe 1EdTech GLC (UK)
Reinhold Staudinger Blackboard (USA)
Nick Terrible University of Wisconsin (USA)
Jason Zhong SungardHE (USA)
Revision History
|
Version No. |
Release Date |
Comments |
|
Final Release v1.0 |
30 June 2011 |
The first formal release of the Final Release version of this document. |
|
|
|
|
|
|
|
|
Index
A
Abstract Framework..... 8, 10, 11
API.......................... 10, 12, 14, 15
Attributes
Common
dataSource............. 6, 48, 51
email......................... 1, 6, 48
extensionField 7, 68, 69, 75
metadataField 7, 66, 67, 75
recordInfo............. 6, 48, 51
sourcedId 5, 6, 13, 18, 20, 22, 23, 24, 25, 31, 33, 36, 37, 38, 45, 55, 56
timeFrame............. 6, 48, 49
url........................... 6, 48, 49
Description
FullDescription...... 4, 6, 62
EnrollControl
enrollAccept................ 6, 57
enrollAllowed...... 6, 57, 58
ExtensionField
fieldName 7, 67, 68, 69, 75
fieldType 7, 67, 68, 70, 74, 75
fieldValue.............. 7, 70, 75
groupRecord 18, 20, 25, 31, 33, 43
GroupType
scheme................... 6, 48, 52
LangString
language 7, 35, 40, 48, 52, 54, 57, 58, 59, 61, 63, 65, 66, 69, 70, 74
text.......... 61, 62, 63, 66, 74
Membership
membership 27, 36, 55, 77
Org
id 6, 53, 58, 59
orgName....................... 6, 58
orgUnit................... 6, 58, 59
type 6, 10, 39, 40, 43, 44, 45, 46, 48, 49, 50, 51, 52, 53, 54, 55, 56, 57, 58, 59, 61, 62, 63, 64, 65, 66, 67, 68, 69, 70, 71, 74
Person
dataSource............. 6, 48, 51
email......................... 1, 6, 48
url........................... 6, 48, 49
RecordMetaData
comments.................... 1, 41
Relationship
label........................ 6, 55, 57
relation............ 6, 24, 55, 56
Result 8, 12, 17, 22, 24, 29, 30, 71
result 8, 12, 17, 22, 24, 29, 30, 71
Role
status 7, 9, 14, 15, 17, 18, 20, 22, 23, 24, 25, 26, 27, 28, 29, 30, 31, 33, 35, 36, 37, 39, 71, 72, 73
StatusInfo
description 6, 8, 9, 12, 48, 50, 57, 61, 62, 63, 76
TimeFrame
adminPeriod......... 7, 64, 65
begin............................. 6, 64
end 7, 13, 40, 42, 45, 64, 71
TypeValue
level.......... 6, 13, 39, 53, 54
type 6, 10, 39, 40, 43, 44, 45, 46, 48, 49, 50, 51, 52, 53, 54, 55, 56, 57, 58, 59, 61, 62, 63, 64, 65, 66, 67, 68, 69, 70, 71, 74
UserId
authentication.................... 8
B
Binding technologies
SOAP.... 26, 27, 28, 29, 30, 35
WSDL......................... 8, 10, 40
Bulk Data Exchange Management Service 10, 76
C
Classes
Common
DataSource................... 3, 51
Email............................ 3, 48
ExtensionField 4, 7, 67, 69, 70, 74
Identifier............. 10, 27, 59
IMSExtension 4, 7, 51, 68, 69, 71, 75
Metadata 4, 7, 51, 66, 67, 68, 69, 75
StatusInfo 3, 9, 18, 20, 22, 23, 24, 25, 26, 28, 29, 30, 31, 33, 35, 36, 39, 72
StatusInfoSet.................... 27
Text 4, 7, 40, 52, 54, 57, 58, 59, 61, 63, 65, 66
TimeFrame 3, 4, 6, 7, 49, 64, 65
Url.................................. 3, 49
Course
CourseSection.... 23, 46, 56
CourseTemplate 23, 46, 56
Section.. 3, 5, 39, 42, 46, 76
Template.................. 3, 5, 46
Group 1, 2, 3, 5, 6, 8, 9, 10, 12, 13, 16, 17, 18, 20, 22, 23, 24, 25, 26, 27, 28, 29, 30, 31, 33, 35, 36, 37, 38, 39, 40, 43, 44, 46, 47, 48, 49, 50, 51, 52, 53, 54, 55, 56, 57, 58, 59, 60, 68, 71, 73, 76, 77
Description 2, 3, 4, 5, 6, 7, 8, 9, 10, 12, 16, 17, 39, 42, 43, 44, 45, 46, 47, 48, 49, 50, 51, 52, 53, 54, 55, 56, 57, 58, 59, 61, 62, 63, 64, 65, 66, 67, 68, 69, 70, 74
EnrollControl 3, 6, 50, 57, 58
FullDescription...... 4, 6, 62
GroupType 3, 6, 18, 20, 31, 33, 48, 52, 53
Org........... 3, 4, 6, 50, 58, 59
Relationship 3, 6, 23, 39, 49, 55, 56, 57
TypeValue......... 3, 6, 53, 54
GroupDatabase.... 3, 5, 43, 44
GroupRecord 2, 3, 5, 18, 20, 25, 31, 33, 39, 43, 44, 48, 76
Membership........ 8, 17, 22, 27
Person..................... 8, 9, 17, 27
Name 18, 20, 22, 23, 24, 25, 26, 27, 28, 29, 30, 31, 33, 35, 36, 59, 71
Common Services...................... 8
Conformance........................... 12
Course 8, 9, 10, 23, 24, 46, 48, 57
Course Management Service 8, 9, 10, 23, 46
Course Structures
CourseSection......... 23, 46, 56
CourseTemplate..... 23, 46, 56
Section...... 3, 5, 39, 42, 46, 76
Template...................... 3, 5, 46
G
Group Management Service 1, 2, 8, 9, 10, 12, 13, 40, 73, 77
I
Interface Class
GroupManager..... 2, 5, 16, 17
GroupsManager..................... 9
L
Learning Information Services 8, 10, 11
LIS
Bulk Data Exchange Management Service 10, 76
Course Management Service 8, 9, 10, 23, 46
Group Management Service 1, 2, 8, 9, 10, 12, 13, 40, 73, 77
Membership Management Service 8
Outcomes Management Service 8
Person Management Service 8
M
Membership Management Service 8
Metadata 4, 7, 51, 66, 67, 68, 69, 75
O
Operations
Group
addGroupRelationship 5, 17, 23, 38
changeGroupIdentifier 5, 17, 36, 37
createByProxyGroup 5, 17, 20, 37
createGroup 5, 17, 18, 33, 37
deleteGroup.... 5, 17, 22, 37
discoverGroupIds 5, 17, 35, 38
readGroup 5, 17, 25, 38, 73
readGroupIdsForPerson 5, 17, 27, 38, 73
readGroupIdsFromSavePoint 5, 17, 28, 38, 73
readGroups 5, 17, 29, 38, 73
readGroupsFromSavePoint..... 5, 17, 30, 38, 73
removeGroupRelationship 5, 17, 24, 38
replaceGroup 5, 17, 18, 20, 33, 37, 38
updateGroup 5, 17, 18, 20, 31, 38
Outcomes Management Service 8
P
Person Management Service.... 8
Profiling............................. 4, 9, 71
S
Services
Bulk Data Exchange Management 10, 76
Course Management Service 8, 9, 10, 23, 46
Group Management 1, 2, 8, 9, 10, 12, 13, 40, 73, 77
Membership Management... 8
Outcomes Management Service 8
Person Management............. 8
SOAP......... 26, 27, 28, 29, 30, 35
Status Codes 2, 4, 9, 14, 18, 20, 22, 23, 24, 25, 26, 27, 28, 29, 30, 31, 33, 35, 36, 72, 73
deletefailure............. 22, 24, 72
fullsuccess 18, 20, 22, 23, 24, 25, 26, 27, 28, 29, 30, 31, 33, 35, 36, 72
idallocfail........................ 20, 72
idallocinusefail........ 18, 36, 72
incompletedata 18, 20, 23, 25, 31, 33, 72
invaliddata 18, 20, 23, 24, 25, 26, 27, 28, 31, 33, 35, 72
linkfailure....................... 72, 73
overflowfail............. 18, 20, 72
partialdatastorage 19, 20, 25, 31, 33, 72
savepointerror......... 28, 30, 72
savepointsyncerror. 28, 30, 72
targetisbusy.................... 72, 73
targetreadfailure............ 25, 72
unauthorizedrequest........... 73
unknownextension 19, 21, 25, 32, 34, 72
unknownobject 22, 23, 24, 25, 27, 31, 36, 37, 72
unknownquery.............. 35, 72
unknownrelation.................. 72
unknownvocabulary 18, 20, 25, 29, 30, 32, 34, 72
V
Vocabularies.............. 4, 9, 74, 75
W
WDSL.............................. 8, 10, 40
1EdTech Consortium, Inc. (“1EdTech GLC”) is publishing the information contained in this document (“Specification”) for purposes of scientific, experimental, and scholarly collaboration only.
1EdTech GLC makes no warranty or representation regarding the accuracy or completeness of the Specification.
This material is provided on an “As Is” and “As Available” basis.
The Specification is at all times subject to change and revision without notice.
It is your sole responsibility to evaluate the usefulness, accuracy, and completeness of the Specification as it relates to you.
1EdTech GLC would appreciate receiving your comments and suggestions.
Please contact 1EdTech GLC through our website at .
Please refer to Document Name: 1EdTech GMS Information Model v2.0 Final Release v1.0
Date: 30 June 2011
[1] In many implementations of the abstract-API the synchronous and asynchronous services would require different operation calls. This is just one example where an implementation does not match the definition of the abstract-API.
[2] The corresponding vocabulary must be defined. It is recommended that the vocabulary registered with 1EdTech GLC made available as a VDEX file. If the vocabulary is defined as a VDEX file then the value for ‘metadataNameVocabulary’ should be the ‘vocabIdentifier’ of the VDEX instance.
[3] The corresponding vocabulary must be defined. It is recommended that the vocabulary registered with 1EdTech GLC made available as a VDEX file. If the vocabulary is defined as a VDEX file then the value for ‘extensionNameVocabulary’ should be the ‘vocabIdentifier’ of the VDEX instance.

