
1EdTech AccessForAll® Personal Needs and Preferences Description for Digital Delivery
Information Model
Final Release Version 2.0
IPR and Distribution Notices
Recipients of this document are requested to submit, with their comments, notification of any relevant patent claims or other intellectual property rights of which they may be aware that might be infringed by any implementation of the specification set forth in this document, and to provide supporting documentation.
1EdTech takes no position regarding the validity or scope of any intellectual property or other rights that might be claimed to pertain to the implementation or use of the technology described in this document or the extent to which any license under such rights might or might not be available; neither does it represent that it has made any effort to identify any such rights. Information on 1EdTech's procedures with respect to rights in 1EdTech specifications can be found at the 1EdTech Intellectual Property Rights web page: http://www.imsglobal.org/ipr/imsipr_policyFinal.pdf.
Copyright © 2010 1EdTech Consortium. All Rights Reserved.
Permission is granted to all parties to use excerpts from this document as needed in producing requests for proposals.
Use of this specification to develop products or services is governed by the license with 1EdTech found on the 1EdTech website: http://www.imsglobal.org/license.html.
The limited permissions granted above are perpetual and will not be revoked by 1EdTech or its successors or assigns.
THIS SPECIFICATION IS BEING OFFERED WITHOUT ANY WARRANTY WHATSOEVER, AND IN PARTICULAR, ANY WARRANTY OF NONINFRINGEMENT IS EXPRESSLY DISCLAIMED. ANY USE OF THIS SPECIFICATION SHALL BE MADE ENTIRELY AT THE IMPLEMENTER'S OWN RISK, AND NEITHER THE CONSORTIUM, NOR ANY OF ITS MEMBERS OR SUBMITTERS, SHALL HAVE ANY LIABILITY WHATSOEVER TO ANY IMPLEMENTER OR THIRD PARTY FOR ANY DAMAGES OF ANY NATURE WHATSOEVER, DIRECTLY OR INDIRECTLY, ARISING FROM THE USE OF THIS SPECIFICATION.
Comments and questions are welcome via the 1EdTech GLC Accessibility Forum at Public Forums.
1 Scope
This part of the AccessForAll Specification provides a common information model for describing the learner or user needs and preferences when accessing digitally delivered resources or services. This description is one side of a pair of descriptions used in matching user needs and preferences with digital delivery. This model divides the personal needs and preferences of the learner or user into three categories:
a) Display: how resources are to be presented and structured;
b) Control: how resources are to be controlled and operated; and,
c) Content: what supplementary or alternative resources are to be supplied.
This part of the AccessForAll Specification is intended to meet the needs of learners with disabilities and of anyone in a disabling context.
The purpose of this part of AccessForAll Specification is to provide a machine-readable method of stating user needs and preferences with respect to digitally based education or learning. This part of AccessForAll Specification can be used independently, for example to deliver the required or desired user interface to the learner/user, or in combination with AccessForAll Specification Digital Resource Description to deliver digital resources that meet a user’s needs and preferences.
This document is based upon the original ISO/IEC 24751-1:2008 Information technology — Individualized adaptability and accessibility in e-learning, education and training — Part 2: “AccessForAll Personal Needs and Preferences for Digital Delivery”. The ISO/IEC 24751-1:2008 document was a further development of the original 1EdTech GLC AccessForAll Learner Information Package Specification, July 2003. The key changes from the ISO/IEC equivalent document are (note that these changes are documentation in nature and the technical solution is faithfully reproduced):
· The ISO/IEC Annex A has been removed and the subsequent appendices renumbered. This annex consisted of the French equivalents;
· The ISO/IEC Section 6 and 7 have been combined into a new Section 6 to contain all of the formal description of the information model. Also, this model is described using the Unified Modelling Language representation as defined in the 1EdTech GLC Specification Note 07: UML Profile for Platform Independent Model Descriptions of Specifications for Data Models.
2 Normative References
The following referenced documents are indispensable for the application of this document. For dated references, only the edition cited applies. For undated references, the latest edition of the referenced document (including any amendments) applies.
2.1 ISO/IEC
ISO 639-2:1998 (E/F), Codes for the representation of names of languages — Part 2: Alpha-3 code/Codes pour la représentation des noms de langue — Partie 2: Code alpha-3
2.2 Referenced specifications
IETF RFC 3986 Uniform Resource Identifier (URI): Generic Syntax [RFC 3986], {http://www.ietf.org/rfc/rfc3986.txt}
3 Terms and Definitions
For the purposes of this document, the following terms and definitions apply.
3.01
AccessForAll
AfA
approach to providing accessibility in a computer-mediated environment in which the digital resources and their method of delivery are matched to the needs and preferences of the user.
[ISO/IEC 24751-1:2008 (2.1)]
3.02
accessibility
usability of a product, service, environment or facility by individuals with the widest range of capabilities.
|
NOTE 1 |
Although “accessibility” typically addresses users who have a disability, the concept is not limited to disability issues. |
|
NOTE 2 |
Adapted from ISO/TS 16071:2003 (3.2). [1] |
3.03
access mode
human sense perceptual system or cognitive faculty through which a user may process or perceive the content of a digital resource.
[ISO/IEC 24751-1:2008 (2.3)]
3.04
adaptation
〈e-learning〉 digital resource that presents the intellectual content of all or part of another digital resource.
NOTE Adaptations can also include the adjustment of the presentation, control methods, access modes, structure and user supports.
[ISO/IEC 24751-1:2008 (2.5)]
3.05
AfA context particular situation or environment in which a set of AfA accessibility needs and preferences might be used.
3.06
AfA contextual description name or description of a context in which a set of AfA accessibility needs and preferences might be used.
EXAMPLE A label for a particular location such as home, work or school, or a particular time of day such as evening.
NOTE See 5.4 for more information.
3.07
AfA hazard
characteristic of a digital resource that can be specified as being dangerous to a user.
EXAMPLE Flashing animations can trigger seizures in people with photosensitive epilepsy.
NOTE See the coded domain in A.17.
3.08
AfA preference
specific preference of an individual who requires AfA accessibility.
NOTE See 5.5.
3.09
AfA preference set
defined combination of two or more AfA preferences.
3.10
application parameter
set of application specific values for a particular assistive technology.
3.11
application specific
configuration of an assistive technology that involves application parameters unique to a particular assistive technology product.
NOTE See 5.6 for more information.
3.12
assistive technology
alternative access system
specialized software and/or hardware used in place of or in addition to commonly used software or hardware for control, display or processing.
EXAMPLES Screen reader, alternative keyboard, refreshable Braille device, screen magnifier.
[ISO/IEC 24751-1:2008 (2.8)]
3.13
digital resource
DR
any type of resource that can be transmitted over and/or accessed via an information technology system.
NOTE A digital resource can be referenced via an unambiguous and stable identifier in a recognized identification system (e.g. ISBN, ISAN, UPC/EAN, URI).
[ISO/IEC 24751-1:2008 (2.11)]
3.14
disability
〈digital resource delivery〉 any obstacle to the use of a digital resource experienced because of a mismatch between the needs of a user and the digital resource delivered.
NOTE 1 Disability in an AfA context is not a personal trait but a consequence of the relationship between the user and their resource system.
NOTE 2 In an e-learning context, disability refers to a mismatch between the needs of a learner and both the educational resource and/or the method of delivery.
[ISO/IEC 24751-1:2008 (2.13)]
3.15 disability
〈medical perspective〉 any restriction or lack (resulting from an impairment) of ability to perform an activity in the manner or within the range considered normal for a human being.
NOTE 1 This definition of “disability” is included to ensure that users who may have “legal rights” to assistive technologies are served.
NOTE 2 Adapted from World Health Organization Document A29/INFDOCI/1, Geneva, Switzerland, 1976.
3.16
display
rendering or presentation of a user interface and/or digital resource in a range of access modes.
NOTE Access modes include, but are not limited to, visual, auditory, olfactory, textual and tactile.
[ISO/IEC 24751-1:2008 (2.15)]
3.17
display transformability
characteristic of a digital resource that supports changes to specific aspects of its display.
NOTE See the coded domain in A.2.
[ISO/IEC 24751-1:2008 (2.16)]
3.18
display transformation
DT
restyling or reconfiguration of the rendering or presentation of a user interface and/or digital resource.
[ISO/IEC 24751-1:2008 (2.17)]
3.19
generic assistive technology configuration
configuration of an assistive technology that involves application parameters common among similar technologies, and not exclusive to a particular product.
NOTE See 5.6.
3.20
impairment
〈medical perspective〉 any loss or abnormality of psychological, physiological, or anatomical structure or function.
NOTE Adapted from World Health Organization Document A29/INFDOCI/1, Geneva, Switzerland, 1976.
3.21
individual
human being, i.e. a natural person, who acts as a distinct indivisible entity or is considered as such.
NOTE Adapted from ISO/IEC 15944-1:2002 (3.28).
3.22
information technology system IT system
set of one or more computers, associated software, peripherals, terminals, human operations, physical processes, information transfer means, that form an autonomous whole, capable of performing information processing and/or information transfer.
[ISO/IEC 14662:2004 (3.1.8)]
3.24
language
system of signs for communication, usually consisting of a vocabulary and rules.
NOTE In this part of ISO/IEC 24751, language refers to “natural languages” or “special languages” but not “programming languages” or “artificial languages”.
[ISO 5127:2001 (1.1.2.01)]
4 Symbols and Abbreviations
The following abbreviations and acronyms are used in this document.
|
AfA |
AccessForAll |
|
DCMI MT |
Dublin Core Metadata Initiative Metadata Terms |
|
DR |
Digital Resource |
|
DRD |
AccessForAll Digital Resource Description |
|
DT |
Display Transformation |
| FTP | File Transfer Protocol |
|
IEEE |
Institute of Electronic & Electrical Engineering |
|
1EdTech |
1EdTech Consortium |
|
ISAN |
International Standard Audiovisual Number |
|
ISBN |
International Standard Book Number |
|
ISO/IEC |
International Standards Organisation/International Electrotechnical Commission |
|
IT system |
Information Technology system |
|
LIP |
Learner Information Package |
|
MIME |
Multipurpose Internet Mail Extensions |
|
PIM |
Platform Independent Model |
|
PNP |
AccessForAll Personal Needs and Preferences |
|
TILE |
The Inclusive Learning Exchange |
|
UML |
Unified Modelling Language |
|
UPC/EAN |
Universal Product Code / European Article Number |
|
URI |
Uniform Resource Identifier |
|
W3C |
World Wide Web Consortium |
|
W3C/WAI WCAG |
W3C/Web Accessibility Initiative Web Content Accessibility Guidelines |
|
XML |
Extensible Mark-up Language |
|
XSLT |
XML Style Sheet Transform |
5 Basic Principles
A number of concepts are encapsulated in the information model for this part of the AccessForAll Specification. These concepts are explained below.
5.1 Functional Approach
The information collected as an AccessForAll Personal Needs and Preferences (PNP) description is associated with the user’s functional abilities and the assistive technology or other non-standard technology in use as well as other user needs and preferences (a functional approach), rather than with the name and other details of a human impairment (a medical approach). If the structure were based on information about users’ impairments, it would still need to address their functional abilities at some stage, as it is this information that is needed by learning systems to adapt content and navigation. A medical approach would exclude many of the details that the system would require. One example would be a user with a learning disability: because learning disabilities are so varied that classification does not capture the range of options that can be offered in a functional description. Another example would be the needs and preferences of a blind user: knowing that a user is blind (the medical terminology of the impairment) does not indicate whether or not they can read Braille or whether they need output to a Braille display or to a screen reader with speech; only a functional approach can do this. Many users with disabilities and users with alternate needs and preferences will require the user interface to be compatible with the assistive or non-standard technology that they use, so for them AccessForAll Needs and Preferences (PNP) are specific to the hardware and software used.
5.2 Creating a Personal Needs and Preferences Statement
The AccessForAll Personal Needs and Preferences (PNP) description can be created in a variety of ways. The most likely way is through an interactive form (‘wizard’) that presents a number of questions to the user and, given responses to the questions, generates the description. This application may be integrated into a content management system or offered as a stand-alone application. Once a person has a PNP, they should be able to change, expand, replace, or completely remove their user needs and preferences statement as needed. They should also be able to create multiple PNPs in order to have a convenient way to switch between several sets of needs and preferences for different situations e.g. at home, school, or in a quiet or noisy place. They should also be able to move their PNPs to new systems or new situations for reuse.
5.3 Display, Control and Content
Needs and preferences are grouped into display, control, and content elements. Display needs and preferences describe how the user prefers to have information displayed or presented. Control needs and preferences describe how a user prefers to control the device. Finally, content needs and preferences describe what supplementary, enhanced, adapted, or alternative content the learner requires.
5.4 Multiple Contexts
A learner may have one or more defined sets of needs and preferences. Multiple sets are necessary because a learner’s needs and preferences may vary according to the learning context. Changing requirements may be caused by changes to their environment (for example, a home system may have different technologies installed from one at school) and/or other factors (for example, needs may vary later in the day as fatigue increases, or with specific disciplines such as science versus literature).
5.5 Needs and Preferences
This standard includes both needs and preferences because it is crucial to provide for and distinguish between them. As described in the Framework document, the interoperability requirements of learners with disabilities necessitate strong adherence, whenever possible, to the stated needs of each learner. However, to avoid having users over-specify by marking their preferred settings as needs, the standard incorporates a priority rating for each configuration or technology setting requested. This allows users to state, for example, that they prefer to use a keyboard (perhaps due to repetitive strain injury from “mouse” use) but that they can use a “mouse”-driven application when no adaptation is available. The ratings are:
· required: The learner cannot use content or tools that do not provide this feature or allow this transformation;
· preferred: The learner prefers content or tools that provide this feature or allow this transformation;
· optionally use: The learner would use this setting if the content or tool they have selected for other reasons provides or allows it;
· prohibited: The learner cannot use content or tools that include this feature or require this transformation; this feature should be turned off if possible, and content that includes this feature should not be offered.
5.6 Generic versus Application Specific
In general, any application within a particular class of alternative access systems will share some subset of functionality. For example, screen readers, in general, allow the users to set the rate at which text is read. In addition to this subset of common or generic functionality, many vendors add features that are unique to their application.
AccessForAll Personal Needs and Preferences (PNP) statements identify and separate these generic settings for different classes of alternative access systems, and provide a vendor-neutral way for users to state their needs and preferences for these settings. These generic settings are applicable to any application within the class. As well, the PNP provides a mechanism for vendors to define their own application-specific settings, (which may not be applicable to other vendors’ applications) and for the user to request them.
6 AccessForAll Personal Needs and Preferences (PNP) for Digital Delivery Information Model
6.1 Key Terms and Concepts
Classes in this information model are classified into one of three types. These abstractions are bound to specific data structures for machine processing in the associated bindings. The abstract class types are:
· container: A container class may be a parent of one or more child classes;
· value: A value class shall not be a parent. That is, it shall not be a composite of characteristic, container, value, or unspecified class types. A value class shall always be a child of a container class and shall have semantic value within the scope of its parent class’s semantic value;
· unspecified: An unspecified class may be a parent. An unspecified class serves as an extension point for this Information Model.
Table 6.1 lists the class descriptors used to describe the abstract classes and definitions of the descriptors.
Table 6.1 Class descriptors
|
Descriptor |
Definition |
|---|---|
|
Class name |
The name given to the class being described. |
|
Class type |
The abstract class type of this class. |
|
Data type |
For value classes, the allowed structure for valid values for the class. Valid data types are: Boolean: The primitive, two-valued data type that uses the keywords “true” and “false” to indicate the logical state of an object. Integer: An integer. NormalizedString: A sequence of printable characters that does not contain carriage returns or tabs. URI: Any syntactically valid instance of a URI as defined in RFC3986. Note: Many of the foundational Specifications, Standards, and Recommendations referred to by this Information Model use RFC2396 and RFC2732 as the definitions of URI. These are made obsolete by RFC3986, but many of the foundational documents have not been updated to reference RFC3986. |
|
Value space |
The range of valid values for this class. If the value space is unspecified, it is not known or is not important. |
|
Multiplicity |
A property of a class indicating the number of times it may be used or appear in a given parent context. The values of this property are expressed as a range or shorthand for a range using this notation:
Multiplicities may also appear in short-hand notation in the UML models. The short-hand equivalents shall be (exclusive of bracketed comments):
Where multiplicity is greater than one, the importance of the ordering of siblings is also indicated by appending either “,”ordered or “,” unordered. ordered specifies a sequence of siblings as listed, unordered specifies a collection or bag of siblings for which the order is not important. |
|
Scope |
The scope of the attribute is define as either: · ‘-‘ denotes local; · ‘+’ denotes global. The appropriate symbol precedes the name of the attribute. |
|
Parents |
Lists classes that may be parents of this class. |
|
Children |
Lists the possible child classes of this class in the form “[” child *“,” child “]”. One or more child classes may be expressed within square brackets. Each child class shall be separated by a comma. Where more than one child is listed, the importance of the ordering of siblings is also indicated by appending either “,”ordered or “,” unordered. ordered specifies a sequence of siblings as listed. unordered specifies a collection or bag of sibling for which the order is not important. |
|
Description |
Contains descriptions relating to the class and its values space. |
In general, this specification does not define the ways in which an end system must be realized. However, the required interoperability behavior requires that an end system have certain characteristics. The static properties of these characteristics are defined in this Section, including:
· When an attribute has a multiplicity of ‘1..1’ then an end system must be capable of supporting one instance;
· When an attribute has a multiplicity of ‘1..*’ then an end system must be capable of supporting at least one instance. The specification will also define the smallest permitted maximum number of instances that must also be supported by the end system;
· When an attribute has a multiplicity of ‘0..1’ then an end system should support a single instance;
· When an attribute has a multiplicity of ‘0..*’ then the specification will define the smallest permitted maximum number of instances that must also be supported by the end system.
6.2 Access_For_All_User Class Description
The PIM for the Access_For_All_User data model is shown in Figure 6.1.

Figure 6.1 — Access_For_All_User class diagram.
Table 6.2 Description of the ‘Access_For_All_User’ class.
|
Descriptor |
Definition |
|---|---|
|
Class name |
Access_For_All_User |
|
Class type |
Container |
|
Parents |
Root |
|
Children |
[ language, display, control, content, extension ], unordered |
|
Description |
Collection of AfA needs and preferences for control flexibility, display transformability and content with respect to the accessibility of a resource. |
6.2.1 ‘Language’ Attribute Description
Table 6.3 Description of the ‘language’ attribute for the Access_For_All_User class.
|
Descriptor |
Definition |
|---|---|
|
Attribute name |
language |
|
Data type |
Normalized String. |
|
Value space |
A value from: ISO 639-2:1998 |
|
Multiplicity |
[0..unbounded], unordered |
|
Description |
A preference for the language of the user interface [ISO 639-2:1998]. |
6.2.2 ‘Display’ Attribute Description
Table 6.4 Description of the ‘display’ attribute for the Access_For_All_User class.
|
Descriptor |
Definition |
|---|---|
|
Attribute name |
display |
|
Data type |
Display |
|
Value space |
Container |
|
Multiplicity |
[0..1] |
|
Description |
Collection of AfA needs and preferences for how a user interface and content should be presented. |
6.2.3 ‘Control’ Attribute Description
Table 6.5 Description of the ‘control’ attribute for the Access_For_All_User class.
|
Descriptor |
Definition |
|---|---|
|
Attribute name |
control |
|
Data type |
Control |
|
Value space |
Container |
|
Multiplicity |
[0..1] |
|
Description |
Collection of needs and preferences for how to configure alternative access systems for controlling a device. |
6.2.4 ‘Content’ Attribute Description
Table 6.6 Description of the ‘content’ attribute for the Access_For_All_User class.
|
Descriptor |
Definition |
|---|---|
|
Attribute name |
content |
|
Data type |
Content |
|
Value space |
Container |
|
Multiplicity |
[0..1] |
|
Description |
Collection of needs and preferences for content, specifying any desired transformations or enhancements. |
6.2.5 ‘Extension’ Attribute Description
Table 6.7 Description of the ‘extension’ attribute for the Access_For_All_User class.
|
Descriptor |
Definition |
|---|---|
|
Attribute name |
extension |
|
Data type |
Unspecified |
|
Value space |
Defined in terms of how the Information Model is realized by a binding. |
|
Multiplicity |
[0..unbounded], unordered |
|
Description |
This is a placeholder. It informs bindings of this Information Model as to the valid locations for the inclusion that extend the parent class. |
6.3 Display Class Description
The PIM for the Display data model is shown in Figure 6.2.

Figure 6.2 — Display class diagram.
Table 6.8 Description of the ‘Display’ class.
|
Descriptor |
Definition |
|---|---|
|
Class name |
Display |
|
Class type |
Container |
|
Parents |
Access_For_All_User |
|
Children |
[ screen reader, screen enhancement, text reading highlight, braille, tactile, visual alert, structural presentation, extension ], unordered |
|
Description |
Collection of AfA needs and preferences for how a user interface and content should be presented. |
6.3.1 ‘Screen Reader’ Attribute Description
Table 6.9 Description of the ‘screen reader’ attribute for the Display class.
|
Descriptor |
Definition |
|---|---|
|
Attribute name |
screen reader |
|
Data type |
Screen_Reader |
|
Value space |
Container |
|
Multiplicity |
[0..1] |
|
Description |
Collection of AfA needs and preferences for how to configure a screen reader[2]. |
6.3.2 116B‘Screen Enhancement’ Attribute Description
Table 6.10 Description of the ‘screen enhancement’ attribute for the Display class.
|
Descriptor |
Definition |
|---|---|
|
Attribute name |
screen enhancement |
|
Data type |
Screen_Enhancement |
|
Value space |
Container |
|
Multiplicity |
[0..1] |
|
Description |
Collection of AfA needs and preferences for how to configure enhancements to a screen display. |
6.3.3 117B‘Text Reading Highlight’ Attribute Description
Table 6.11 Description of the ‘text reading highlight’ attribute for the Display class.
|
Descriptor |
Definition |
|---|---|
|
Attribute name |
text reading highlight |
|
Data type |
Text_Reading_Highlight |
|
Value space |
Container |
|
Multiplicity |
[0..1] |
|
Description |
Collection of AfA needs and preferences for how to configure a text reading and highlighting system. |
6.3.4 ‘Braille’ Attribute Description
Table 6.12 Description of the ‘braille’ attribute for the Display class.
|
Descriptor |
Definition |
|---|---|
|
Attribute name |
braille |
|
Data type |
Braille |
|
Value space |
Container |
|
Multiplicity |
[0..1] |
|
Description |
Collection of needs and preferences for how to configure a Braille display. |
6.3.5 119B‘Tactile’ Attribute Description
Table 6.13 Description of the ‘tactile’ attribute for the Display class.
|
Descriptor |
Definition |
|---|---|
|
Attribute name |
tactile |
|
Data type |
Tactile |
|
Value space |
Container |
|
Multiplicity |
[0..1] |
|
Description |
Collection of needs and preferences for how to configure a tactile display. |
6.3.6 120B‘Visual Alert’ Attribute Description
Table 6.14 Description of the ‘visual alert’ attribute for the Display class.
|
Descriptor |
Definition |
|---|---|
|
Attribute name |
Visual alert |
|
Data type |
Visual_Alert |
|
Value space |
Container |
|
Multiplicity |
[0..1] |
|
Description |
Collection of needs and preferences for how to configure visual alerts. |
6.3.7 121B‘Structural Presentation’ Attribute Description
Table 6.15 Description of the ‘structural presentation’ attribute for the Display class.
|
Descriptor |
Definition |
|---|---|
|
Attribute name |
structural presentation |
|
Data type |
Structural_Presntation |
|
Value space |
Container |
|
Multiplicity |
[0..1] |
|
Description |
Collection of needs and preferences for how the structure of content should be displayed Value. |
6.3.8 122B‘Extension’ Attribute Description
Table 6.16 Description of the ‘extension’ attribute for the Display class.
|
Descriptor |
Definition |
|---|---|
|
Attribute name |
extension |
|
Data type |
Unspecified |
|
Value space |
Defined in terms of how the Information Model is realized by a binding. |
|
Multiplicity |
[0..unbounded], unordered |
|
Description |
This is a placeholder. It informs bindings of this Information Model as to the valid locations for the inclusion that extend the parent class. |
6.4 Screen_Reader Class Description
The PIM for the Display data model is shown in Figure 6.3.

Figure 6.3 — Screen_Reader class diagram.
Table 6.17 Description of the ‘Screen_Reader’ class.
|
Descriptor |
Definition |
|---|---|
|
Class name |
Screen_Reader |
|
Class type |
Container |
|
Parents |
Display |
|
Children |
[ usage, link, speech rate, pitch, volume, application, extension ], unordered |
|
Description |
Collection of AfA needs and preferences for how to configure a screen reader. |
6.4.1 123B‘Usage’ Attribute Description
Table 6.18 Description of the ‘usage’ attribute for the Screen_Reader class.
|
Descriptor |
Definition |
|---|---|
|
Attribute name |
usage |
|
Data type |
Enumerated vocabulary: Usage_Vocabulary |
|
Value space |
The enumerated vocabulary is: { required | preferred | optionally use | prohibited }. |
|
Multiplicity |
[0..1] |
|
Description |
Rating for the collection of AfA needs and preferences. The value space for this vocabulary is approved by 1EdTech GLC. The syntax and semantics of the approved list of terms shall be supported by all software components implementing this Information Model. The value space for the vocabulary may be extended. Such extensions may be created and used only when no approved 1EdTech GLC value satisfies the expressive need of an implementing community to define the shape of a collection. |
6.4.2 124B‘Link Indication’ Attribute Description
Table 6.19 Description of the ‘link indication’ attribute for the Screen_Reader class.
|
Descriptor |
Definition |
|---|---|
|
Attribute name |
Link indication |
|
Data type |
Enumerated vocabulary: Link_Indication_Vocabulary |
|
Value space |
The enumerated vocabulary is: { speak link | different voice | sound effect | none }. |
|
Multiplicity |
[0..unbounded], unordered |
|
Description |
The characteristics of presentation for a hyperlink when using a screen reader. The value space for this vocabulary is approved by 1EdTech GLC. The syntax and semantics of the approved list of terms shall be supported by all software components implementing this Information Model. The value space for the vocabulary may be extended. Such extensions may be created and used only when no approved 1EdTech GLC value satisfies the expressive need of an implementing community to define the shape of a collection. |
6.4.3 125B‘Speech Rate’ Attribute Description
Table 6.20 Description of the ‘speech rate’ attribute for the Screen_Reader class.
|
Descriptor |
Definition |
|---|---|
|
Attribute name |
speech rate |
|
Data type |
Integer |
|
Value space |
≥ 1 (words per minute). Default=180. |
|
Multiplicity |
[0..1] |
|
Description |
Rate of speech of a speech synthesizer. Note: A speech synthesizer may be used by or with a number of technologies, including a screen reader, text reader/highlighter or Braille display, among others. |
6.4.4 126B‘Pitch’ Attribute Description
Table 6.21 Description of the ‘pitch’ attribute for the Screen_Reader class.
|
Descriptor |
Definition |
|---|---|
|
Attribute name |
pitch |
|
Data type |
Decimal (10,4) |
|
Value space |
0.0 ≤ pitch ≤ 1.0. Default=0.5. |
|
Multiplicity |
[0..1] |
|
Description |
Pitch of a speech synthesizer. NOTE 1: A speech synthesizer may be used by or with a number of technologies, including a screen reader, text reader/highlighter or Braille display, among others. NOTE 2: Use 0.0 = “low”, 0.5 = “medium”, 1.0 = “high”. |
6.4.5 127B‘Volume’ Attribute Description
Table 6.22 Description of the ‘volume’ attribute for the Screen_Reader class.
|
Descriptor |
Definition |
|---|---|
|
Attribute name |
volume |
|
Data type |
Decimal (10,4) |
|
Value space |
0.0 ≤ pitch ≤ 1.0. Default=0.5. |
|
Multiplicity |
[0..1] |
|
Description |
Volume of a speech synthesizer. NOTE 1: A speech synthesizer may be used by or with a number of technologies, including a screen reader, text reader/highlighter or Braille display, among others. NOTE 2: Use 0.0 = “low”, 0.5 = “medium”, 1.0 = “high”. |
6.4.6 128B‘Application’ Attribute Description
Table 6.23 Description of the ‘application’ attribute for the Screen_Reader class.
|
Descriptor |
Definition |
|---|---|
|
Attribute name |
application |
|
Data type |
Application |
|
Value space |
Container |
|
Multiplicity |
[0..unbounded], unordered |
|
Description |
Collection of needs and preferences for how to configure vendor-specific parameters of an assistive technology. |
6.4.7 129B‘Extension’ Attribute Description
Table 6.24 Description of the ‘extension’ attribute for the Screen_Reader class.
|
Descriptor |
Definition |
|---|---|
|
Attribute name |
extension |
|
Data type |
Unspecified |
|
Value space |
Defined in terms of how the Information Model is realized by a binding. |
|
Multiplicity |
[0..unbounded], unordered |
|
Description |
This is a placeholder. It informs bindings of this Information Model as to the valid locations for the inclusion that extend the parent class. |
6.5 Screen_Enhancement Class Description
The PIM for the Display data model is shown in Figure 6.4.

Figure 6.4 — Screen_Enhancement class diagram.
Table 6.25 Description of the ‘Screen_Enhancement’ class.
|
Descriptor |
Definition |
|---|---|
|
Class name |
Screen_Enhancement |
|
Class type |
Container |
|
Parents |
Display |
|
Children |
[ usage, font face, font size, foreground colour, background colour, highlight colour, link colour, cursor size, cursor colour, cursor trails, invert colour, invert images, tracing, magnification, personal stylesheet, application, extension ], unordered |
|
Description |
Collection of AfA needs and preferences for how to configure enhancements to a screen display. |
6.5.1 ‘Usage’ Attribute Description
Table 6.26 Description of the ‘usage’ attribute for the Screen_Enhancement class.
|
Descriptor |
Definition |
|---|---|
|
Attribute name |
usage |
|
Data type |
Enumerated vocabulary: Usage_Vocabulary |
|
Value space |
The enumerated vocabulary is: {required | preferred | optionally use | prohibited }. |
|
Multiplicity |
[0..1] |
|
Description |
Rating for the collection of AfA needs and preferences. The value space for this vocabulary is approved by 1EdTech GLC. The syntax and semantics of the approved list of terms shall be supported by all software components implementing this Information Model. The value space for the vocabulary may be extended. Such extensions may be created and used only when no approved 1EdTech GLC value satisfies the expressive need of an implementing community to define the shape of a collection. |
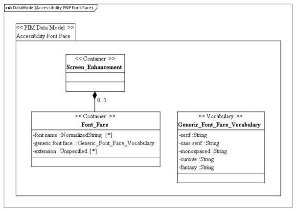
6.5.2 131B‘Font Face’ Attribute Description
Table 6.27 Description of the ‘font face’ attribute for the Screen_Enhancement class.
|
Descriptor |
Definition |
|---|---|
|
Attribute name |
Font face |
|
Data type |
Font Face |
|
Value space |
Container |
|
Multiplicity |
[0..1] |
|
Description |
Collection of data elements that states an AfA preference for a font. |
6.5.3 132B‘Font Size’ Attribute Description
Table 6.28 Description of the ‘font size’ attribute for the Screen_Enhancement class.
|
Descriptor |
Definition |
|---|---|
|
Attribute name |
font size |
|
Data type |
Decimal |
|
Value space |
Real (10, 4). Font size ≥ 0.0. Default=12.0. |
|
Multiplicity |
[0..1] |
|
Description |
Size of a font. NOTE: This value is in points. |
6.5.4 133B‘Foreground Colour’ Attribute Description
Table 6.29 Description of the ‘foreground colour’ attribute for the Screen_Enhancement class.
|
Descriptor |
Definition |
|---|---|
|
Attribute name |
foreground colour |
|
Data type |
Enumerated vocabulary: Colour_Vocabulary |
|
Value space |
The enumerated vocabulary is: { red | green | blue | alpha }. Default=O/S setting. |
|
Multiplicity |
[0..1] |
|
Description |
Foreground colour in an interface that is displaying text. The value space for this vocabulary is approved by 1EdTech GLC. The syntax and semantics of the approved list of terms shall be supported by all software components implementing this Information Model. The value space for the vocabulary may be extended. Such extensions may be created and used only when no approved 1EdTech GLC value satisfies the expressive need of an implementing community to define the shape of a collection. |
6.5.5 134B‘Background Colour’ Attribute Description
Table 6.30 Description of the ‘background colour’ attribute for the Screen_Enhancement class.
|
Descriptor |
Definition |
|---|---|
|
Attribute name |
background colour |
|
Data type |
Enumerated vocabulary: Colour_Vocabulary |
|
Value space |
The enumerated vocabulary is: { red | green | blue | alpha }. Default=O/S setting. |
|
Multiplicity |
[0..1] |
|
Description |
Background colour in an interface that is displaying text. The value space for this vocabulary is approved by 1EdTech GLC. The syntax and semantics of the approved list of terms shall be supported by all software components implementing this Information Model. The value space for the vocabulary may be extended. Such extensions may be created and used only when no approved 1EdTech GLC value satisfies the expressive need of an implementing community to define the shape of a collection. |
6.5.6 135B‘Highlight Colour’ Attribute Description
Table 6.31 Description of the ‘Highlight colour’ attribute for the Screen_Enhancement class.
|
Descriptor |
Definition |
|---|---|
|
Attribute name |
Highlight colour |
|
Data type |
Enumerated vocabulary: Colour_Vocabulary |
|
Value space |
The enumerated vocabulary is: { red | green | blue | alpha }. Default=O/S setting. |
|
Multiplicity |
[0..1] |
|
Description |
The highlight colour in an interface that is displaying text. The value space for this vocabulary is approved by 1EdTech GLC. The syntax and semantics of the approved list of terms shall be supported by all software components implementing this Information Model. The value space for the vocabulary may be extended. Such extensions may be created and used only when no approved 1EdTech GLC value satisfies the expressive need of an implementing community to define the shape of a collection. |
6.5.7 ‘Link Colour’ Attribute Description
Table 6.32 Description of the ‘link colour’ attribute for the Screen_Enhancement class.
|
Descriptor |
Definition |
|---|---|
|
Attribute name |
link colour |
|
Data type |
Enumerated vocabulary: Colour_Vocabulary |
|
Value space |
The enumerated vocabulary is: {red | green | blue | alpha }. Default=O/S setting. |
|
Multiplicity |
[0..1] |
|
Description |
Link colour in an interface that is displaying text with hyperlinks. The value space for this vocabulary is approved by 1EdTech GLC. The syntax and semantics of the approved list of terms shall be supported by all software components implementing this Information Model. The value space for the vocabulary may be extended. Such extensions may be created and used only when no approved 1EdTech GLC value satisfies the expressive need of an implementing community to define the shape of a collection. |
6.5.8 137B‘Cursor Size’ Attribute Description
Table 6.33 Description of the ‘cursor size’ attribute for the Screen_Enhancement class.
|
Descriptor |
Definition |
|---|---|
|
Attribute name |
cursor size |
|
Data type |
Decimal |
|
Value space |
Real (10, 4). 0.0 ≤ cursor size ≤ 1.0. Default=0.5. |
|
Multiplicity |
[0..1] |
|
Description |
Size of a cursor. NOTE Use 0.0 = “standard”, 0.5 = “large”, 1.0 = “extra large”. |
6.5.9 138B‘Cursor Colour’ Attribute Description
Table 6.34 Description of the ‘cursor colour’ attribute for the Screen_Enhancement class.
|
Descriptor |
Definition |
|---|---|
|
Attribute name |
cursor colour |
|
Data type |
Enumerated vocabulary: Colour_Vocabulary |
|
Value space |
The enumerated vocabulary is: { red | green | blue | alpha }. Default=O/S setting. |
|
Multiplicity |
[0..1] |
|
Description |
Colour of a cursor. The value space for this vocabulary is approved by 1EdTech GLC. The syntax and semantics of the approved list of terms shall be supported by all software components implementing this Information Model. The value space for the vocabulary may be extended. Such extensions may be created and used only when no approved 1EdTech GLC value satisfies the expressive need of an implementing community to define the shape of a collection. |
6.5.10 139B‘Cursor Trails’ Attribute Description
Table 6.35 Description of the ‘cursor trails’ attribute for the Screen_Enhancement class.
|
Descriptor |
Definition |
|---|---|
|
Attribute name |
cursor trails |
|
Data type |
Decimal |
|
Value space |
Real (10, 4). 0.0 ≤ cursor trails ≤ 1.0. Default=0.5. |
|
Multiplicity |
[0..1] |
|
Description |
Length of cursor trail. NOTE Use 0.0 = “no trail”, 0.5 = “medium”, 1.0 = “longest”. |
6.5.11 140B‘Invert Colour Choice’ Attribute Description
Table 6.36 Description of the ‘invert colour choice’ attribute for the Screen_Enhancement class.
|
Descriptor |
Definition |
|---|---|
|
Attribute name |
invert colour choice |
|
Data type |
Boolean |
|
Value space |
Enumerated value: { true | false }. Default=false. |
|
Multiplicity |
[0..1] |
|
Description |
AfA preference to invert the foreground and background colours. |
6.5.12 141B‘Invert Images’ Attribute Description
Table 6.37 Description of the ‘invert images’ attribute for the Screen_Enhancement class.
|
Descriptor |
Definition |
|---|---|
|
Attribute name |
invert images |
|
Data type |
Boolean |
|
Value space |
Enumerated value: { true | false }. Default=false. |
|
Multiplicity |
[0..1] |
|
Description |
AfA preference to invert the colours of images. |
6.5.13 142B‘Tracking’ Attribute Description
Table 6.38 Description of the ‘tracking’ attribute for the Screen_Enhancement class.
|
Descriptor |
Definition |
|---|---|
|
Attribute name |
tracking |
|
Data type |
Enumerated vocabulary: Tracking_Vocabulary |
|
Value space |
The enumerated vocabulary is: { mouse | caret | focus }. |
|
Multiplicity |
[0..unbounded], unordered |
|
Description |
User interface elements to track. NOTE 1: When using screen magnification, the entire screen is not visible. This preference will direct the magnifier to an area of the screen to display (e.g. the area around the “mouse”, the cursor, or the point of focus). NOTE 2: As it is common for users to alter this setting as they work, this preference is intended to be a default. The value space for this vocabulary is approved by 1EdTech GLC. The syntax and semantics of the approved list of terms shall be supported by all software components implementing this Information Model. The value space for the vocabulary may be extended. Such extensions may be created and used only when no approved 1EdTech GLC value satisfies the expressive need of an implementing community to define the shape of a collection. |
6.5.14 ‘Magnification’ Attribute Description
Table 6.39 Description of the ‘magnification’ attribute for the Screen_Enhancement class.
|
Descriptor |
Definition |
|---|---|
|
Attribute name |
magnification |
|
Data type |
Decimal |
|
Value space |
Real (10, 4). 1.0 ≤ cursor size. Default=1.0. |
|
Multiplicity |
[0..1] |
|
Description |
Preferred magnification of the screen as a factor of a screen’s original size. NOTE: A value of 1.0 means the original magnification size. |
6.5.15 144B‘Personal Stylesheet’ Attribute Description
Table 6.40 Description of the ‘personal stylesheet’ attribute for the Screen_Enhancement class.
|
Descriptor |
Definition |
|---|---|
|
Attribute name |
Personal stylesheet |
|
Data type |
URI |
|
Value space |
See Table 6.1. |
|
Multiplicity |
[0..1] |
|
Description |
A data element identifying a style sheet. |
6.5.16 ‘Application’ Attribute Description
Table 6.41 Description of the ‘application’ attribute for the Screen_Enhancement class.
|
Descriptor |
Definition |
|---|---|
|
Attribute name |
application |
|
Data type |
Application |
|
Value space |
Container |
|
Multiplicity |
[0..unbounded], unordered |
|
Description |
Collection of AfA needs and preferences for how to configure vendor-specific application parameters of assistive technology. |
6.5.17 146B‘Extension’ Attribute Description
Table 6.42 Description of the ‘extension’ attribute for the Screen_Enhancement class.
|
Descriptor |
Definition |
|---|---|
|
Attribute name |
extension |
|
Data type |
Unspecified |
|
Value space |
Defined in terms of how the Information Model is realized by a binding. |
|
Multiplicity |
[0..unbounded], unordered |
|
Description |
This is a placeholder. It informs bindings of this Information Model as to the valid locations for the inclusion that extend the parent class. |
6.6 Text_Reading_Highlight Class Description
The PIM for the Text_Reading_Highlight data model is shown in Figure 6.5.

Figure 6.5 — Text_Reading_Highlight class diagram.
Table 6.43 Description of the ‘Text_Reading_Highlight’ class.
|
Descriptor |
Definition |
|---|---|
|
Class name |
Text_Reading_Highlight |
|
Class type |
Container |
|
Parents |
Display |
|
Children |
[ usage, speech rate, pitch, volume, highlight, speech component, reading unit, application, extension ], unordered |
|
Description |
Collection of AfA needs and preferences for how to configure a text reading and highlighting system. |
6.6.1 147B‘Usage’ Attribute Description
Table 6.44 Description of the ‘usage’ attribute for the Text_Reading_Highlight class.
|
Descriptor |
Definition |
|---|---|
|
Attribute name |
usage |
|
Data type |
Enumerated vocabulary: Usage_Vocabulary |
|
Value space |
The enumerated vocabulary is: {required | preferred | optionally use | prohibited }. |
|
Multiplicity |
[0..1] |
|
Description |
Rating for the collection of AfA needs and preferences. The value space for this vocabulary is approved by 1EdTech GLC. The syntax and semantics of the approved list of terms shall be supported by all software components implementing this Information Model. The value space for the vocabulary may be extended. Such extensions may be created and used only when no approved 1EdTech GLC value satisfies the expressive need of an implementing community to define the shape of a collection. |
6.6.2 148B‘Speech Rate’ Attribute Description
Table 6.45 Description of the ‘speech rate’ attribute for the Text_Reading_Highlight class.
|
Descriptor |
Definition |
|---|---|
|
Attribute name |
speech rate |
|
Data type |
Integer |
|
Value space |
≥ 1 (words per minute). Default=180. |
|
Multiplicity |
[0..1] |
|
Description |
Rate of speech of a speech synthesizer. Note: A speech synthesizer may be used by or with a number of technologies, including a screen reader, text reader/highlighter or Braille display, among others. |
6.6.3 149B‘Pitch’ Attribute Description
Table 6.46 Description of the ‘pitch’ attribute for the Text_Reading_Highlight class.
|
Descriptor |
Definition |
|---|---|
|
Attribute name |
pitch |
|
Data type |
Decimal (10,4) |
|
Value space |
0.0 ≤ pitch ≤ 1.0. Default=0.5. |
|
Multiplicity |
[0..unbounded], unordered |
|
Description |
Pitch of a speech synthesizer. NOTE 1: A speech synthesizer may be used by or with a number of technologies, including a screen reader, text reader/highlighter or Braille display, among others. NOTE 2: Use 0.0 = “low”, 0.5 = “medium”, 1.0 = “high”. |
6.6.4 150B‘Volume’ Attribute Description
Table 6.47 Description of the ‘volume’ attribute for the Text_Reading_Highlight class.
|
Descriptor |
Definition |
|---|---|
|
Attribute name |
volume |
|
Data type |
Decimal (10,4) |
|
Value space |
0.0 ≤ volume ≤ 1.0. Default=0.5. |
|
Multiplicity |
[0..unbounded], unordered |
|
Description |
Volume of a speech synthesizer. NOTE 1: A speech synthesizer may be used by or with a number of technologies, including a screen reader, text reader/highlighter or Braille display, among others. NOTE 2: Use 0.0 = “low”, 0.5 = “medium”, 1.0 = “high”. |
6.6.5 151B‘Highlight’ Attribute Description
Table 6.48 Description of the ‘highlight’ attribute for the Text_Reading_Highlight class.
|
Descriptor |
Definition |
|---|---|
|
Attribute name |
highlight |
|
Data type |
Enumerated vocabulary: Reading_Unit_Vocabulary |
|
Value space |
The enumerated vocabulary is: { word | line | sentence | paragraph }. Default=word. |
|
Multiplicity |
[0..1] |
|
Description |
Unit of reading to be spoken. The value space for this vocabulary is approved by 1EdTech GLC. The syntax and semantics of the approved list of terms shall be supported by all software components implementing this Information Model. The value space for the vocabulary may be extended. Such extensions may be created and used only when no approved 1EdTech GLC value satisfies the expressive need of an implementing community to define the shape of a collection. |
6.6.6 152B‘Speech Component’ Attribute Description
Table 6.49 Description of the ‘speech component’ attribute for the Text_Reading_Highlight class.
|
Descriptor |
Definition |
|---|---|
|
Attribute name |
speech component |
|
Data type |
Enumerated vocabulary: Speech_Component_Vocabulary |
|
Value space |
The enumerated vocabulary is: { alternative | controls when tabbing }. |
|
Multiplicity |
[0..1] |
|
Description |
What components of the user interface should be spoken. NOTE: Text readers/highlighters can speak user interface components (in addition to the text of a document) such as alternate text describing an image, or user interface controls. The value space for this vocabulary is approved by 1EdTech GLC. The syntax and semantics of the approved list of terms shall be supported by all software components implementing this Information Model. The value space for the vocabulary may be extended. Such extensions may be created and used only when no approved 1EdTech GLC value satisfies the expressive need of an implementing community to define the shape of a collection. |
6.6.7 153B‘Reading Unit’ Attribute Description
Table 6.50 Description of the ‘reading unit’ attribute for the Text_Reading_Highlight class.
|
Descriptor |
Definition |
|---|---|
|
Attribute name |
reading unit |
|
Data type |
Enumerated vocabulary: Reading_Unit_Vocabulary |
|
Value space |
The enumerated vocabulary is: { word | line | sentence | paragraph }. Default=word. |
|
Multiplicity |
[0..1] |
|
Description |
Unit of reading to be spoken. The value space for this vocabulary is approved by 1EdTech GLC. The syntax and semantics of the approved list of terms shall be supported by all software components implementing this Information Model. The value space for the vocabulary may be extended. Such extensions may be created and used only when no approved 1EdTech GLC value satisfies the expressive need of an implementing community to define the shape of a collection. |
6.6.8 154B‘Application’ Attribute Description
Table 6.51 Description of the ‘application’ attribute for the Text_Reading_Highlight class.
|
Descriptor |
Definition |
|---|---|
|
Attribute name |
application |
|
Data type |
Application |
|
Value space |
Container |
|
Multiplicity |
[0..unbounded], unordered |
|
Description |
Collection of needs and preferences for how to configure vendor-specific parameters of an assistive technology. |
6.6.9 155B‘Extension’ Attribute Description
Table 6.52 Description of the ‘extension’ attribute for the Text_Reading_Highlight class.
|
Descriptor |
Definition |
|---|---|
|
Attribute name |
extension |
|
Data type |
Unspecified |
|
Value space |
Defined in terms of how the Information Model is realized by a binding. |
|
Multiplicity |
[0..unbounded], unordered |
|
Description |
This is a placeholder. It informs bindings of this Information Model as to the valid locations for the inclusion that extend the parent class. |
6.7 Braille Class Description
The PIM for the Braille data model is shown in Figure 6.6.

Figure 6.6 — Braille class diagram.
Table 6.53 Description of the ‘Braille’ class.
|
Descriptor |
Definition |
|---|---|
|
Class name |
Braille |
|
Class type |
Container |
|
Parents |
Display |
|
Children |
[ usage, braille grade, number of braille dots, number of braille cells, braille mark, braille dot pressure, braille status cell, application, extension ], unordered |
|
Description |
Collection of needs and preferences for how to configure a Braille display. |
6.7.1 ‘Usage’ Attribute Description
Table 6.54 Description of the ‘usage’ attribute for the Braille class.
|
Descriptor |
Definition |
|---|---|
|
Attribute name |
usage |
|
Data type |
Enumerated vocabulary: Usage_Vocabulary |
|
Value space |
The enumerated vocabulary is: {required | preferred | optionally use | prohibited }. |
|
Multiplicity |
[0..1] |
|
Description |
Rating for the collection of AfA needs and preferences. The value space for this vocabulary is approved by 1EdTech GLC. The syntax and semantics of the approved list of terms shall be supported by all software components implementing this Information Model. The value space for the vocabulary may be extended. Such extensions may be created and used only when no approved 1EdTech GLC value satisfies the expressive need of an implementing community to define the shape of a collection. |
6.7.2 157B‘Braille Grade’ Attribute Description
Table 6.55 Description of the ‘braille grade’ attribute for the Braille class.
|
Descriptor |
Definition |
|---|---|
|
Attribute name |
braille grade |
|
Data type |
Enumerated vocabulary: Braille_Grade_Vocabulary |
|
Value space |
The enumerated vocabulary is: { uncontracted | contracted }. Default=uncontracted. |
|
Multiplicity |
[0..1] |
|
Description |
Grade of Braille to use when using a Braille display. NOTE: Grade 1 corresponds to “uncontracted” Braille, and Grade 2 corresponds to “contracted” Braille. Grade 2 supports contractions and other possible extensions. The value space for this vocabulary is approved by 1EdTech GLC. The syntax and semantics of the approved list of terms shall be supported by all software components implementing this Information Model. The value space for the vocabulary may be extended. Such extensions may be created and used only when no approved 1EdTech GLC value satisfies the expressive need of an implementing community to define the shape of a collection. |
6.7.3 158B‘Number of Braille Dots’ Attribute Description
Table 6.56 Description of the ‘number of braille dots’ attribute for the Braille class.
|
Descriptor |
Definition |
|---|---|
|
Attribute name |
number of braille dots |
|
Data type |
Enumerated vocabulary: Braille_Dot_Number_Vocabulary |
|
Value space |
The enumerated vocabulary is: { 6 | 8 }. Default=6. |
|
Multiplicity |
[0..1] |
|
Description |
Number of dots in a Braille cell. The value space for this vocabulary is approved by 1EdTech GLC. The syntax and semantics of the approved list of terms shall be supported by all software components implementing this Information Model. The value space for the vocabulary may be extended. Such extensions may be created and used only when no approved 1EdTech GLC value satisfies the expressive need of an implementing community to define the shape of a collection. |
6.7.4 159B‘Number of Braille Cells’ Attribute Description
Table 6.57 Description of the ‘number of braille cells’ attribute for the Braille class.
|
Descriptor |
Definition |
|---|---|
|
Attribute name |
number of braille cells |
|
Data type |
Integer |
|
Value space |
≥1. Default=80. |
|
Multiplicity |
[0..1] |
|
Description |
Number of active Braille cells in a Braille display. |
6.7.5 160B‘Braille Mark’ Attribute Description
Table 6.58 Description of the ‘braille mark’ attribute for the Braille class.
|
Descriptor |
Definition |
|---|---|
|
Attribute name |
braille mark |
|
Data type |
Enumerated vocabulary: Braille_Mark_Vocabulary |
|
Value space |
The enumerated vocabulary is: { highlight | bold | underline | italic | strikeout | colour }. |
|
Multiplicity |
[0..1] |
|
Description |
What textual properties to mark when using a Braille display. The value space for this vocabulary is approved by 1EdTech GLC. The syntax and semantics of the approved list of terms shall be supported by all software components implementing this Information Model. The value space for the vocabulary may be extended. Such extensions may be created and used only when no approved 1EdTech GLC value satisfies the expressive need of an implementing community to define the shape of a collection. |
6.7.6 161B‘Braille Dot Pressure’ Attribute Description
Table 6.59 Description of the ‘braille dot pressure’ attribute for the Braille class.
|
Descriptor |
Definition |
|---|---|
|
Attribute name |
braille dot pressure |
|
Data type |
Decimal (10,4). |
|
Value space |
0.0 ≤ braille dot pressure ≤ 1.0. Default=0.5. |
|
Multiplicity |
[0..1] |
|
Description |
Resistance pressure of Braille display pins. NOTE Use 0.0 = “low”, 0.5 = “medium”, 1.0 = “high”. |
6.7.7 162B‘Braille Status Cell’ Attribute Description
Table 6.60 Description of the ‘braille status cell’ attribute for the Braille class.
|
Descriptor |
Definition |
|---|---|
|
Attribute name |
braille status cell |
|
Data type |
Enumerated vocabulary: Braille_Status_Vocabulary |
|
Value space |
The enumerated vocabulary is: { off | left | right }. Default=off. |
|
Multiplicity |
[1] |
|
Description |
The presence or location of a Braille display status cell. The value space for this vocabulary is approved by 1EdTech GLC. The syntax and semantics of the approved list of terms shall be supported by all software components implementing this Information Model. The value space for the vocabulary may be extended. Such extensions may be created and used only when no approved 1EdTech GLC value satisfies the expressive need of an implementing community to define the shape of a collection. |
6.7.8 163B‘Application’ Attribute Description
Table 6.61 Description of the ‘application’ attribute for the Braille class.
|
Descriptor |
Definition |
|---|---|
|
Attribute name |
application |
|
Data type |
Application |
|
Value space |
Container |
|
Multiplicity |
[0..unbounded], unordered |
|
Description |
Collection of needs and preferences for how to configure vendor-specific parameters of an assistive technology. |
6.7.9 164B‘Extension’ Attribute Description
Table 6.62 Description of the ‘extension’ attribute for the Braille class.
|
Descriptor |
Definition |
|---|---|
|
Attribute name |
extension |
|
Data type |
Unspecified |
|
Value space |
Defined in terms of how the Information Model is realized by a binding. |
|
Multiplicity |
[0..unbounded], unordered |
|
Description |
This is a placeholder. It informs bindings of this Information Model as to the valid locations for the inclusion that extend the parent class. |
6.8 Tactile Class Description
The PIM for the Tactile data model is shown in Figure 6.7.

Figure 6.7 — Tactile class diagram.
Table 6.63 Description of the ‘Tactile’ class.
|
Descriptor |
Definition |
|---|---|
|
Class name |
tactile |
|
Class type |
Container |
|
Parents |
Display |
|
Children |
[ usage, application, extension ], unordered |
|
Description |
Collection of needs and preferences for how to configure a tactile display. NOTE Intended for future use. |
6.8.1 165B‘Usage’ Attribute Description
Table 6.64 Description of the ‘usage’ attribute for the Tactile class.
|
Descriptor |
Definition |
|---|---|
|
Attribute name |
usage |
|
Data type |
Enumerated vocabulary: Usage_Vocabulary |
|
Value space |
The enumerated vocabulary is: {required | preferred | optionally use | prohibited }. |
|
Multiplicity |
[0..1] |
|
Description |
Rating for the collection of AfA needs and preferences. The value space for this vocabulary is approved by 1EdTech GLC. The syntax and semantics of the approved list of terms shall be supported by all software components implementing this Information Model. The value space for the vocabulary may be extended. Such extensions may be created and used only when no approved 1EdTech GLC value satisfies the expressive need of an implementing community to define the shape of a collection. |
6.8.2 ‘Application’ Attribute Description
Table 6.65 Description of the ‘application’ attribute for the Tactile class.
|
Descriptor |
Definition |
|---|---|
|
Attribute name |
application |
|
Data type |
Application |
|
Value space |
Container |
|
Multiplicity |
[0..unbounded], unordered |
|
Description |
Collection of needs and preferences for how to configure vendor-specific parameters of an assistive technology. |
6.8.3 167B‘Extension’ Attribute Description
Table 6.66 Description of the ‘extension’ attribute for the Tactile class.
|
Descriptor |
Definition |
|---|---|
|
Attribute name |
extension |
|
Data type |
Unspecified |
|
Value space |
Defined in terms of how the Information Model is realized by a binding. |
|
Multiplicity |
[0..unbounded], unordered |
|
Description |
This is a placeholder. It informs bindings of this Information Model as to the valid locations for the inclusion that extend the parent class. |
6.9 Visual Alert Class Description
The PIM for the Visual Alert data model is shown in Figure 6.8.

Figure 6.8 — Visual_Alert class diagram.
Table 6.67 Description of the ‘Visual_Alert’ class.
|
Descriptor |
Definition |
|---|---|
|
Class name |
Visual_Alert |
|
Class type |
Container |
|
Parents |
Display |
|
Children |
[ usage, system sounds, system sounds caption, application, extension ], unordered |
|
Description |
Collection of needs and preferences for how to configure visual alerts. |
6.9.1 168B‘Usage’ Attribute Description
Table 6.68 Description of the ‘usage’ attribute for the Visual_Alert class.
|
Descriptor |
Definition |
|---|---|
|
Attribute name |
usage |
|
Data type |
Enumerated vocabulary: Usage_Vocabulary |
|
Value space |
The enumerated vocabulary is: {required | preferred | optionally use | prohibited }. |
|
Multiplicity |
[0..1] |
|
Description |
Rating for the collection of AfA needs and preferences. The value space for this vocabulary is approved by 1EdTech GLC. The syntax and semantics of the approved list of terms shall be supported by all software components implementing this Information Model. The value space for the vocabulary may be extended. Such extensions may be created and used only when no approved 1EdTech GLC value satisfies the expressive need of an implementing community to define the shape of a collection. |
6.9.2 169B‘System Sounds’ Attribute Description
Table 6.69 Description of the ‘system sounds’ attribute for the Visual Alert class.
|
Descriptor |
Definition |
|---|---|
|
Attribute name |
system sounds |
|
Data type |
Enumerated vocabulary: System_Sounds_Vocabulary |
|
Value space |
The enumerated vocabulary is: { desktop | window | caption }. |
|
Multiplicity |
[0..1] |
|
Description |
What to use as a visual alternative to system alert sounds. NOTE: This is usually achieved by flashing the desktop, the active window, or the caption bar. The value space for this vocabulary is approved by 1EdTech GLC. The syntax and semantics of the approved list of terms shall be supported by all software components implementing this Information Model. The value space for the vocabulary may be extended. Such extensions may be created and used only when no approved 1EdTech GLC value satisfies the expressive need of an implementing community to define the shape of a collection. |
6.9.3 170B‘System Sounds Caption’ Attribute Description
Table 6.70 Description of the ‘system sounds caption’ attribute for the Visual Alert class.
|
Descriptor |
Definition |
|---|---|
|
Attribute name |
system sounds caption |
|
Data type |
Boolean |
|
Value space |
Enumerated: { true | false }. Default=false. |
|
Multiplicity |
[0..1] |
|
Description |
Preference to use a textual message for any system-generated audio. |
6.9.4 ‘Application’ Attribute Description
Table 6.71 Description of the ‘application’ attribute for the Visual Alert class.
|
Descriptor |
Definition |
|---|---|
|
Attribute name |
application |
|
Data type |
Application |
|
Value space |
Container |
|
Multiplicity |
[0..unbounded], unordered |
|
Description |
Collection of needs and preferences for how to configure vendor-specific parameters of an assistive technology. |
6.9.5 172B‘Extension’ Attribute Description
Table 6.72 Description of the ‘extension’ attribute for the Visual Alert class.
|
Descriptor |
Definition |
|---|---|
|
Attribute name |
extension |
|
Data type |
Unspecified |
|
Value space |
Defined in terms of how the Information Model is realized by a binding. |
|
Multiplicity |
[0..unbounded], unordered |
|
Description |
This is a placeholder. It informs bindings of this Information Model as to the valid locations for the inclusion that extend the parent class. |
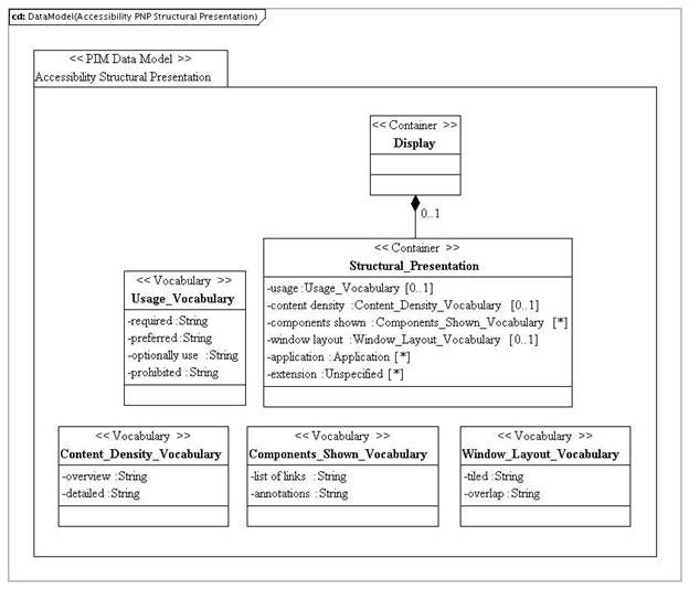
6.10 Structural_Presentation Class Description
The PIM for the Structural_Presentation data model is shown in Figure 6.9.

Figure 6.9 — Structural_Presentation class diagram.
Table 6.73 Description of the ‘Structural_Presentation’ class.
|
Descriptor |
Definition |
|---|---|
|
Class name |
Stuctural_Presentation |
|
Class type |
Container |
|
Parents |
Display |
|
Children |
[ usage, context density, components shown, window layout, application, extension ] unordered |
|
Description |
Collection of needs and preferences for how the structure of content should be displayed. |
6.10.1 173B‘Usage’ Attribute Description
Table 6.74 Description of the ‘usage’ attribute for the Structural_Presentation class.
|
Descriptor |
Definition |
|---|---|
|
Attribute name |
usage |
|
Data type |
Enumerated vocabulary: Usage_Vocabulary |
|
Value space |
The enumerated vocabulary is: {required | preferred | optionally use | prohibited }. Default=preferred. |
|
Multiplicity |
[0..1] |
|
Description |
Rating for the collection of AfA needs and preferences. The value space for this vocabulary is approved by 1EdTech GLC. The syntax and semantics of the approved list of terms shall be supported by all software components implementing this Information Model. The value space for the vocabulary may be extended. Such extensions may be created and used only when no approved 1EdTech GLC value satisfies the expressive need of an implementing community to define the shape of a collection. |
6.10.2 174B‘Content Density’ Attribute Description
Table 6.75 Description of the ‘content density’ attribute for the Structural_Presentation class.
|
Descriptor |
Definition |
|---|---|
|
Attribute name |
content density |
|
Data type |
Enumerated vocabulary: Content_Density_Vocabulary |
|
Value space |
The enumerated vocabulary is: { overview | detailed }. Default=overview. |
|
Multiplicity |
[0..1] |
|
Description |
Amount of detail to provide at any given time. NOTE This is intended to support automatic transformation by a system or application. The value space for this vocabulary is approved by 1EdTech GLC. The syntax and semantics of the approved list of terms shall be supported by all software components implementing this Information Model. The value space for the vocabulary may be extended. Such extensions may be created and used only when no approved 1EdTech GLC value satisfies the expressive need of an implementing community to define the shape of a collection. |
6.10.3 175B‘Components Shown’ Attribute Description
Table 6.76 Description of the ‘components shown’ attribute for Structural_Presentation class.
|
Descriptor |
Definition |
|---|---|
|
Attribute name |
components shown |
|
Data type |
Enumerated vocabulary: Components_Shown_Vocabulary |
|
Value space |
The enumerated vocabulary is: { list of links | annotations }. Default=annotations. |
|
Multiplicity |
[0..unbounded], unordered |
|
Description |
Which components of a user interface to display. The value space for this vocabulary is approved by 1EdTech GLC. The syntax and semantics of the approved list of terms shall be supported by all software components implementing this Information Model. The value space for the vocabulary may be extended. Such extensions may be created and used only when no approved 1EdTech GLC value satisfies the expressive need of an implementing community to define the shape of a collection. |
6.10.4 176B‘Window Layout’ Attribute Description
Table 6.77 Description of the ‘window layout’ attribute for the Structural_Presentation class.
|
Descriptor |
Definition |
|---|---|
|
Attribute name |
window layout |
|
Data type |
Enumerated vocabulary: Window_Layout_Vocabulary |
|
Value space |
The enumerated vocabulary is: { tiled | overlap }. Default=tiled. |
|
Multiplicity |
[0..1] |
|
Description |
Spatial arrangement of application windows displayed on a screen. The value space for this vocabulary is approved by 1EdTech GLC. The syntax and semantics of the approved list of terms shall be supported by all software components implementing this Information Model. The value space for the vocabulary may be extended. Such extensions may be created and used only when no approved 1EdTech GLC value satisfies the expressive need of an implementing community to define the shape of a collection. |
6.10.5 ‘Application’ Attribute Description
Table 6.78 Description of the ‘application’ attribute for the Structural_Presentation class.
|
Descriptor |
Definition |
|---|---|
|
Attribute name |
application |
|
Data type |
Application |
|
Value space |
Container |
|
Multiplicity |
[0..unbounded], unordered |
|
Description |
Collection of needs and preferences for how to configure vendor-specific parameters of an assistive technology. |
6.10.6 178B‘Extension’ Attribute Description
Table 6.79 Description of the ‘extension’ attribute for the Structural_Presentation class.
|
Descriptor |
Definition |
|---|---|
|
Attribute name |
extension |
|
Data type |
Unspecified |
|
Value space |
Defined in terms of how the Information Model is realized by a binding. |
|
Multiplicity |
[0..unbounded], unordered |
|
Description |
This is a placeholder. It informs bindings of this Information Model as to the valid locations for the inclusion that extend the parent class. |
6.11 Font_Face Class Description
The PIM for the Font Face data model is shown in Figure 6.10.

Figure 6.10 — Font_Face class diagram.
Table 6.80 Description of the ‘Font_Face’ class.
|
Descriptor |
Definition |
|---|---|
|
Class name |
Font_Face |
|
Class type |
Container |
|
Parents |
Screen_Enhancement |
|
Children |
[ font name, generic font face, extension ], unordered |
|
Description |
Collection of data elements that states an AfA preference for a font. |
6.11.1 179B‘Font Name’ Attribute Description
Table 6.81 Description of the ‘font name’ attribute for the Font_Face class.
|
Descriptor |
Definition |
|---|---|
|
Attribute name |
font name |
|
Data type |
Normalized String. |
|
Value space |
See Table 6.1. |
|
Multiplicity |
[0..unbounded], unordered |
|
Description |
Font by name. |
6.11.2 180B‘Generic Font Face’ Attribute Description
Table 6.82 Description of the ‘generic font face’ attribute for the Font_Face class.
|
Descriptor |
Definition |
|---|---|
|
Attribute name |
Generic font face |
|
Data type |
Enumerated vocabulary: Generic_Font_Face_Vocabulary |
|
Value space |
The enumerated vocabulary is: { serif | sans serif | monospaced | cursive | fantasy }. Default= sans serif. |
|
Multiplicity |
1 |
|
Description |
Name of a generic font. The value space for this vocabulary is approved by 1EdTech GLC. The syntax and semantics of the approved list of terms shall be supported by all software components implementing this Information Model. The value space for the vocabulary may be extended. Such extensions may be created and used only when no approved 1EdTech GLC value satisfies the expressive need of an implementing community to define the shape of a collection. |
6.11.3 181B‘Extension’ Attribute Description
Table 6.83 Description of the ‘extension’ attribute for the Font_Face class.
|
Descriptor |
Definition |
|---|---|
|
Attribute name |
extension |
|
Data type |
Unspecified |
|
Value space |
Defined in terms of how the Information Model is realized by a binding. |
|
Multiplicity |
[0..unbounded], unordered |
|
Description |
This is a placeholder. It informs bindings of this Information Model as to the valid locations for the inclusion that extend the parent class. |
6.12 Control Class Description
The PIM for the Control data model is shown in Figure 6.11.

Figure 6.11 — Control class diagram.
Table 6.84 Description of the ‘Control’ class.
|
Descriptor |
Definition |
|---|---|
|
Class name |
Control |
|
Class type |
Container |
|
Parents |
Access_For_All_User |
|
Children |
[ input requirements, keyboard enhancement, onscreen keyboard, alternative keyboard, mouse emulation, alternative pointing, voice recognition, coded input, prediction, structural navigation, extension ], unordered |
|
Description |
Collection of needs and preferences for how to configure alternative access systems for controlling a device. |
6.12.1 182B‘Input Requirements’ Attribute Description
Table 6.85 Description of the ‘input requirements’ attribute for the Control class.
|
Descriptor |
Definition |
|---|---|
|
Attribute name |
input requirements |
|
Data type |
Enumerated vocabulary: Control_Flexibility_Vocabulary |
|
Value space |
The enumerated vocabulary is: { full keyboard control | full mouse control }. |
|
Multiplicity |
[0..1] |
|
Description |
Single input system that is sufficient to control a resource. The value space for this vocabulary is approved by 1EdTech GLC. The syntax and semantics of the approved list of terms shall be supported by all software components implementing this Information Model. The value space for the vocabulary may be extended. Such extensions may be created and used only when no approved 1EdTech GLC value satisfies the expressive need of an implementing community to define the shape of a collection. |
6.12.2 183B‘Keyboard Enhancement’ Attribute Description
Table 6.86 Description of the ‘key board enhancement’ attribute for the Control class.
|
Descriptor |
Definition |
|---|---|
|
Attribute name |
keyboard enhancement |
|
Data type |
Keyboard_Enhancement |
|
Value space |
Container |
|
Multiplicity |
[0..1] |
|
Description |
Collection of needs and preferences for how to configure accessibility enhancements for a standard keyboard. |
6.12.3 184B‘Onscreen keyboard’ Attribute Description
Table 6.87 Description of the ‘onscreen keyboard’ attribute for the Control class.
|
Descriptor |
Definition |
|---|---|
|
Attribute name |
onscreen keyboard |
|
Data type |
Onscreen_Keyboard |
|
Value space |
Container |
|
Multiplicity |
[0..1] |
|
Description |
Collection of needs and preferences for how to configure an onscreen keyboard. |
6.12.4 185B‘Alternative Keyboard’ Attribute Description
Table 6.88 Description of the ‘alternative keyboard’ attribute for the Control class.
|
Descriptor |
Definition |
|---|---|
|
Attribute name |
alternative keyboard |
|
Data type |
Alternative_Keyboard |
|
Value space |
Container |
|
Multiplicity |
[0..1] |
|
Description |
Collection of needs and preferences for how to configure an alternative keyboard. |
6.12.5 186B‘Mouse Emulation’ Attribute Description
Table 6.89 Description of the ‘mouse emulation’ attribute for the Control class.
|
Descriptor |
Definition |
|---|---|
|
Attribute name |
mouse emulation |
|
Data type |
Mouse_Emulation |
|
Value space |
Container |
|
Multiplicity |
[0..1] |
|
Description |
Collection of needs and preferences for how to configure a replacement for a standard mouse. EXAMPLES: keyboard, voice recognition, a switch, or another non-pointing device. |
6.12.6 187B‘Alternative Pointing’ Attribute Description
Table 6.90 Description of the ‘alternative pointing’ attribute for the Control class.
|
Descriptor |
Definition |
|---|---|
|
Attribute name |
alternative pointing |
|
Data type |
Alternative_Pointing |
|
Value space |
Container |
|
Multiplicity |
[0..1] |
|
Description |
Collection of needs and preferences for how to configure an alternative pointing device. |
6.12.7 188B‘Voice Recognition’ Attribute Description
Table 6.91 Description of the ‘voice recognition’ attribute for the Control class.
|
Descriptor |
Definition |
|---|---|
|
Attribute name |
voice recognition |
|
Data type |
Voice_Recognition |
|
Value space |
Container |
|
Multiplicity |
[0..1] |
|
Description |
Collection of needs and preferences for how to configure a voice recognition system. |
6.12.8 189B‘Coded Input’ Attribute Description
Table 6.92 Description of the ‘coded input’ attribute for the Control class.
|
Descriptor |
Definition |
|---|---|
|
Attribute name |
coded input |
|
Data type |
Coded _Input |
|
Value space |
Container |
|
Multiplicity |
[0..1] |
|
Description |
Collection of data element that state needs and preferences for how to configure a coded input system. |
6.12.9 190B‘Prediction’ Attribute Description
Table 6.93 Description of the ‘prediction’ attribute for the Control class.
|
Descriptor |
Definition |
|---|---|
|
Attribute name |
prediction |
|
Data type |
Prediction |
|
Value space |
Container |
|
Multiplicity |
[0..1] |
|
Description |
Collection of data element that state needs and preferences for how to configure a prediction system. |
6.12.10 191B‘Structural Navigation’ Attribute Description
Table 6.94 Description of the ‘structural navigation’ attribute for the Control class.
|
Descriptor |
Definition |
|---|---|
|
Attribute name |
structural navigation |
|
Data type |
Structural_Navigation |
|
Value space |
Container |
|
Multiplicity |
[0..1] |
|
Description |
Collection of needs and preferences for how to move through content using the structure of the content. |
6.12.11 192B‘Extension’ Attribute Description
Table 6.95 Description of the ‘extension’ attribute for the Control class.
|
Descriptor |
Definition |
|---|---|
|
Attribute name |
extension |
|
Data type |
Unspecified |
|
Value space |
Defined in terms of how the Information Model is realized by a binding. |
|
Multiplicity |
[0..unbounded], unordered |
|
Description |
This is a placeholder. It informs bindings of this Information Model as to the valid locations for the inclusion that extend the parent class. |
6.13 Keyboard_Enhancement Class Description
The PIM for the Keyboard_Enhancement data model is shown in Figure 6.12.

Figure 6.12 — Keyboard_Enhancement class diagram.
Table 6.96 Description of the ‘Keyboard_Enhancement’ class.
|
Descriptor |
Definition |
|---|---|
|
Class name |
Keyboard_Enhancement |
|
Class type |
Container |
|
Parents |
Control |
|
Children |
[ usage, alphanumeric keyboard layout, alphanumeric layout custom, sticky keys, repeat keys, slow keys, debounce keys, application, extension ], unordered |
|
Description |
Collection of needs and preferences for how to configure accessibility enhancements for a standard keyboard. |
6.13.1 193B‘Usage’ Attribute Description
Table 6.97 Description of the ‘usage’ attribute for the Keyboard_Enhancement class.
|
Descriptor |
Definition |
|---|---|
|
Attribute name |
usage |
|
Data type |
Enumerated vocabulary: Usage_Vocabulary |
|
Value space |
The enumerated vocabulary is: { required | preferred | optionally use | prohibited }. Default=preferred. |
|
Multiplicity |
[0..1] |
|
Description |
Rating for the collection of AfA needs and preferences. The value space for this vocabulary is approved by 1EdTech GLC. The syntax and semantics of the approved list of terms shall be supported by all software components implementing this Information Model. The value space for the vocabulary may be extended. Such extensions may be created and used only when no approved 1EdTech GLC value satisfies the expressive need of an implementing community to define the shape of a collection. |
6.13.2 194B‘Alphanumeric Keyboard Layout’ Attribute Description
Table 6.98 Description of the ‘alphanumeric keyboard layout’ attribute for the Control class.
|
Descriptor |
Definition |
|---|---|
|
Attribute name |
alphanumeric keyboard layout |
|
Data type |
Enumerated vocabulary: Alphanumeric_Layout_Vocabulary |
|
Value space |
The enumerated vocabulary is: { standard | sequential | frequency }. Default=standard. |
|
Multiplicity |
[0..1] |
|
Description |
Spatial arrangement of the keys of an alphanumeric. The value space for this vocabulary is approved by 1EdTech GLC. The syntax and semantics of the approved list of terms shall be supported by all software components implementing this Information Model. The value space for the vocabulary may be extended. Such extensions may be created and used only when no approved 1EdTech GLC value satisfies the expressive need of an implementing community to define the shape of a collection. |
6.13.3 195B‘Alphanumeric Keyboard Layout Custom’ Attribute Description
Table 6.99 Description of the ‘alphanumeric keyboard layout custom’ attribute for the Control class.
|
Descriptor |
Definition |
|---|---|
|
Attribute name |
alphanumeric keyboard layout custom |
|
Data type |
URI |
|
Value space |
See Table 6.1. |
|
Multiplicity |
[0..1] |
|
Description |
Data element identifying a document containing a specification of a custom spatial arrangement of keys of an alphanumeric keyboard. NOTE: A custom layout is one that differs from any commonly used arrangements, and is arranged for ease of use by a particular user. |
6.13.4 196B‘Sticky Keys’ Attribute Description
Table 6.100 Description of the ‘sticky keys’ attribute for the Control class.
|
Descriptor |
Definition |
|---|---|
|
Attribute name |
sticky keys |
|
Data type |
Sticky Keys |
|
Value space |
Container |
|
Multiplicity |
[0..1] |
|
Description |
Collection of needs and preferences for the use of sticky keys. |
6.13.5 197B‘Repeat Keys’ Attribute Description
Table 6.101 Description of the ‘repeat keys’ attribute for the Control class.
|
Descriptor |
Definition |
|---|---|
|
Attribute name |
repeat keys |
|
Data type |
Repeat Keys |
|
Value space |
Container |
|
Multiplicity |
[0..1] |
|
Description |
Collection of needs and preferences for the use of repeat keys. |
6.13.6 198B‘Slow Keys’ Attribute Description
Table 6.102 Description of the ‘slow keys’ attribute for the Control class.
|
Descriptor |
Definition |
|---|---|
|
Attribute name |
slow keys |
|
Data type |
Slow Keys |
|
Value space |
Container |
|
Multiplicity |
[0..1] |
|
Description |
Collection of needs and preferences for the use of slow keys. |
6.13.7 199B‘Debounce Keys’ Attribute Description
Table 6.103 Description of the ‘debounce keys’ attribute for the Control class.
|
Descriptor |
Definition |
|---|---|
|
Attribute name |
debounce keys |
|
Data type |
Debounce Keys |
|
Value space |
Container |
|
Multiplicity |
[0..1] |
|
Description |
Collection of needs and preferences for the use of debounce. |
6.13.8 200B‘Application’ Attribute Description
Table 6.104 Description of the ‘application’ attribute for the Control class.
|
Descriptor |
Definition |
|---|---|
|
Attribute name |
application |
|
Data type |
Application |
|
Value space |
Container |
|
Multiplicity |
[0..unbounded], unordered |
|
Description |
Collection of needs and preferences for how to configure vendor-specific parameters of assistive technology. |
6.13.9 201B‘Extension’ Attribute Description
Table 6.105 Description of the ‘extension’ attribute for the Control class.
|
Descriptor |
Definition |
|---|---|
|
Attribute name |
extension |
|
Data type |
Unspecified |
|
Value space |
Defined in terms of how the Information Model is realized by a binding. |
|
Multiplicity |
[0..unbounded], unordered |
|
Description |
This is a placeholder. It informs bindings of this Information Model as to the valid locations for the inclusion that extend the parent class. |
6.14 Onscreen_Keyboard Class Description
The PIM for the Onscreen_Keyboard data model is shown in Figure 6.13.

Figure 6.13 — Onscreen_Keyboard class diagram.
Table 6.106 Description of the ‘Onscreen_Keyboard’ class.
|
Descriptor |
Definition |
|---|---|
|
Class name |
Onscreen_Keyboard |
|
Class type |
Container |
|
Parents |
Control |
|
Children |
[ usage, alphanumeric keyboard layout, alphanumeric keyboard layout custom, key height relative, key width relative, key spacing relative, key selection sound feedback, point-and-click selection, point-and-dwell selection, automatic scanning, inverse scanning, directed scanning, code selection, application, extension ], unordered |
|
Description |
Collection of needs and preferences for how to configure an onscreen keyboard. |
6.14.1 202B‘Usage’ Attribute Description
Table 6.107 Description of the ‘usage’ attribute for the Onscreen_Keyboard class.
|
Descriptor |
Definition |
|---|---|
|
Attribute name |
usage |
|
Data type |
Enumerated vocabulary: Usage_Vocabulary |
|
Value space |
The enumerated vocabulary is: {required | preferred | optionally use | prohibited }. Default=preferred. |
|
Multiplicity |
[0..1] |
|
Description |
Rating for the collection of AfA needs and preferences. The value space for this vocabulary is approved by 1EdTech GLC. The syntax and semantics of the approved list of terms shall be supported by all software components implementing this Information Model. The value space for the vocabulary may be extended. Such extensions may be created and used only when no approved 1EdTech GLC value satisfies the expressive need of an implementing community to define the shape of a collection. |
6.14.2 203B‘Alphanumeric Keyboard Layout’ Attribute Description
Table 6.108 Description of the ‘alphanumeric keyboard layout’ attribute for the Onscreen_Keyboard class.
|
Descriptor |
Definition |
|---|---|
|
Attribute name |
alphanumeric keyboard layout |
|
Data type |
Enumerated vocabulary: Alphanumeric_Layout_Vocabulary |
|
Value space |
The enumerated vocabulary is: { standard | sequential | frequency }. Default=standard. |
|
Multiplicity |
[0..1] |
|
Description |
Spatial arrangement of the keys of an alphanumeric. The value space for this vocabulary is approved by 1EdTech GLC. The syntax and semantics of the approved list of terms shall be supported by all software components implementing this Information Model. The value space for the vocabulary may be extended. Such extensions may be created and used only when no approved 1EdTech GLC value satisfies the expressive need of an implementing community to define the shape of a collection. |
6.14.3 204B‘Alphanumeric Keyboard Layout Custom’ Attribute Description
Table 6.109 Description of the ‘alphanumeric keyboard layout custom’ attribute for the Onscreen_Keyboard class.
|
Descriptor |
Definition |
|---|---|
|
Attribute name |
alphanumeric keyboard layout custom |
|
Data type |
URI |
|
Value space |
See Table 6.1. |
|
Multiplicity |
[0..1] |
|
Description |
Data element identifying a document containing a specification of a custom spatial arrangement of keys of an alphanumeric keyboard. NOTE: A custom layout is one that differs from any commonly used arrangements, and is arranged for ease of use by a particular user. |
6.14.4 205B‘Key Height Relative’ Attribute Description
Table 6.110 Description of the ‘key height relative’ attribute for the Onscreen_Keyboard class.
|
Descriptor |
Definition |
|---|---|
|
Attribute name |
key height relative |
|
Data type |
Integer |
|
Value space |
0 ≤ key height relative ≤ 100. Default=3. |
|
Multiplicity |
[1] |
|
Description |
Height of a key in an onscreen keyboard as a percentage of the screen height. |
6.14.5 206B‘Key Width Relative’ Attribute Description
Table 6.111 Description of the ‘key width relative’ attribute for the Onscreen_Keyboard class.
|
Descriptor |
Definition |
|---|---|
|
Attribute name |
key width relative |
|
Data type |
Integer |
|
Value space |
0 ≤ key width relative ≤ 100. Default=4. |
|
Multiplicity |
[1] |
|
Description |
Height of a key in an onscreen keyboard as a percentage of the screen width. |
6.14.6 207B‘Key Spacing Relative’ Attribute Description
Table 6.112 Description of the ‘key spacing relative’ attribute for the Onscreen_Keyboard class.
|
Descriptor |
Definition |
|---|---|
|
Attribute name |
key spacing relative |
|
Data type |
Integer |
|
Value space |
0 ≤ key spacing relative ≤ 100. Default=0. |
|
Multiplicity |
[1] |
|
Description |
Spacing between keys in an onscreen keyboard as a percentage of the screen width. |
6.14.7 208B‘Key Selection Sound Feedback’ Attribute Description
Table 6.113 Description of the ‘key selection sound feedback’ attribute for the Onscreen_Keyboard class.
|
Descriptor |
Definition |
|---|---|
|
Attribute name |
key selection sound feedback |
|
Data type |
Boolean |
|
Value space |
Enumerated: { true | false }. Default=true. |
|
Multiplicity |
[0..1] |
|
Description |
Preference for sound feedback when a key is selected. |
6.14.8 209B‘Point-and-Click Selection’ Attribute Description
Table 6.114 Description of the ‘point-and-click-selection’ attribute for the Onscreen_Keyboard class.
|
Descriptor |
Definition |
|---|---|
|
Attribute name |
point-and-click selection |
|
Data type |
Point_And_Click_Selection |
|
Value space |
Container |
|
Multiplicity |
[0..1] |
|
Description |
Collection of needs and preferences for the use of a point-and-click interface. |
6.14.9 210B‘Point-and-Dwell Selection’ Attribute Description
Table 6.115 Description of the ‘point-and-dwell-selection’ attribute for the Onscreen_Keyboard class.
|
Descriptor |
Definition |
|---|---|
|
Attribute name |
point-and-dwell selection |
|
Data type |
Point_And_Dwell_Selection |
|
Value space |
Container |
|
Multiplicity |
[0..1] |
|
Description |
Collection of needs and preferences for the use of a point-and-dwell interface. |
6.14.10 211B‘Automatic Scanning’ Attribute Description
Table 6.116 Description of the ‘automatic scanning’ attribute for the Onscreen_Keyboard class.
|
Descriptor |
Definition |
|---|---|
|
Attribute name |
automatic scanning |
|
Data type |
Automatic_Scanning |
|
Value space |
Container |
|
Multiplicity |
[0..1] |
|
Description |
Collection of needs and preferences for the use of an automatic scanning interface. |
6.14.11 212B‘Inverse Scanning’ Attribute Description
Table 6.117 Description of the ‘inverse scanning’ attribute for the Onscreen_Keyboard class.
|
Descriptor |
Definition |
|---|---|
|
Attribute name |
inverse scanning |
|
Data type |
Inverse_Scanning |
|
Value space |
Container |
|
Multiplicity |
[0..1] |
|
Description |
Collection of needs and preferences for the use of an inverse scanning interface. |
6.14.12 213B‘Directed Scanning’ Attribute Description
Table 6.118 Description of the ‘directed scanning’ attribute for the Onscreen_Keyboard class.
|
Descriptor |
Definition |
|---|---|
|
Attribute name |
directed scanning |
|
Data type |
Directed_Scanning |
|
Value space |
Container |
|
Multiplicity |
[0..1] |
|
Description |
Collection of needs and preferences for the use of a directed scanning interface. |
6.14.13 214B‘Code Selection’ Attribute Description
Table 6.119 Description of the ‘code selection’ attribute for the Onscreen_Keyboard class.
|
Descriptor |
Definition |
|---|---|
|
Attribute name |
code selection |
|
Data type |
Code_Selection |
|
Value space |
Container |
|
Multiplicity |
[0..1] |
|
Description |
Collection of needs and preferences for the use of code selection. |
6.14.14 215B‘Application’ Attribute Description
Table 6.120 Description of the ‘application’ attribute for the Onscreen_Keyboard class.
|
Descriptor |
Definition |
|---|---|
|
Attribute name |
application |
|
Data type |
Application |
|
Value space |
Container |
|
Multiplicity |
[0..unbounded], unordered |
|
Description |
Collection of needs and preferences for how to configure vendor-specific parameters of assistive technology. |
6.14.15 216B‘Extension’ Attribute Description
Table 6.121 Description of the ‘extension’ attribute for the Onscreen_Keyboard class.
|
Descriptor |
Definition |
|---|---|
|
Attribute name |
extension |
|
Data type |
Unspecified |
|
Value space |
Defined in terms of how the Information Model is realized by a binding. |
|
Multiplicity |
[0..unbounded], unordered |
|
Description |
This is a placeholder. It informs bindings of this Information Model as to the valid locations for the inclusion that extend the parent class. |
6.15 Alternative_Keyboard Class Description
The PIM for the Alternative_Keyboard data model is shown in Figure 6.14.

Figure 6.14 — Alternative_Keyboard class diagram.
Table 6.122 Description of the ‘Alternative_Keyboard’ class.
|
Descriptor |
Definition |
|---|---|
|
Class name |
Alternative_Keyboard |
|
Class type |
Container |
|
Parents |
Control |
|
Children |
[ usage, alphanumeric keyboard layout, alphanumeric keyboard layout custom, sticky keys, repeat keys, sow keys, debounce keys, resizable keys, key selection sound feedback, application, extension ], unordered |
|
Description |
Collection of needs and preferences for how to configure an alternative keyboard. |
6.15.1 ‘Usage’ Attribute Description
Table 6.123 Description of the ‘usage’ attribute for the Alternative_Keyboard class.
|
Descriptor |
Definition |
|---|---|
|
Attribute name |
usage |
|
Data type |
Enumerated vocabulary: Usage_Vocabulary |
|
Value space |
The enumerated vocabulary is: {required | preferred | optionally use | prohibited }. Default=preferred. |
|
Multiplicity |
[0..1] |
|
Description |
Rating for the collection of AfA needs and preferences. The value space for this vocabulary is approved by 1EdTech GLC. The syntax and semantics of the approved list of terms shall be supported by all software components implementing this Information Model. The value space for the vocabulary may be extended. Such extensions may be created and used only when no approved 1EdTech GLC value satisfies the expressive need of an implementing community to define the shape of a collection. |
6.15.2 218B‘Alphanumeric Keyboard Layout’ Attribute Description
Table 6.124 Description of the ‘alphanumeric keyboard layout’ attribute for the Alternative_Keyboard class.
|
Descriptor |
Definition |
|---|---|
|
Attribute name |
alphanumeric keyboard layout |
|
Data type |
Enumerated vocabulary: Alphanumeric_Layout_Vocabulary |
|
Value space |
The enumerated vocabulary is: { standard | sequential | frequency }. Default=standard. |
|
Multiplicity |
[0..1] |
|
Description |
Spatial arrangement of the keys of an alphanumeric. The value space for this vocabulary is approved by 1EdTech GLC. The syntax and semantics of the approved list of terms shall be supported by all software components implementing this Information Model. The value space for the vocabulary may be extended. Such extensions may be created and used only when no approved 1EdTech GLC value satisfies the expressive need of an implementing community to define the shape of a collection. |
6.15.3 219B‘Alphanumeric Keyboard Layout Custom’ Attribute Description
Table 6.125 Description of the ‘alphanumeric keyboard layout custom’ attribute for the Alternative_Keyboard class.
|
Descriptor |
Definition |
|---|---|
|
Attribute name |
alphanumeric keyboard layout custom |
|
Data type |
URI |
|
Value space |
See Table 6.1. |
|
Multiplicity |
[0..1] |
|
Description |
Data element identifying a document containing a specification of a custom spatial arrangement of keys of an alphanumeric keyboard. NOTE: A custom layout is one that differs from any commonly used arrangements, and is arranged for ease of use by a particular user. |
6.15.4 220B‘Sticky Keys’ Attribute Description
Table 6.126 Description of the ‘sticky keys’ attribute for the Alternative_Keyboard class.
|
Descriptor |
Definition |
|---|---|
|
Attribute name |
sticky keys |
|
Data type |
Sticky Keys |
|
Value space |
Container |
|
Multiplicity |
[0..1] |
|
Description |
Collection of needs and preferences for the use of sticky keys. |
6.15.5 221B‘Repeat Keys’ Attribute Description
Table 6.127 Description of the ‘repeat keys’ attribute for the Alternative_Keyboard class.
|
Descriptor |
Definition |
|---|---|
|
Attribute name |
repeat keys |
|
Data type |
Repeat Keys |
|
Value space |
Container |
|
Multiplicity |
[0..1] |
|
Description |
Collection of needs and preferences for the use of repeat keys. |
6.15.6 222B‘Slow Keys’ Attribute Description
Table 6.128 Description of the ‘slow keys’ attribute for the Alternative_Keyboard class.
|
Descriptor |
Definition |
|---|---|
|
Attribute name |
slow keys |
|
Data type |
Slow Keys |
|
Value space |
Container |
|
Multiplicity |
[0..1] |
|
Description |
Collection of needs and preferences for the use of slow keys. |
6.15.7 223B‘Debounce Keys’ Attribute Description
Table 6.129 Description of the ‘debounce keys’ attribute for the Alternative_Keyboard class.
|
Descriptor |
Definition |
|---|---|
|
Attribute name |
debounce keys |
|
Data type |
Debounce Keys |
|
Value space |
Container |
|
Multiplicity |
[0..1] |
|
Description |
Collection of needs and preferences for the use of debounce. |
6.15.8 224B‘Resizable Keys’ Attribute Description
Table 6.130 Description of the ‘resizable keys’ attribute for the Alternative_Keyboard class.
|
Descriptor |
Definition |
|---|---|
|
Attribute name |
resizable keys |
|
Data type |
Resizable_Keys |
|
Value space |
Container |
|
Multiplicity |
[0..1] |
|
Description |
Collection of data elements that states a preference for how to configure keys when an alternative keyboard allows key sizes to be adjusted. |
6.15.9 225B‘Key Selection Sound Feedback’ Attribute Description
Table 6.131 Description of the ‘key selection sound feedback’ attribute for the Alternative_Keyboard class.
|
Descriptor |
Definition |
|---|---|
|
Attribute name |
key selection sound feedback |
|
Data type |
Boolean |
|
Value space |
Enumerated as: { true | false }. Default=true. |
|
Multiplicity |
[0..1] |
|
Description |
Preference for sound feedback when a key is selected. |
6.15.10 226B‘Application’ Attribute Description
Table 6.132 Description of the ‘application’ attribute for the Alternative_Keyboard class.
|
Descriptor |
Definition |
|---|---|
|
Attribute name |
application |
|
Data type |
Application |
|
Value space |
Container |
|
Multiplicity |
[0..unbounded], unordered |
|
Description |
Collection of needs and preferences for how to configure vendor-specific parameters of assistive technology. |
6.15.11 227B‘Extension’ Attribute Description
Table 6.133 Description of the ‘extension’ attribute for the Alternative_Keyboard class.
|
Descriptor |
Definition |
|---|---|
|
Attribute name |
extension |
|
Data type |
Unspecified |
|
Value space |
Defined in terms of how the Information Model is realized by a binding. |
|
Multiplicity |
[0..unbounded], unordered |
|
Description |
This is a placeholder. It informs bindings of this Information Model as to the valid locations for the inclusion that extend the parent class. |
6.16 Mouse_Emulation Class Description
The PIM for the Mouse_Emulation data model is shown in Figure 6.15.

Figure 6.15 — Mouse_Emulation class diagram.
Table 6.134 Description of the ‘Mouse_Emulation’ class.
|
Descriptor |
Definition |
|---|---|
|
Class name |
Mouse_Emulation |
|
Class type |
Container |
|
Parents |
Control |
|
Children |
[ usage, cursor speed, cursor acceleration, mouse emulation device, application, extension ], unordered |
|
Description |
Collection of needs and preferences for how to configure a replacement for a standard mouse. EXAMPLES: A keyboard, voice recognition, a switch, or another non-pointing device. |
6.16.1 228B‘Usage’ Attribute Description
Table 6.135 Description of the ‘usage’ attribute for the Mouse_Emulation class.
|
Descriptor |
Definition |
|---|---|
|
Attribute name |
usage |
|
Data type |
Enumerated vocabulary: Usage_Vocabulary |
|
Value space |
The enumerated vocabulary is: {required | preferred | optionally use | prohibited }. Default=preferred. |
|
Multiplicity |
[0..1] |
|
Description |
Rating for the collection of AfA needs and preferences. The value space for this vocabulary is approved by 1EdTech GLC. The syntax and semantics of the approved list of terms shall be supported by all software components implementing this Information Model. The value space for the vocabulary may be extended. Such extensions may be created and used only when no approved 1EdTech GLC value satisfies the expressive need of an implementing community to define the shape of a collection. |
6.16.2 229B‘Cursor Speed’ Attribute Description
Table 6.136 Description of the ‘cursor speed’ attribute for the Mouse_Emulation class.
|
Descriptor |
Definition |
|---|---|
|
Attribute name |
cursor speed |
|
Data type |
Decimal (10,4) |
|
Value space |
0.0 ≤ cursor speed ≤ 1.0. Default=0.5. |
|
Multiplicity |
[0..1] |
|
Description |
Speed at which a “mouse” cursor or relative pointing device moves across the screen. NOTE Use 0.0 = “slow”, 0.5 = “medium”, 1.0 = “fast”. |
6.16.3 230B‘Cursor Acceleration’ Attribute Description
Table 6.137 Description of the ‘cursor speed’ attribute for the Mouse_Emulation class.
|
Descriptor |
Definition |
|---|---|
|
Attribute name |
cursor acceleration |
|
Data type |
Decimal (10,4) |
|
Value space |
0.0 ≤ cursor acceleration ≤ 1.0. Default=0.5. |
|
Multiplicity |
[0..1] |
|
Description |
Initial value for the acceleration of a “mouse” cursor or relative pointing device from rest to its closing speed. NOTE Use 0.0 = “slow”, 0.5 = “medium”, 1.0 = “fast”. |
6.16.4 231B‘Mouse Emulation Device’ Attribute Description
Table 6.138 Description of the ‘mouse emulation device’ attribute for the Mouse_Emulation class.
|
Descriptor |
Definition |
|---|---|
|
Attribute name |
mouse emulation device |
|
Data type |
Enumerated vocabulary: Mouse_Emulation_Device_Vocabulary |
|
Value space |
The enumerated vocabulary is: { keypad | keyboard | switch | voice }. Default=keypad. |
|
Multiplicity |
[0..1] |
|
Description |
Device to use to emulate a mouse NOTE Single switches can be used to iteratively scan and select a point on the display. The value space for this vocabulary is approved by 1EdTech GLC. The syntax and semantics of the approved list of terms shall be supported by all software components implementing this Information Model. The value space for the vocabulary may be extended. Such extensions may be created and used only when no approved 1EdTech GLC value satisfies the expressive need of an implementing community to define the shape of a collection. |
6.16.5 232B‘Application’ Attribute Description
Table 6.139 Description of the ‘application’ attribute for the Mouse_Emulation class.
|
Descriptor |
Definition |
|---|---|
|
Attribute name |
application |
|
Data type |
Application |
|
Value space |
Container |
|
Multiplicity |
[0..unbounded], unordered |
|
Description |
Collection of needs and preferences for how to configure vendor-specific parameters of assistive technology. |
6.16.6 233B‘Extension’ Attribute Description
Table 6.140 Description of the ‘extension’ attribute for the Mouse_Emulation class.
|
Descriptor |
Definition |
|---|---|
|
Attribute name |
extension |
|
Data type |
Unspecified |
|
Value space |
Defined in terms of how the Information Model is realized by a binding. |
|
Multiplicity |
[0..unbounded], unordered |
|
Description |
This is a placeholder. It informs bindings of this Information Model as to the valid locations for the inclusion that extend the parent class. |
6.17 Alternative_Pointing Class Description
The PIM for the Alternative_Pointing data model is shown in Figure 6.16.

Figure 6.16 — Alternatve_Pointing class diagram.
Table 6.141 Description of the ‘Alternatve_Pointing’ class.
|
Descriptor |
Definition |
|---|---|
|
Class name |
Alternative_Pointing |
|
Class type |
Container |
|
Parents |
Control |
|
Children |
[ usage, relative pointing, absolute pointing, device handedness, double-click speed, switch select, dwell select, application, extension ], unordered |
|
Description |
Collection of needs and preferences for how to configure an alternative pointing device. |
6.17.1 234B‘Usage’ Attribute Description
Table 6.142 Description of the ‘usage’ attribute for the Alternative_Pointing class.
|
Descriptor |
Definition |
|---|---|
|
Attribute name |
usage |
|
Data type |
Enumerated vocabulary: Usage_Vocabulary |
|
Value space |
The enumerated vocabulary is: { required | preferred | optionally use | prohibited }. Default=preferred. |
|
Multiplicity |
[0..1] |
|
Description |
Rating for the collection of AfA needs and preferences. The value space for this vocabulary is approved by 1EdTech GLC. The syntax and semantics of the approved list of terms shall be supported by all software components implementing this Information Model. The value space for the vocabulary may be extended. Such extensions may be created and used only when no approved 1EdTech GLC value satisfies the expressive need of an implementing community to define the shape of a collection. |
6.17.2 235B‘Relative Pointing’ Attribute Description
Table 6.143 Description of the ‘relative pointing’ attribute for the Alternative_Pointing class.
|
Descriptor |
Definition |
|---|---|
|
Attribute name |
relative pointing |
|
Data type |
Relative_Pointing |
|
Value space |
Container |
|
Multiplicity |
[0..1] |
|
Description |
Collection of needs and preferences for how to configure a relative pointing device NOTE Mutually exclusive with absolute pointing. |
6.17.3 236B‘Absolute Pointing’ Attribute Description
Table 6.144 Description of the ‘absolute pointing’ attribute for the Alternative_Pointing class.
|
Descriptor |
Definition |
|---|---|
|
Attribute name |
absolute pointing |
|
Data type |
Boolean |
|
Value space |
Enumerated as: { true | false }. |
|
Multiplicity |
[0.1] |
|
Description |
Preference to use an absolute pointing device instead of a relative pointing device NOTE Mutually exclusive with relative pointing. |
6.17.4 237B‘Device Handedness’ Attribute Description
Table 6.145 Description of the ‘device handedness’ attribute for the Alternative_Pointing class.
|
Descriptor |
Definition |
|---|---|
|
Attribute name |
device handedness |
|
Data type |
Enumerated vocabulary: Device_Handedness_Vocabulary |
|
Value space |
The enumerated vocabulary is: { left | right }. Default=right. |
|
Multiplicity |
[0..1] |
|
Description |
Either a left-handed or right-handed pointing device. |
6.17.5 238B‘Double-Click Speed’ Attribute Description
Table 6.146 Description of the ‘double-click speed’ attribute for the Alternative_Pointing class.
|
Descriptor |
Definition |
|---|---|
|
Attribute name |
double-click speed |
|
Data type |
Decimal (10,4) |
|
Value space |
0.0 < double-click speed. Default=0.4 seconds. |
|
Multiplicity |
[0..1] |
|
Description |
Time, in seconds, in which two successive clicks must occur in order to be registered as a double-click. |
6.17.6 239B‘Switch Select’ Attribute Description
Table 6.147 Description of the ‘switch select’ attribute for the Alternative_Pointing class.
|
Descriptor |
Definition |
|---|---|
|
Attribute name |
switch select |
|
Data type |
Boolean |
|
Value space |
Enumerated as: { true | false }. |
|
Multiplicity |
[0..1] |
|
Description |
Preference to use a click for selection when using an alternative pointing device. NOTE Mutually exclusive with dwell select. |
6.17.7 240B‘Dwell Select’ Attribute Description
Table 6.148 Description of the ‘dwell select’ attribute for the Alternative_Pointing class.
|
Descriptor |
Definition |
|---|---|
|
Attribute name |
dwell select |
|
Data type |
Dwell_Select |
|
Value space |
Container |
|
Multiplicity |
[0..1] |
|
Description |
Preference to use dwell for selection when using an alternative pointing device. NOTE Mutually exclusive with switch select. |
6.17.8 241B‘Application’ Attribute Description
Table 6.149 Description of the ‘application’ attribute for the Alternative_Pointing class.
|
Descriptor |
Definition |
|---|---|
|
Attribute name |
application |
|
Data type |
Application |
|
Value space |
Container |
|
Multiplicity |
[0..unbounded], unordered |
|
Description |
Collection of needs and preferences for how to configure vendor-specific parameters of assistive technology. |
6.17.9 242B‘Extension’ Attribute Description
Table 6.150 Description of the ‘extension’ attribute for the Alternative_Pointing class.
|
Descriptor |
Definition |
|---|---|
|
Attribute name |
extension |
|
Data type |
Unspecified |
|
Value space |
Defined in terms of how the Information Model is realized by a binding. |
|
Multiplicity |
[0..unbounded], unordered |
|
Description |
This is a placeholder. It informs bindings of this Information Model as to the valid locations for the inclusion that extend the parent class. |
6.18 Voice_Recognition Class Description
The PIM for the Voice_Recognition data model is shown in Figure 6.17.

Figure 6.17 — Voice_Recognition class diagram.
Table 6.151 Description of the ‘Voice_Recognition’ class.
|
Descriptor |
Definition |
|---|---|
|
Class name |
Voice_Recognition |
|
Class type |
Container |
|
Parents |
Control |
|
Children |
[ usage, voice profile identity, microphone gain, controller window, dictation, command and control, application, extension ], unordered |
|
Description |
Collection of needs and preferences for how to configure a voice recognition system. |
6.18.1 243B‘Usage’ Attribute Description
Table 6.152 Description of the ‘usage’ attribute for the Voice_Recognition class.
|
Descriptor |
Definition |
|---|---|
|
Attribute name |
usage |
|
Data type |
Enumerated vocabulary: Usage_Vocabulary |
|
Value space |
The enumerated vocabulary is: { required | preferred | optionally use | prohibited }. Default=preferred. |
|
Multiplicity |
[0..1] |
|
Description |
Rating for the collection of AfA needs and preferences. The value space for this vocabulary is approved by 1EdTech GLC. The syntax and semantics of the approved list of terms shall be supported by all software components implementing this Information Model. The value space for the vocabulary may be extended. Such extensions may be created and used only when no approved 1EdTech GLC value satisfies the expressive need of an implementing community to define the shape of a collection. |
6.18.2 244B‘Voice Profile Identity’ Attribute Description
Table 6.153 Description of the ‘usage’ attribute for the Voice_Recognition class.
|
Descriptor |
Definition |
|---|---|
|
Attribute name |
voice profile identity |
|
Data type |
URI |
|
Value space |
See Table 6.1. |
|
Multiplicity |
[0..1] |
|
Description |
Data element identifying an external file containing a voice recognition system voice profile. |
6.18.3 245B‘Microphone Gain’ Attribute Description
Table 6.154 Description of the ‘microphone gain’ attribute for the Voice_Recognition class.
|
Descriptor |
Definition |
|---|---|
|
Attribute name |
microphone gain |
|
Data type |
Decimal (10, 4) |
|
Value space |
0.0 ≤ microphone gain ≤ 1.0. Default=0.5. |
|
Multiplicity |
[0..1] |
|
Description |
Sensitivity of a microphone. NOTE Use 0.0 = “low”, 0.5 = “medium”, 1.0 = “high”. |
6.18.4 246B‘Controller Window’ Attribute Description
Table 6.155 Description of the ‘controller window’ attribute for the Voice_Recognition class.
|
Descriptor |
Definition |
|---|---|
|
Attribute name |
controller window |
|
Data type |
Enumerated vocabulary: Controller_Window_Vocabulary |
|
Value space |
The enumerated vocabulary is: { hide | show }. Default=show. |
|
Multiplicity |
[0..1] |
|
Description |
Display of a voice recognition system controller window. The value space for this vocabulary is approved by 1EdTech GLC. The syntax and semantics of the approved list of terms shall be supported by all software components implementing this Information Model. The value space for the vocabulary may be extended. Such extensions may be created and used only when no approved 1EdTech GLC value satisfies the expressive need of an implementing community to define the shape of a collection. |
6.18.5 247B‘Dictation’ Attribute Description
Table 6.156 Description of the ‘dictation’ attribute for the Voice_Recognition class.
|
Descriptor |
Definition |
|---|---|
|
Attribute name |
dictation |
|
Data type |
Boolean |
|
Value space |
Enumerated as: { true | false }. Default=false. |
|
Multiplicity |
[0..1] |
|
Description |
Preference to use dictation with a voice recognition system. |
6.18.6 248B‘Command and Control’ Attribute Description
Table 6.157 Description of the ‘command and control’ attribute for the Voice_Recognition class.
|
Descriptor |
Definition |
|---|---|
|
Attribute name |
command and control |
|
Data type |
Command_And_Control |
|
Value space |
Container |
|
Multiplicity |
[0..1] |
|
Description |
Collection of needs and preferences for a voice recognition system’s command and control settings. |
6.18.7 249B‘Application’ Attribute Description
Table 6.158 Description of the ‘application’ attribute for the Voice_Recognition class.
|
Descriptor |
Definition |
|---|---|
|
Attribute name |
application |
|
Data type |
Application |
|
Value space |
Container |
|
Multiplicity |
[0..unbounded], unordered |
|
Description |
Collection of needs and preferences for how to configure vendor-specific parameters of assistive technology. |
6.18.8 250B‘Extension’ Attribute Description
Table 6.159 Description of the ‘extension’ attribute for the Voice_Recognition class.
|
Descriptor |
Definition |
|---|---|
|
Attribute name |
extension |
|
Data type |
Unspecified |
|
Value space |
Defined in terms of how the Information Model is realized by a binding. |
|
Multiplicity |
[0..unbounded], unordered |
|
Description |
This is a placeholder. It informs bindings of this Information Model as to the valid locations for the inclusion that extend the parent class. |
6.19 Coded_Input Class Description
The PIM for the Coded_Input data model is shown in Figure 6.18.

Figure 6.18 — Coded_Input class diagram.
Table 6.160 Description of the ‘Coded_Input’ class.
|
Descriptor |
Definition |
|---|---|
|
Class name |
Coded_Input |
|
Class type |
Container |
|
Parents |
Control |
|
Children |
[ usage, code, number of inputs, code termination, switch port, custom code, application, extension ] |
|
Description |
Collection of data element that state needs and preferences for how to configure a coded input system. |
6.19.1 251B‘Usage’ Attribute Description
Table 6.161 Description of the ‘usage’ attribute for the Coded_Input class.
|
Descriptor |
Definition |
|---|---|
|
Attribute name |
usage |
|
Data type |
Enumerated vocabulary: Usage_Vocabulary |
|
Value space |
The enumerated vocabulary is: { required | preferred | optionally use | prohibited }. Default=preferred. |
|
Multiplicity |
[0..1] |
|
Description |
Rating for the collection of AfA needs and preferences. The value space for this vocabulary is approved by 1EdTech GLC. The syntax and semantics of the approved list of terms shall be supported by all software components implementing this Information Model. The value space for the vocabulary may be extended. Such extensions may be created and used only when no approved 1EdTech GLC value satisfies the expressive need of an implementing community to define the shape of a collection. |
6.19.2 252B‘Code’ Attribute Description
Table 6.162 Description of the ‘code’ attribute for the Coded_Input class.
|
Descriptor |
Definition |
|---|---|
|
Attribute name |
code |
|
Data type |
Enumerated vocabulary: Code_Vocabulary |
|
Value space |
The enumerated vocabulary is: { morse | quartering | eight cell | chordic }. Default=morse. |
|
Multiplicity |
[0..1] |
|
Description |
Code to use to represent possible inputs. The value space for this vocabulary is approved by 1EdTech GLC. The syntax and semantics of the approved list of terms shall be supported by all software components implementing this Information Model. The value space for the vocabulary may be extended. Such extensions may be created and used only when no approved 1EdTech GLC value satisfies the expressive need of an implementing community to define the shape of a collection. |
6.19.3 253B‘Number of Inputs’ Attribute Description
Table 6.163 Description of the ‘number of inputs’ attribute for the Coded_Input class.
|
Descriptor |
Definition |
|---|---|
|
Attribute name |
number of inputs |
|
Data type |
Integer |
|
Value space |
1 ≤ number of inputs. Default=2. |
|
Multiplicity |
[1] |
|
Description |
Number of switches, keys or cells available to enter a code. |
6.19.4 254B‘Code Termination’ Attribute Description
Table 6.164 Description of the ‘code termination’ attribute for the Coded_Input class.
|
Descriptor |
Definition |
|---|---|
|
Attribute name |
code termination |
|
Data type |
Code_Termination |
|
Value space |
Container |
|
Multiplicity |
[0..1] |
|
Description |
Collection of needs and preferences for a method to use at the end of a code for variable-length codes. |
6.19.5 255B‘Switch Port’ Attribute Description
Table 6.165 Description of the ‘switch port’ attribute for the Coded_Input class.
|
Descriptor |
Definition |
|---|---|
|
Attribute name |
switch port |
|
Data type |
Enumerated vocabulary: Switch_Port_Vocabulary |
|
Value space |
The enumerated vocabulary is: { ps/2 | game | serial | usb | firewire | infrared | bluetooth }. Default=usb. |
|
Multiplicity |
[1] |
|
Description |
Port to be used by a switch input. The value space for this vocabulary is approved by 1EdTech GLC. The syntax and semantics of the approved list of terms shall be supported by all software components implementing this Information Model. The value space for the vocabulary may be extended. Such extensions may be created and used only when no approved 1EdTech GLC value satisfies the expressive need of an implementing community to define the shape of a collection. |
6.19.6 256B‘Custom Code’ Attribute Description
Table 6.166 Description of the ‘custom code’ attribute for the Coded_Input class.
|
Descriptor |
Definition |
|---|---|
|
Attribute name |
custom code |
|
Data type |
URI |
|
Value space |
See Table 6.1. |
|
Multiplicity |
[0..1] |
|
Description |
Data element identifying an external document containing a specification of a custom code scheme. |
6.19.7 257B‘Application’ Attribute Description
Table 6.167 Description of the ‘application’ attribute for the Coded_Input class.
|
Descriptor |
Definition |
|---|---|
|
Attribute name |
application |
|
Data type |
Application |
|
Value space |
Container |
|
Multiplicity |
[0..unbounded], unordered |
|
Description |
Collection of needs and preferences for how to configure vendor-specific parameters of assistive technology. |
6.19.8 258B‘Extension’ Attribute Description
Table 6.168 Description of the ‘extension’ attribute for the Coded_Input class.
|
Descriptor |
Definition |
|---|---|
|
Attribute name |
extension |
|
Data type |
Unspecified |
|
Value space |
Defined in terms of how the Information Model is realized by a binding. |
|
Multiplicity |
[0..unbounded], unordered |
|
Description |
This is a placeholder. It informs bindings of this Information Model as to the valid locations for the inclusion that extend the parent class. |
6.20 Prediction Class Description
The PIM for the Prediction data model is shown in Figure 6.19.

Figure 6.19 — Prediction class diagram.
Table 6.169 Description of the ‘Prediction’ class.
|
Descriptor |
Definition |
|---|---|
|
Class name |
Prediction |
|
Class type |
Container |
|
Parents |
Control |
|
Children |
[ usage, prediction type, number of prediction choices displayed, lexicon, application, extension ], unordered |
|
Description |
Collection of data element that state needs and preferences for how to configure a prediction system. |
6.20.1 259B‘Usage’ Attribute Description
Table 6.170 Description of the ‘usage’ attribute for the Prediction class.
|
Descriptor |
Definition |
|---|---|
|
Attribute name |
usage |
|
Data type |
Enumerated vocabulary: Usage_Vocabulary |
|
Value space |
The enumerated vocabulary is: { required | preferred | optionally use | prohibited }. Default=preferred. |
|
Multiplicity |
[0..1] |
|
Description |
Rating for the collection of AfA needs and preferences. The value space for this vocabulary is approved by 1EdTech GLC. The syntax and semantics of the approved list of terms shall be supported by all software components implementing this Information Model. The value space for the vocabulary may be extended. Such extensions may be created and used only when no approved 1EdTech GLC value satisfies the expressive need of an implementing community to define the shape of a collection. |
6.20.2 260B‘Prediction Type’ Attribute Description
Table 6.171 Description of the ‘prediction type’ attribute for the Prediction class.
|
Descriptor |
Definition |
|---|---|
|
Attribute name |
prediction type |
|
Data type |
Enumerated vocabulary: Prediction_Type_Vocabulary |
|
Value space |
The enumerated vocabulary is: { letter | word | word completion | command }. Default=word completion. |
|
Multiplicity |
[1..unbounded], unordered |
|
Description |
Type of prediction to use. The value space for this vocabulary is approved by 1EdTech GLC. The syntax and semantics of the approved list of terms shall be supported by all software components implementing this Information Model. The value space for the vocabulary may be extended. Such extensions may be created and used only when no approved 1EdTech GLC value satisfies the expressive need of an implementing community to define the shape of a collection. |
6.20.3 261B‘Number of Prediction Choices Displayed’ Attribute Description
Table 6.172 Description of the ‘number of prediction choices displayed’ attribute for the Prediction class.
|
Descriptor |
Definition |
|---|---|
|
Attribute name |
number of prediction choices displayed |
|
Data type |
Integer |
|
Value space |
1 ≤ number of prediction choices displayed. Default=5. |
|
Multiplicity |
[0..1] |
|
Description |
Number of predicted elements to display. |
6.20.4 262B‘Lexicon’ Attribute Description
Table 6.173 Description of the ‘lexicon’ attribute for the Prediction class.
|
Descriptor |
Definition |
|---|---|
|
Attribute name |
lexicon |
|
Data type |
URI |
|
Value space |
See Table 6.1. |
|
Multiplicity |
[0..1] |
|
Description |
A data element identifying an external user defined lexicon file. |
6.20.5 263B‘Application’ Attribute Description
Table 6.174 Description of the ‘application’ attribute for the Prediction class.
|
Descriptor |
Definition |
|---|---|
|
Attribute name |
application |
|
Data type |
Application |
|
Value space |
Container |
|
Multiplicity |
[0..unbounded], unordered |
|
Description |
Collection of needs and preferences for how to configure vendor-specific parameters of assistive technology. |
6.20.6 264B‘Extension’ Attribute Description
Table 6.175 Description of the ‘extension’ attribute for the Prediction class.
|
Descriptor |
Definition |
|---|---|
|
Attribute name |
extension |
|
Data type |
Unspecified |
|
Value space |
Defined in terms of how the Information Model is realized by a binding. |
|
Multiplicity |
[0..unbounded], unordered |
|
Description |
This is a placeholder. It informs bindings of this Information Model as to the valid locations for the inclusion that extend the parent class. |
6.21 Structural_Navigation Class Description
The PIM for the Structural_Navigation data model is shown in Figure 6.20.

Figure 6.20 — Structural_Navigation class diagram.
Table 6.176 Description of the ‘Structural_Navigation’ class.
|
Descriptor |
Definition |
|---|---|
|
Class name |
Structural_Navigation |
|
Class type |
Container |
|
Parents |
Control |
|
Children |
[ usage, navigation strategy, tale of contents, application, extension ], unordered |
|
Description |
Collection of needs and preferences for how to move through content using the structure of the content. |
6.21.1 ‘Usage’ Attribute Description
Table 6.177 Description of the ‘usage’ attribute for the Structural_Navigation class.
|
Descriptor |
Definition |
|---|---|
|
Attribute name |
usage |
|
Data type |
Enumerated vocabulary: Usage_Vocabulary |
|
Value space |
The enumerated vocabulary is: { required | preferred | optionally use | prohibited }. Default=preferred. |
|
Multiplicity |
[0..1] |
|
Description |
Rating for the collection of AfA needs and preferences. The value space for this vocabulary is approved by 1EdTech GLC. The syntax and semantics of the approved list of terms shall be supported by all software components implementing this Information Model. The value space for the vocabulary may be extended. Such extensions may be created and used only when no approved 1EdTech GLC value satisfies the expressive need of an implementing community to define the shape of a collection. |
6.21.2 266B‘Navigation Strategy’ Attribute Description
Table 6.178 Description of the ‘navigation strategy’ attribute for the Structural_Navigation class.
|
Descriptor |
Definition |
|---|---|
|
Attribute name |
navigation strategy |
|
Data type |
Enumerated vocabulary: Navigation_Strategy_Vocabulary |
|
Value space |
The enumerated vocabulary is: { breadth first | depth first }. Default=depth first. |
|
Multiplicity |
[0..1] |
|
Description |
How focus should move through a navigation structure. The value space for this vocabulary is approved by 1EdTech GLC. The syntax and semantics of the approved list of terms shall be supported by all software components implementing this Information Model. The value space for the vocabulary may be extended. Such extensions may be created and used only when no approved 1EdTech GLC value satisfies the expressive need of an implementing community to define the shape of a collection. |
6.21.3 267B‘Table of Contents’ Attribute Description
Table 6.179 Description of the ‘table of contents’ attribute for the Structural_Navigation class.
|
Descriptor |
Definition |
|---|---|
|
Attribute name |
table of contents |
|
Data type |
Boolean |
|
Value space |
Enumerated as: { true | false }. Default=true. |
|
Multiplicity |
[0..1] |
|
Description |
Preference to use a table of contents for navigation. |
6.21.4 268B‘Application’ Attribute Description
Table 6.180 Description of the ‘application’ attribute for the Structural_Navigation class.
|
Descriptor |
Definition |
|---|---|
|
Attribute name |
application |
|
Data type |
Application |
|
Value space |
Container |
|
Multiplicity |
[0..unbounded], unordered |
|
Description |
Collection of needs and preferences for how to configure vendor-specific parameters of assistive technology. |
6.21.5 269B‘Extension’ Attribute Description
Table 6.181 Description of the ‘extension’ attribute for the Structural_Navigation class.
|
Descriptor |
Definition |
|---|---|
|
Attribute name |
extension |
|
Data type |
Unspecified |
|
Value space |
Defined in terms of how the Information Model is realized by a binding. |
|
Multiplicity |
[0..unbounded], unordered |
|
Description |
This is a placeholder. It informs bindings of this Information Model as to the valid locations for the inclusion that extend the parent class. |
6.22 Sticky_Keys Class Description
The PIM for the Sticky_Keys data model is shown in Figure 6.21.

Figure 6.21 — Sticky_Keys class diagram.
Table 6.182 Description of the ‘Sticky_Keys’ class.
|
Descriptor |
Definition |
|---|---|
|
Class name |
Sticky_Keys |
|
Class type |
Container |
|
Parents |
Keyboard_Enhancement, Alternative_Keyboard |
|
Children |
[ modifier indication, extension ], unordered |
|
Description |
Collection of needs and preferences for the use of sticky keys. |
6.22.1 270B‘Modifier Indication’ Attribute Description
Table 6.183 Description of the ‘modifier indication’ attribute for the Sticky_Keys class.
|
Descriptor |
Definition |
|---|---|
|
Attribute name |
Modifier indication |
|
Data type |
Boolean |
|
Value space |
Enumerated as: { true | false }. Default=true. |
|
Multiplicity |
[0..1] |
|
Description |
Preference to play a sound when a modifier key is pressed. |
6.22.2 271B‘Extension’ Attribute Description
Table 6.184 Description of the ‘extension’ attribute for the Sticky_Keys class.
|
Descriptor |
Definition |
|---|---|
|
Attribute name |
extension |
|
Data type |
Unspecified |
|
Value space |
Defined in terms of how the Information Model is realized by a binding. |
|
Multiplicity |
[0..unbounded], unordered |
|
Description |
This is a placeholder. It informs bindings of this Information Model as to the valid locations for the inclusion that extend the parent class. |
6.23 Repeat_Keys Class Description
The PIM for the Repeat_Keys data model is shown in Figure 6.22.

Figure 6.22 — Repeat_Keys class diagram.
Table 6.185 Description of the ‘Repeat_Keys’ class.
|
Descriptor |
Definition |
|---|---|
|
Class name |
Repeat_Keys |
|
Class type |
Container |
|
Parents |
Keyboard_Enhancement, Alternative_Keyboard |
|
Children |
[ automatic delay, automatic repeat rate, extension ], unordered |
|
Description |
Collection of needs and preferences for the use of repeat keys. |
6.23.1 272B‘Automatic Delay’ Attribute Description
Table 6.186 Description of the ‘automatic delay’ attribute for the Repeat_Keys class.
|
Descriptor |
Definition |
|---|---|
|
Attribute name |
automatic delay |
|
Data type |
Boolean |
|
Value space |
Enumerated as: { true | false}. Default=true. |
|
Multiplicity |
[0..1] |
|
Description |
Time that a system using repeat keys should wait before auto-repeat engages.
|
6.23.2 273B‘Automatic Repeat Rate’ Attribute Description
Table 6.186 Description of the ‘automatic repeat rate’ attribute for the Repeat_Keys class.
|
Descriptor |
Definition |
|---|---|
|
Attribute name |
automatic repeat rate |
|
Data type |
Decimal (10, 4) |
|
Value space |
0.0 ≤ automatic repeat rate ≤ 1.0. Default=0.5. |
|
Multiplicity |
[0..1] |
|
Description |
Rate at which keys should be repeated when repeat keys is being used. NOTE Use 0.0 = “short”, 0.5 = “medium”, 1.0 = “long”. |
6.23.3 274B‘Extension’ Attribute Description
Table 6.187 Description of the ‘extension’ attribute for the Repeat_Keys class.
|
Descriptor |
Definition |
|---|---|
|
Attribute name |
extension |
|
Data type |
Unspecified |
|
Value space |
Defined in terms of how the Information Model is realized by a binding. |
|
Multiplicity |
[0..unbounded], unordered |
|
Description |
This is a placeholder. It informs bindings of this Information Model as to the valid locations for the inclusion that extend the parent class. |
6.24 Slow_Keys Class Description
The PIM for the Slow_Keys data model is shown in Figure 6.23.

Figure 6.23 — Slow_Keys class diagram.
Table 6.188 Description of the ‘Slow_Keys’ class.
|
Descriptor |
Definition |
|---|---|
|
Class name |
Slow_keys |
|
Class type |
Container |
|
Parents |
Keyboard_Enhancement, Alternative_Keyboard |
|
Children |
[ slow keys interval, extension ], unordered |
|
Description |
Collection of needs and preferences for the use of slow keys. |
6.24.1 275B‘Slow Keys Interval’ Attribute Description
Table 6.189 Description of the ‘slow keys interval’ attribute for the Slow_Keys class.
|
Descriptor |
Definition |
|---|---|
|
Attribute name |
slow keys interval |
|
Data type |
Decimal (10, 4) |
|
Value space |
0.0 ≤ slow keys interval ≤ 1.0. Default=0.2. |
|
Multiplicity |
[0..1] |
|
Description |
Interval before a key press is detected when slow keys is being used . NOTE: Use 0.0 = “slow”, 0.5 = “medium”, 1.0 = “fast”. |
6.24.2 276B‘Extension’ Attribute Description
Table 6.190 Description of the ‘extension’ attribute for the Slow_Keys class.
|
Descriptor |
Definition |
|---|---|
|
Attribute name |
extension |
|
Data type |
Unspecified |
|
Value space |
Defined in terms of how the Information Model is realized by a binding. |
|
Multiplicity |
[0..unbounded], unordered |
|
Description |
This is a placeholder. It informs bindings of this Information Model as to the valid locations for the inclusion that extend the parent class. |
6.25 Debounce Class Description
The PIM for the Debounce data model is shown in Figure 6.24.

Figure 6.24 — Debounce class diagram.
Table 6.191 Description of the ‘Debounce’ class.
|
Descriptor |
Definition |
|---|---|
|
Class name |
Debounce |
|
Class type |
Container |
|
Parents |
Keyboard_Enhancement, Alternative_Keyboard |
|
Children |
[ debounce interval, extension ], unordered |
|
Description |
Collection of needs and preferences for the use of debounce. |
6.25.1 277B‘Debounce Interval’ Attribute Description
Table 6.192 Description of the ‘debounce interval’ attribute for the Debounce class.
|
Descriptor |
Definition |
|---|---|
|
Attribute name |
debounce interval |
|
Data type |
Decimal (10, 4) |
|
Value space |
0.0 ≤ debounce interval ≤ 1.0. Default=0.5. |
|
Multiplicity |
[0..1] |
|
Description |
Interval, in seconds, repeated keystrokes presses of the same character key are ignored when debounce is being used. NOTE This value is in seconds. |
6.25.2 278B‘Extension’ Attribute Description
Table 6.193 Description of the ‘extension’ attribute for the Debounce class.
|
Descriptor |
Definition |
|---|---|
|
Attribute name |
extension |
|
Data type |
Unspecified |
|
Value space |
Defined in terms of how the Information Model is realized by a binding. |
|
Multiplicity |
[0..unbounded], unordered |
|
Description |
This is a placeholder. It informs bindings of this Information Model as to the valid locations for the inclusion that extend the parent class. |
6.26 Point_and_Click_Selection Class Description
The PIM for the Point_and_Click_Selection data model is shown in Figure 6.25.

Figure 6.25 — Point_and_Click_Selection class diagram.
Table 6.194 Description of the ‘Point_and_Click_Selection’ class.
|
Descriptor |
Definition |
|---|---|
|
Class name |
Point_and_Click_Selection |
|
Class type |
Container |
|
Parents |
Onscreen_Keyboard |
|
Children |
[ switch delay, extension ], unordered |
|
Description |
Collection of needs and preferences for the use of a point-and-click interface. |
6.26.1 279B‘Switch Delay’ Attribute Description
Table 6.195 Description of the ‘switch delay’ attribute for the Point_and_Click_Selection class.
|
Descriptor |
Definition |
|---|---|
|
Attribute name |
switch delay |
|
Data type |
Decimal (10, 4) |
|
Value space |
0.0 ≤ switch delay. Default=0.0. |
|
Multiplicity |
[0..1] |
|
Description |
Delay in seconds before recognizing a switch press. NOTE This value is in seconds. |
6.26.2 280B‘Extension’ Attribute Description
Table 6.196 Description of the ‘extension’ attribute for the Point_and_Click_Selection class.
|
Descriptor |
Definition |
|---|---|
|
Attribute name |
extension |
|
Data type |
Unspecified |
|
Value space |
Defined in terms of how the Information Model is realized by a binding. |
|
Multiplicity |
[0..unbounded], unordered |
|
Description |
This is a placeholder. It informs bindings of this Information Model as to the valid locations for the inclusion that extend the parent class. |
6.27 Point_and_Dwell_Selection Class Description
The PIM for the Point_and_Dwell_Selection data model is shown in Figure 6.26.

Figure 6.26 — Point_and_Dwell_Selection class diagram.
Table 6.197 Description of the ‘Point_and_Dwell_Selection’ class.
|
Descriptor |
Definition |
|---|---|
|
Class name |
Point_and_Dwell_Selection |
|
Class type |
Container |
|
Parents |
Onscreen_Keyboard |
|
Children |
[ dwell time, extension ], unordered |
|
Description |
Collection of needs and preferences for the use of a point-and-dwell interface. |
6.27.1 281B‘Dwell Time’ Attribute Description
Table 6.198 Description of the ‘dwell time’ attribute for the Point_and_Dwell_Selection class.
|
Descriptor |
Definition |
|---|---|
|
Attribute name |
dwell time |
|
Data type |
Decimal (10, 4) |
|
Value space |
0.0 < dwell time. Default=0.5. |
|
Multiplicity |
[0..1] |
|
Description |
Time in seconds to dwell in order to deem that a selection has been made when point-and-dwell is being used. NOTE This value is in seconds. |
6.27.2 282B‘Extension’ Attribute Description
Table 6.199 Description of the ‘extension’ attribute for the Point_and_Dwell_Selection class.
|
Descriptor |
Definition |
|---|---|
|
Attribute name |
extension |
|
Data type |
Unspecified |
|
Value space |
Defined in terms of how the Information Model is realized by a binding. |
|
Multiplicity |
[0..unbounded], unordered |
|
Description |
This is a placeholder. It informs bindings of this Information Model as to the valid locations for the inclusion that extend the parent class. |
6.28 Automatic_Scanning Class Description
The PIM for the Automatic Scanning data model is shown in Figure 6.27.

Figure 6.27 — Automatic_Scanning class diagram.
Table 6.200 Description of the ‘Automatic_Scanning’ class.
|
Descriptor |
Definition |
|---|---|
|
Class name |
Automatic_Scanning |
|
Class type |
Container |
|
Parents |
Onboard_Keyboard |
|
Children |
[ scan speed, scan switch delay, switch port, automatic scan initial delay, automatic scan repeat, switch assignment, extension ], unordered |
|
Description |
Collection of needs and preferences for the use of an automatic scanning interface. |
6.28.1 283B‘Scan Speed’ Attribute Description
Table 6.201 Description of the ‘scan speed’ attribute for the Automatic_Scanning class.
|
Descriptor |
Definition |
|---|---|
|
Attribute name |
scan speed |
|
Data type |
Decimal (10, 4) |
|
Value space |
0.0 < scan speed. Default=1.0. |
|
Multiplicity |
[0..1] |
|
Description |
Scanning speed, in seconds, before a system moves on to the next item or row. NOTE 1: The scan speed may not be less than the scan switch delay. NOTE 2: This value is in seconds. |
6.28.2 284B‘Scan Switch Delay’ Attribute Description
Table 6.202 Description of the ‘scan switch delay’ attribute for the Automatic_Scanning class.
|
Descriptor |
Definition |
|---|---|
|
Attribute name |
scan switch delay |
|
Data type |
Decimal (10, 4) |
|
Value space |
0.0 ≤ scan switch delay. Default=0.0. |
|
Multiplicity |
[0..unbounded], unordered |
|
Description |
Delay, in seconds, before a switch activation is recognized. NOTE This value is in seconds. |
6.28.3 285B‘Switch Port’ Attribute Description
Table 6.203 Description of the ‘switch port’ attribute for the Automatic_Scanning class.
|
Descriptor |
Definition |
|---|---|
|
Attribute name |
Switch port |
|
Data type |
Enumerated vocabulary: Switch_Port_Vocabulary |
|
Value space |
The enumerated vocabulary is: { ps/2 | game | serial | usb | firewire | infrared | bluetooth }. Default=usb. |
|
Multiplicity |
[0..1] |
|
Description |
Port used by a switch input. The value space for this vocabulary is approved by 1EdTech GLC. The syntax and semantics of the approved list of terms shall be supported by all software components implementing this Information Model. The value space for the vocabulary may be extended. Such extensions may be created and used only when no approved 1EdTech GLC value satisfies the expressive need of an implementing community to define the shape of a collection. |
6.28.4 286B‘Automatic Scan Initial Delay’ Attribute Description
Table 6.204 Description of the ‘automatic scan initial delay’ attribute for the Automatic_Scanning class.
|
Descriptor |
Definition |
|---|---|
|
Attribute name |
automatic scan initial delay |
|
Data type |
Decimal (10, 4) |
|
Value space |
0.0 ≤ automatic scan initial delay. Default=0.0. |
|
Multiplicity |
[0..1] |
|
Description |
Delay, in seconds, after a switch activation is recognized before a scan is initiated. NOTE This value is in seconds. |
6.28.5 287B‘Automatic Scan Repeat’ Attribute Description
Table 6.205 Description of the ‘automatic scan repeat’ attribute for Automatic_Scanning class.
|
Descriptor |
Definition |
|---|---|
|
Attribute name |
automatic scan repeat |
|
Data type |
Enumerated vocabulary: Auto_Scan_Repeat_Vocabulary |
|
Value space |
The enumerated vocabulary is: { 1 | 2 | 3 | 4 | 5 | infinity }. Default=1. |
|
Multiplicity |
[0..1] |
|
Description |
Number of times an automatic scanning interface should repeat a row before escaping to a higher level and continuing a scan. The value space for this vocabulary is approved by 1EdTech GLC. The syntax and semantics of the approved list of terms shall be supported by all software components implementing this Information Model. The value space for the vocabulary may be extended. Such extensions may be created and used only when no approved 1EdTech GLC value satisfies the expressive need of an implementing community to define the shape of a collection. |
6.28.6 288B‘Switch Assignment’ Attribute Description
Table 6.206 Description of the ‘switch assignment’ attribute for the Automatic_Scanning class.
|
Descriptor |
Definition |
|---|---|
|
Attribute name |
switch assignment |
|
Data type |
Switch_Assignment |
|
Value space |
Container |
|
Multiplicity |
[1..unbounded], unordered |
|
Description |
Collection of data elements that states a preference for an assigned function of a numbered switch. |
6.28.7 289B‘Extension’ Attribute Description
Table 6.207 Description of the ‘extension’ attribute for the Automatic_Scanning class.
|
Descriptor |
Definition |
|---|---|
|
Attribute name |
extension |
|
Data type |
Unspecified |
|
Value space |
Defined in terms of how the Information Model is realized by a binding. |
|
Multiplicity |
[0..unbounded], unordered |
|
Description |
This is a placeholder. It informs bindings of this Information Model as to the valid locations for the inclusion that extend the parent class. |
6.29 Inverse_Scanning Class Description
The PIM for the Inverse Scanning data model is shown in Figure 6.28.

Figure 6.28 — Inverse_Scanning class diagram.
Table 6.208 Description of the ‘Inverse_Scanning’ class.
|
Descriptor |
Definition |
|---|---|
|
Class name |
Inverse_Scanning |
|
Class type |
Container |
|
Parents |
Onscreen_Keyboard |
|
Children |
[ scan speed, scan switch delay, switch port, dwell time, switch assignment, extension ], unordered |
|
Description |
Collection of needs and preferences for the use of an inverse scanning interface. |
6.29.1 ‘Scan Speed’ Attribute Description
Table 6.209 Description of the ‘scan speed’ attribute for the Inverse_Scanning class.
|
Descriptor |
Definition |
|---|---|
|
Attribute name |
scan speed |
|
Data type |
Decimal (10, 4) |
|
Value space |
0.0 < scan speed. Default=1.0. |
|
Multiplicity |
[0..1] |
|
Description |
Scanning speed, in seconds, before a system moves on to the next item or row. NOTE 1: The scan speed may not be less than scan switch delay. NOTE 2: This value is in seconds. |
6.29.2 291B‘Scan Switch Delay’ Attribute Description
Table 6.210 Description of the ‘scan switch delay’ attribute for the Inverse_Scanning class.
|
Descriptor |
Definition |
|---|---|
|
Attribute name |
scan switch delay |
|
Data type |
Decimal (10, 4) |
|
Value space |
0.0 ≤ scan switch delay. Default=0.0. |
|
Multiplicity |
[0..unbounded], unordered |
|
Description |
Delay, in seconds, before a switch activation is recognized. NOTE This value is in seconds. |
6.29.3 292B‘Switch Support’ Attribute Description
Table 6.211 Description of the ‘switch support’ attribute for the Inverse_Scanning class.
|
Descriptor |
Definition |
|---|---|
|
Attribute name |
Switch port |
|
Data type |
Enumerated vocabulary: Switch_Port_Vocabulary |
|
Value space |
The enumerated vocabulary is: { ps/2 | game | serial | usb | firewire | infrared | bluetooth }. Default=usb. |
|
Multiplicity |
[0..1] |
|
Description |
Port used by a switch input. The value space for this vocabulary is approved by 1EdTech GLC. The syntax and semantics of the approved list of terms shall be supported by all software components implementing this Information Model. The value space for the vocabulary may be extended. Such extensions may be created and used only when no approved 1EdTech GLC value satisfies the expressive need of an implementing community to define the shape of a collection. |
6.29.4 293B‘Dwell Time’ Attribute Description
Table 6.212 Description of the ‘dwell time’ attribute for the Inverse_Scanning class.
|
Descriptor |
Definition |
|---|---|
|
Attribute name |
dwell time |
|
Data type |
Decimal (10, 4) |
|
Value space |
0.0 < dwell time. Default=0.5. |
|
Multiplicity |
[0..1] |
|
Description |
Time in seconds to dwell in order to deem that a selection has been made when point-and-dwell is being used. NOTE: This value is in seconds. |
6.29.5 294B‘Switch Assignment’ Attribute Description
Table 6.213 Description of the ‘switch assignment’ attribute for the Inverse_Scanning class.
|
Descriptor |
Definition |
|---|---|
|
Attribute name |
switch assignment |
|
Data type |
Switch_Assignment |
|
Value space |
Container |
|
Multiplicity |
[1..unbounded], unordered |
|
Description |
Collection of data elements that states a preference for an assigned function of a numbered switch. |
6.29.6 ‘Extension’ Attribute Description
Table 6.214 Description of the ‘extension’ attribute for the Inverse_Scanning class.
|
Descriptor |
Definition |
|---|---|
|
Attribute name |
extension |
|
Data type |
Unspecified |
|
Value space |
Defined in terms of how the Information Model is realized by a binding. |
|
Multiplicity |
[0..unbounded], unordered |
|
Description |
This is a placeholder. It informs bindings of this Information Model as to the valid locations for the inclusion that extend the parent class. |
6.30 Directed_Scanning Class Description
The PIM for the Directed Scanning data model is shown in Figure 6.29.

Figure 6.29 — Directed_Scanning class diagram.
Table 6.215 Description of the ‘Directed_Scanning’ class.
|
Descriptor |
Definition |
|---|---|
|
Class name |
Directed_Scanning |
|
Class type |
Container |
|
Parents |
Onscreen_Keyboard |
|
Children |
[ scan speed, switch port, dwell time, switch assignment, extension ], unordered |
|
Description |
Collection of needs and preferences for the use of a directed scanning interface. |
6.30.1 296B‘Scan Speed’ Attribute Description
Table 6.216 Description of the ‘scan speed’ attribute for the Directed_Scanning class.
|
Descriptor |
Definition |
|---|---|
|
Attribute name |
scan speed |
|
Data type |
Decimal (10, 4) |
|
Value space |
0.0 < scan speed. Default=1.0. |
|
Multiplicity |
[0..1] |
|
Description |
Scanning speed, in seconds, before a system moves on to the next item or row. NOTE 1: The scan speed may not be less than scan switch delay. NOTE 2: This value is in seconds. |
6.30.2 297B‘Switch Support’ Attribute Description
Table 6.217 Description of the ‘switch support’ attribute for the Directed_Scanning class.
|
Descriptor |
Definition |
|---|---|
|
Attribute name |
Switch port |
|
Data type |
Enumerated vocabulary: Switch_Port_Vocabulary |
|
Value space |
The enumerated vocabulary is: { ps/2 | game | serial | usb | firewire | infrared | bluetooth }. Default=usb. |
|
Multiplicity |
[0..1] |
|
Description |
Port used by a switch input. The value space for this vocabulary is approved by 1EdTech GLC. The syntax and semantics of the approved list of terms shall be supported by all software components implementing this Information Model. The value space for the vocabulary may be extended. Such extensions may be created and used only when no approved 1EdTech GLC value satisfies the expressive need of an implementing community to define the shape of a collection. |
6.30.3 298B‘Dwell Time’ Attribute Description
Table 6.218 Description of the ‘dwell time’ attribute for the Directed_Scanning class.
|
Descriptor |
Definition |
|---|---|
|
Attribute name |
dwell time |
|
Data type |
Decimal (10, 4) |
|
Value space |
0.0 < dwell time. Default=0.5. |
|
Multiplicity |
[0..1] |
|
Description |
Time in seconds to dwell in order to deem that a selection has been made when point-and-dwell is being used. NOTE: This value is in seconds. |
6.30.4 299B‘Switch Assignment’ Attribute Description
Table 6.219 Description of the ‘switch assignment’ attribute for the Directed_Scanning class.
|
Descriptor |
Definition |
|---|---|
|
Attribute name |
switch assignment |
|
Data type |
Switch_Assignment |
|
Value space |
Container |
|
Multiplicity |
[1..unbounded], unordered |
|
Description |
Collection of data elements that states a preference for an assigned function of a numbered switch. |
6.30.5 300B‘Extension’ Attribute Description
Table 6.220 Description of the ‘extension’ attribute for the Directed_Scanning class.
|
Descriptor |
Definition |
|---|---|
|
Attribute name |
extension |
|
Data type |
Unspecified |
|
Value space |
Defined in terms of how the Information Model is realized by a binding. |
|
Multiplicity |
[0..unbounded], unordered |
|
Description |
This is a placeholder. It informs bindings of this Information Model as to the valid locations for the inclusion that extend the parent class. |
6.31 Code_Selection Class Description
The PIM for the Automatic Scanning data model is shown in Figure 6.30.

Figure 6.30 — Code_Selection class diagram.
Table 6.221 Description of the ‘Code_Selection’ class.
|
Descriptor |
Definition |
|---|---|
|
Class name |
Code_Selection |
|
Class type |
Container |
|
Parents |
Onscreen_Keyboard |
|
Children |
[ code, number of inputs, code termination, selection method, switch port, custom code, extension ], unordered |
|
Description |
Collection of needs and preferences for the use of code selection. |
6.31.1 301B‘Code’ Attribute Description
Table 6.222 Description of the ‘code’ attribute for the Code_Selection class.
|
Descriptor |
Definition |
|---|---|
|
Attribute name |
code |
|
Data type |
Enumerated vocabulary: Code_Vocabulary |
|
Value space |
The enumerated vocabulary is: { morse | quartering | eight cell | chordic }. Default=morse. |
|
Multiplicity |
[0..1] |
|
Description |
What code to use to represent possible inputs. The value space for this vocabulary is approved by 1EdTech GLC. The syntax and semantics of the approved list of terms shall be supported by all software components implementing this Information Model. The value space for the vocabulary may be extended. Such extensions may be created and used only when no approved 1EdTech GLC value satisfies the expressive need of an implementing community to define the shape of a collection. |
6.31.2 302B‘Number of Inputs’ Attribute Description
Table 6.223 Description of the ‘number of inputs’ attribute for the Code_Selection class.
|
Descriptor |
Definition |
|---|---|
|
Attribute name |
number of inputs |
|
Data type |
Integer |
|
Value space |
1 ≤ number of inputs. Default=2. |
|
Multiplicity |
[0..1] |
|
Description |
Number of switches, keys or cells available to enter a code. |
6.31.3 303B‘Code Termination’ Attribute Description
Table 6.224 Description of the ‘code termination’ attribute for the Code_Selection class.
|
Descriptor |
Definition |
|---|---|
|
Attribute name |
code termination |
|
Data type |
Code_Termination |
|
Value space |
Container |
|
Multiplicity |
[0..1] |
|
Description |
Collection of data elements that states a preference for a method to use at the end of a code for variable-length codes. |
6.31.4 304B‘Selection Method’ Attribute Description
Table 6.225 Description of the ‘selection method’ attribute for the Code_Selection class.
|
Descriptor |
Definition |
|---|---|
|
Attribute name |
selection method |
|
Data type |
Enumerated vocabulary: Selection_Method_Vocabulary |
|
Value space |
The enumerated vocabulary is: { point-and-dwell | point-and-click }. |
|
Multiplicity |
[0..1] |
|
Description |
Selection method to use to activate a key. The value space for this vocabulary is approved by 1EdTech GLC. The syntax and semantics of the approved list of terms shall be supported by all software components implementing this Information Model. The value space for the vocabulary may be extended. Such extensions may be created and used only when no approved 1EdTech GLC value satisfies the expressive need of an implementing community to define the shape of a collection. |
6.31.5 305B‘Switch Port’ Attribute Description
Table 6.226 Description of the ‘switch port’ attribute for the Code_Selection class.
|
Descriptor |
Definition |
|---|---|
|
Attribute name |
Switch port |
|
Data type |
Enumerated vocabulary: Switch_Port_Vocabulary |
|
Value space |
The enumerated vocabulary is: { ps/2 | game | serial | usb | firewire | infrared | bluetooth }. Default=usb. |
|
Multiplicity |
[0..1] |
|
Description |
Port used by a switch input. The value space for this vocabulary is approved by 1EdTech GLC. The syntax and semantics of the approved list of terms shall be supported by all software components implementing this Information Model. The value space for the vocabulary may be extended. Such extensions may be created and used only when no approved 1EdTech GLC value satisfies the expressive need of an implementing community to define the shape of a collection. |
6.31.6 306B‘Custom Code’ Attribute Description
Table 6.227 Description of the ‘custom code’ attribute for the Code_Selection class.
|
Descriptor |
Definition |
|---|---|
|
Attribute name |
custom code |
|
Data type |
URI |
|
Value space |
See Table 6.1. |
|
Multiplicity |
[0..1] |
|
Description |
Data element identifying an external document containing a specification of a custom code scheme. |
6.31.7 307B‘Extension’ Attribute Description
Table 6.228 Description of the ‘extension’ attribute for the Code_Selection class.
|
Descriptor |
Definition |
|---|---|
|
Attribute name |
extension |
|
Data type |
Unspecified |
|
Value space |
Defined in terms of how the Information Model is realized by a binding. |
|
Multiplicity |
[0..unbounded], unordered |
|
Description |
This is a placeholder. It informs bindings of this Information Model as to the valid locations for the inclusion that extend the parent class. |
6.32 Resizable_Keys Class Description
The PIM for the Resizable_Keys data model is shown in Figure 6.31.

Figure 6.31 — Resizable_Keys class diagram.
Table 6.229 Description of the ‘Resizable_Keys’ class.
|
Descriptor |
Definition |
|---|---|
|
Class name |
Resizable_Keys |
|
Class type |
Container |
|
Parents |
Alternative_Keyboard |
|
Children |
[ key height absolute, key width absolute, key spacing absolute, extension ], unordered |
|
Description |
Collection of data elements that states a preference for how to configure keys when an alternative keyboard allows key sizes to be adjusted. |
6.32.1 308B‘Key Height Absolute’ Attribute Description
Table 6.230 Description of the ‘key height absolute’ attribute for the Resizable_Keys class.
|
Descriptor |
Definition |
|---|---|
|
Attribute name |
key height absolute |
|
Data type |
Integer |
|
Value space |
1 ≤ key height absolute. Default=10. |
|
Multiplicity |
[0..1] |
|
Description |
Height, in millimeters, of a key in an alternative keyboard. NOTE This value is in millimeters. |
6.32.2 309B‘Key Width Absolute’ Attribute Description
Table 6.231 Description of the ‘key width absolute’ attribute for the Resizable_Keys class.
|
Descriptor |
Definition |
|---|---|
|
Attribute name |
key width absolute |
|
Data type |
Integer |
|
Value space |
1 ≤ key width absolute. Default=10. |
|
Multiplicity |
[0..1] |
|
Description |
Height, in millimeters, of a key in an alternative keyboard. NOTE This value is in millimeters. |
6.32.3 310B‘Key Spacing Absolute’ Attribute Description
Table 6.232 Description of the ‘key spacing absolute’ attribute for the Resizable_Keys class.
|
Descriptor |
Definition |
|---|---|
|
Attribute name |
key spacing absolute |
|
Data type |
Integer |
|
Value space |
0 ≤ key spacing absolute. Default=0. |
|
Multiplicity |
[0..1] |
|
Description |
Spacing, in millimeters, between keys in an alternative keyboard. NOTE This value is in millimeters. |
6.32.4 311B‘Extension’ Attribute Description
Table 6.233 Description of the ‘extension’ attribute for the Resizable_Keys class.
|
Descriptor |
Definition |
|---|---|
|
Attribute name |
extension |
|
Data type |
Unspecified |
|
Value space |
Defined in terms of how the Information Model is realized by a binding. |
|
Multiplicity |
[0..unbounded], unordered |
|
Description |
This is a placeholder. It informs bindings of this Information Model as to the valid locations for the inclusion that extend the parent class. |
6.33 Relative_Pointing Class Description
The PIM for the Relative_pointing data model is shown in Figure 6.32.

Figure 6.32 — Relative_Pointing class diagram.
Table 6.234 Description of the ‘Relative_Pointing’ class.
|
Descriptor |
Definition |
|---|---|
|
Class name |
Relative_Pointing |
|
Class type |
Container |
|
Parents |
Alternative_Pointing |
|
Children |
[ cursor speed, cursor acceleration, extension ], unordered |
|
Description |
Collection of needs and preferences for how to configure a relative pointing device. NOTE: Mutually exclusive with absolute pointing. |
6.33.1 312B‘Cursor Speed’ Attribute Description
Table 6.235 Description of the ‘cursor speed’ attribute for the Relative_Pointing class.
|
Descriptor |
Definition |
|---|---|
|
Attribute name |
cursor speed |
|
Data type |
Decimal (10, 4) |
|
Value space |
0.0 ≤ cursor speed ≤ 1.0. Default=0.5. |
|
Multiplicity |
[0..1] |
|
Description |
Speed at which a “mouse” cursor or relative pointing device moves across the screen. NOTE Use 0.0 = “slow”, 0.5 = “medium”, 1.0 = “fast”. |
6.33.2 313B‘Cursor Acceleration’ Attribute Description
Table 6.236 Description of the ‘cursor acceleration’ attribute for the Relative_Pointing class.
|
Descriptor |
Definition |
|---|---|
|
Attribute name |
cursor acceleration |
|
Data type |
Decimal (10, 4) |
|
Value space |
0.0 ≤ cursor acceleration ≤ 1.0. Default=0.5. |
|
Multiplicity |
[0..1] |
|
Description |
Initial value for the acceleration of a “mouse” cursor or relative pointing device from rest to its closing speed. NOTE Use 0.0 = “slow”, 0.5 = “medium”, 1.0 = “fast”. |
6.33.3 314B‘Extension’ Attribute Description
Table 6.237 Description of the ‘extension’ attribute for the Relative_Pointing class.
|
Descriptor |
Definition |
|---|---|
|
Attribute name |
extension |
|
Data type |
Unspecified |
|
Value space |
Defined in terms of how the Information Model is realized by a binding. |
|
Multiplicity |
[0..unbounded], unordered |
|
Description |
This is a placeholder. It informs bindings of this Information Model as to the valid locations for the inclusion that extend the parent class. |
6.34 Dwell_Select Class Description
The PIM for the Dwell_Select data model is shown in Figure 6.33.

Figure 6.33 — Dwell_Select class diagram.
Table 6.238 Description of the ‘Dwell_Select’ class.
|
Descriptor |
Definition |
|---|---|
|
Class name |
Dwell_Select |
|
Class type |
Container |
|
Parents |
Alternative_Pointing |
|
Children |
[ use dwell select, dwell time, extension ], unordered |
|
Description |
Preference to use dwell for selection when using an alternative pointing device. NOTE Mutually exclusive with switch select. |
6.34.1 315B‘Use Dwell Select’ Attribute Description
Table 6.239 Description of the ‘use dwell select’ attribute for the Dwell_Select class.
|
Descriptor |
Definition |
|---|---|
|
Attribute name |
use dwell select |
|
Data type |
Boolean |
|
Value space |
Enumerated as: { true | false }. |
|
Multiplicity |
[0..1] |
|
Description |
Defines if the dwell selection is support. |
6.34.2 316B‘Dwell Time’ Attribute Description
Table 6.240 Description of the ‘dwell time’ attribute for the Dwell_Select class.
|
Descriptor |
Definition |
|---|---|
|
Attribute name |
dwell time |
|
Data type |
Decimal (10, 4) |
|
Value space |
0.0 < dwell time. Default=0.5. |
|
Multiplicity |
[0..1] |
|
Description |
Time in seconds to dwell in order to deem that a selection has been made when point-and-dwell is being used. NOTE: This value is in seconds. |
6.34.3 317B‘Extension’ Attribute Description
Table 6.241 Description of the ‘extension’ attribute for the Dwell_Select class.
|
Descriptor |
Definition |
|---|---|
|
Attribute name |
extension |
|
Data type |
Unspecified |
|
Value space |
Defined in terms of how the Information Model is realized by a binding. |
|
Multiplicity |
[0..unbounded], unordered |
|
Description |
This is a placeholder. It informs bindings of this Information Model as to the valid locations for the inclusion that extend the parent class. |
6.35 Command_And_Control Class Description
The PIM for the Command_And_Control data model is shown in Figure 6.34.

Figure 6.34 — Command_And_Control class diagram.
Table 6.242 Description of the ‘Command_And_Control’ class.
|
Descriptor |
Definition |
|---|---|
|
Class name |
Comamnd_And_Control |
|
Class type |
Container |
|
Parents |
Voice_Recognition |
|
Children |
[ vocabulary, conformation feedback, mouse control, extension ], unordered |
|
Description |
Collection of needs and preferences for a voice recognition system’s command and control settings. |
6.35.1 ‘Vocabulary’ Attribute Description
Table 6.243 Description of the ‘vocabulary’ attribute for the Command_And_Control class.
|
Descriptor |
Definition |
|---|---|
|
Attribute name |
vocabulary |
|
Data type |
Enumerated vocabulary: Vocabulary_Vocabulary |
|
Value space |
The enumerated vocabulary is: { contextual | natural }. Default=contextual. |
|
Multiplicity |
[0..1] |
|
Description |
Type of voice recognition system vocabulary to use. The value space for this vocabulary is approved by 1EdTech GLC. The syntax and semantics of the approved list of terms shall be supported by all software components implementing this Information Model. The value space for the vocabulary may be extended. Such extensions may be created and used only when no approved 1EdTech GLC value satisfies the expressive need of an implementing community to define the shape of a collection. |
6.35.2 ‘Confirmation Feedback’ Attribute Description
Table 6.244 Description of the ‘confirmation feedback’ attribute for the Command_And_Control class.
|
Descriptor |
Definition |
|---|---|
|
Attribute name |
confirmation feedback |
|
Data type |
Boolean |
|
Value space |
Enumerated as: { true | false }. Default=true. |
|
Multiplicity |
[0..1] |
|
Description |
Preference for a voice recognition system to provide auditory confirmation feedback for recognized commands. |
6.35.3 ‘Mouse Control’ Attribute Description
Table 6.245 Description of the ‘mouse control’ attribute for the Command_And_Control class.
|
Descriptor |
Definition |
|---|---|
|
Attribute name |
mouse control |
|
Data type |
Boolean |
|
Value space |
Enumerated as: { true | false }. Default=true. |
|
Multiplicity |
[0..1] |
|
Description |
Preference to use voice commands to control “mouse” movements. |
6.35.4 ‘Extension’ Attribute Description
Table 6.246 Description of the ‘extension’ attribute for the Command_And_Control class.
|
Descriptor |
Definition |
|---|---|
|
Attribute name |
extension |
|
Data type |
Unspecified |
|
Value space |
Defined in terms of how the Information Model is realized by a binding. |
|
Multiplicity |
[0..unbounded], unordered |
|
Description |
This is a placeholder. It informs bindings of this Information Model as to the valid locations for the inclusion that extend the parent class. |
6.36 Code_Termination Class Description
The PIM for the Code_Termination data model is shown in Figure 6.35.

Figure 6.35 — Code_Termination class diagram.
Table 6.247 Description of the ‘Code_Termination’ class.
|
Descriptor |
Definition |
|---|---|
|
Class name |
Code_Termination |
|
Class type |
Container |
|
Parents |
Code_Selection |
|
Children |
[ code termination signal, code rate, extension ], unordered |
|
Description |
Collection of needs and preferences for a method to use at the end of a code for variable-length codes. |
6.36.1 ‘Code Termination Signal’ Attribute Description
Table 6.248 Description of the ‘code termination signal’ attribute for Code_Termination class.
|
Descriptor |
Definition |
|---|---|
|
Attribute name |
code termination signal |
|
Data type |
Enumerated vocabulary: Code_Termination_Signal_Vocabulary |
|
Value space |
The enumerated vocabulary is: { switch | timed }. Default=switch. |
|
Multiplicity |
[1] |
|
Description |
Signal to use at the end of a code for variable-length codes. The value space for this vocabulary is approved by 1EdTech GLC. The syntax and semantics of the approved list of terms shall be supported by all software components implementing this Information Model. The value space for the vocabulary may be extended. Such extensions may be created and used only when no approved 1EdTech GLC value satisfies the expressive need of an implementing community to define the shape of a collection. |
6.36.2 ‘Code Rate’ Attribute Description
Table 6.249 Description of the ‘code rate’ attribute for the Code_Termination class.
|
Descriptor |
Definition |
|---|---|
|
Attribute name |
code rate |
|
Data type |
Decimal (10, 4) |
|
Value space |
0.5 ≤ code rate ≤ 20.0. Default=3.0. |
|
Multiplicity |
[0..1] |
|
Description |
Time, in seconds, available to enter a code. NOTE 1 This is only applicable when the code termination is "timed". NOTE 2 This value is in seconds |
6.36.3 ‘Extension’ Attribute Description
Table 6.250 Description of the ‘extension’ attribute for the Code_Termination class.
|
Descriptor |
Definition |
|---|---|
|
Attribute name |
extension |
|
Data type |
Unspecified |
|
Value space |
Defined in terms of how the Information Model is realized by a binding. |
|
Multiplicity |
[0..unbounded], unordered |
|
Description |
This is a placeholder. It informs bindings of this Information Model as to the valid locations for the inclusion that extend the parent class. |
6.37 Switch_Assignment Class Description
The PIM for the Automatic Scanning data model is shown in Figure 6.36.

Figure 6.36 — Switch_Assignment class diagram.
Table 6.251 Description of the ‘Switch_Assignment’ class.
|
Descriptor |
Definition |
|---|---|
|
Class name |
Switch_Assignment |
|
Class type |
Container |
|
Parents |
Automatic_Scanning, Inverse_Scanning, Directed_Scanng |
|
Children |
[ switch function, switch number, extension ], unordered |
|
Description |
Collection of data elements that states a preference for an assigned function of a numbered switch. |
6.37.1 ‘Switch Function’ Attribute Description
Table 6.252 Description of the ‘switch function’ attribute for the Switch_Assignment class.
|
Descriptor |
Definition |
|---|---|
|
Attribute name |
switch function |
|
Data type |
Enumerated vocabulary: Switch_Function_Vocabulary |
|
Value space |
The enumerated vocabulary is: { select | cancel | scan }. Default=select. |
|
Multiplicity |
[1] |
|
Description |
Function to assign to a particular switch number. The value space for this vocabulary is approved by 1EdTech GLC. The syntax and semantics of the approved list of terms shall be supported by all software components implementing this Information Model. The value space for the vocabulary may be extended. Such extensions may be created and used only when no approved 1EdTech GLC value satisfies the expressive need of an implementing community to define the shape of a collection. |
6.37.2 ‘Switch Number’ Attribute Description
Table 6.253 Description of the ‘switch number’ attribute for the Switch_Assignment class.
|
Descriptor |
Definition |
|---|---|
|
Attribute name |
switch number |
|
Data type |
Integer |
|
Value space |
[1] |
|
Multiplicity |
1 ≤ switch number. |
|
Description |
Switch number bound to the switch function. |
6.37.3 ‘Extension’ Attribute Description
Table 6.254 Description of the ‘extension’ attribute for the Switch_Assignment class.
|
Descriptor |
Definition |
|---|---|
|
Attribute name |
extension |
|
Data type |
Unspecified |
|
Value space |
Defined in terms of how the Information Model is realized by a binding. |
|
Multiplicity |
[0..unbounded], unordered |
|
Description |
This is a placeholder. It informs bindings of this Information Model as to the valid locations for the inclusion that extend the parent class. |
6.38 Content Class Description
The PIM for the Content data model is shown in Figure 6.37.

Figure 6.37 — Content class diagram.
Table 6.255 Description of the ‘Content’ class.
|
Descriptor |
Definition |
|---|---|
|
Class name |
Content |
|
Class type |
Container |
|
Parents |
Access_For_All_User |
|
Children |
[ adaptation preference, colour coding avoidance, hazard, support tool, extension], unordered |
|
Description |
Collection of needs and preferences for content, specifying any desired transformations or enhancements. |
6.38.1 ‘Adaptation Preference’ Attribute Description
Table 6.256 Description of the ‘adaptation preference’ attribute for the Content class.
|
Descriptor |
Definition |
|---|---|
|
Attribute name |
adaptation preference |
|
Data type |
Adaptation_Preference |
|
Value space |
Container |
|
Multiplicity |
[0..unbounded], unordered |
|
Description |
Collection of information that gives detailed information about an adaptation. |
6.38.2 ‘Colour Coding Avoidance’ Attribute Description
Table 6.257 Description of the ‘colour coding avoidance’ attribute for the Content class.
|
Descriptor |
Definition |
|---|---|
|
Attribute name |
colour coding avoidance |
|
Data type |
Boolean |
|
Value space |
Enumerated as: { true | false }. Default=false. |
|
Multiplicity |
[0..1] |
|
Description |
Preference for avoiding the communication of information by use of colour alone. |
6.38.3 ‘Hazard’ Attribute Description
Table 6.258 Description of the ‘hazard’ attribute for the Content class.
|
Descriptor |
Definition |
|---|---|
|
Attribute name |
hazard |
|
Data type |
Enumerated vocabulary: Hazard_Vocabulary |
|
Value space |
The enumerated vocabulary is: { flashing | sound | olfactory | motion simulation }. |
|
Multiplicity |
[0..unbounded], unordered |
|
Description |
A characteristic of a digital resource that may be specified as being dangerous to a user. EXAMPLE Flashing animations can trigger seizures in people with photosensitive epilepsy. The value space for this vocabulary is approved by 1EdTech GLC. The syntax and semantics of the approved list of terms shall be supported by all software components implementing this Information Model. The value space for the vocabulary may be extended. Such extensions may be created and used only when no approved 1EdTech GLC value satisfies the expressive need of an implementing community to define the shape of a collection. |
6.38. ‘Support Tool’ Attribute Description
Table 6.259 Description of the ‘support tool’ attribute for the Content class.
|
Descriptor |
Definition |
|---|---|
|
Attribute name |
support tool |
|
Data type |
Enumerated vocabulary: Support_Tool_Vocabulary |
|
Value space |
The enumerated vocabulary is: { dictionary | calculator | note taking | peer interaction | thesaurus | abacus | spell checker | homophone checker | mind mapping software | outline tool }. |
|
Multiplicity |
[0..unbounded], unordered |
|
Description |
Electronic tool associated with a resource. The value space for this vocabulary is approved by 1EdTech GLC. The syntax and semantics of the approved list of terms shall be supported by all software components implementing this Information Model. The value space for the vocabulary may be extended. Such extensions may be created and used only when no approved 1EdTech GLC value satisfies the expressive need of an implementing community to define the shape of a collection. |
6.38.5 ‘Extension’ Attribute Description
Table 6.260 Description of the ‘extension’ attribute for the Content class.
|
Descriptor |
Definition |
|---|---|
|
Attribute name |
extension |
|
Data type |
Unspecified |
|
Value space |
Defined in terms of how the Information Model is realized by a binding. |
|
Multiplicity |
[0..unbounded], unordered |
|
Description |
This is a placeholder. It informs bindings of this Information Model as to the valid locations for the inclusion that extend the parent class. |
6.39 Adaptation_Preference Class Description
The PIM for the Adaptation data model is shown in Figure 6.38.

Figure 6.38 — Adaptation_Preference class diagram.
Table 6.261 Description of the ‘Adaptation_Preference’ class.
|
Descriptor |
Definition |
|---|---|
|
Class name |
Adaptation |
|
Class type |
Container |
|
Parents |
Content |
|
Children |
[ usage, adaptation type, original access mode, representation form, language, reading rate, education level, extension ], unordered |
|
Description |
Collection of information that gives detailed information about an adaptation. |
6.39.1 ‘Usage’ Attribute Description
Table 6.262 Description of the ‘usage’ attribute for the Adaptation class.
|
Descriptor |
Definition |
|---|---|
|
Attribute name |
usage |
|
Data type |
Enumerated vocabulary: Usage_Vocabulary |
|
Value space |
The enumerated vocabulary is: {required | preferred | optionally use | prohibited }. |
|
Multiplicity |
[0..1] |
|
Description |
Rating for the collection of AfA needs and preferences. The value space for this vocabulary is approved by 1EdTech GLC. The syntax and semantics of the approved list of terms shall be supported by all software components implementing this Information Model. The value space for the vocabulary may be extended. Such extensions may be created and used only when no approved 1EdTech GLC value satisfies the expressive need of an implementing community to define the shape of a collection. |
6.39.2 ‘Adaptation Type’ Attribute Description
Table 6.263 Description of the ‘adaptation type’ attribute for the Adaptation class.
|
Descriptor |
Definition |
|---|---|
|
Attribute name |
adaptation type |
|
Data type |
Enumerated vocabulary: Adaptation_Type_Vocabulary |
|
Value space |
The enumerated vocabulary is: { audio representation | tactile representation | text representation | visual representation | audio description | caption | e-book | sign language }. |
|
Multiplicity |
[0..1] |
|
Description |
Nature or genre of the adaptation [ISO 15836:2003]. The value space for this vocabulary is approved by 1EdTech GLC. The syntax and semantics of the approved list of terms shall be supported by all software components implementing this Information Model. The value space for the vocabulary may be extended. Such extensions may be created and used only when no approved 1EdTech GLC value satisfies the expressive need of an implementing community to define the shape of a collection. |
6.39.3 ‘Original Access Mode’ Attribute Description
Table 6.264 Description of the ‘original access mode’ attribute for the Adaptation class.
|
Descriptor |
Definition |
|---|---|
|
Attribute name |
original access mode |
|
Data type |
Enumerated vocabulary: Access_Mode_Vocabulary |
|
Value space |
The enumerated vocabulary is: { auditory | tactile | textual | visual | olfactory }. |
|
Multiplicity |
[1] |
|
Description |
Original access mode of a resource which should be matched or adapted. The value space for this vocabulary is approved by 1EdTech GLC. The syntax and semantics of the approved list of terms shall be supported by all software components implementing this Information Model. The value space for the vocabulary may be extended. Such extensions may be created and used only when no approved 1EdTech GLC value satisfies the expressive need of an implementing community to define the shape of a collection. |
6.39.4 ‘Representation Form’ Attribute Description
Table 6.265 Description of the ‘representation form’ attribute for the Adaptation class.
|
Descriptor |
Definition |
|---|---|
|
Attribute name |
representation form |
|
Data type |
Enumerated vocabulary: Repesentation_Form_Vocabulary |
|
Value space |
The enumerated vocabulary is: { enhanced | verbatim | reduced | real-time | transcript | alternative text | long description | talking book | Daisy | image-based | symbolic | recorded | synthesized | braille | haptic }. |
|
Multiplicity |
[0..1] |
|
Description |
Additional details about the adaptation type. The value space for this vocabulary is approved by 1EdTech GLC. The syntax and semantics of the approved list of terms shall be supported by all software components implementing this Information Model. The value space for the vocabulary may be extended. Such extensions may be created and used only when no approved 1EdTech GLC value satisfies the expressive need of an implementing community to define the shape of a collection. |
6.39.5 ‘Language’ Attribute Description
Table 6.266 Description of the ‘language’ attribute for the Adaptation class.
|
Descriptor |
Definition |
|---|---|
|
Attribute name |
language |
|
Data type |
Language |
|
Value space |
ISO 639-2/T |
|
Multiplicity |
[0..unbounded], unordered |
|
Description |
Language of the adaptation. |
6.39.6 ‘Reading Rate’ Attribute Description
Table 6.267 Description of the ‘reading rate’ attribute for the Adaptation class.
|
Descriptor |
Definition |
|---|---|
|
Attribute name |
reading rate |
|
Data type |
Integer |
|
Value space |
1 ≤ reading rate ≤ 300. Default=120. |
|
Multiplicity |
[0..1]. |
|
Description |
Rate of presentation of text that is automatically scrolled, as in captions for a film. NOTE This value is in words per minutes. |
6.39.7 ‘Education Level’ Attribute Description
Table 6.268 Description of the ‘education level’ attribute for the Adaptation class.
|
Descriptor |
Definition |
|---|---|
|
Attribute name |
education level |
|
Data type |
NormalizedString |
|
Value space |
See Table 6.1. |
|
Multiplicity |
[0..unbounded], unordered |
|
Description |
Audience education level [DCMI MT]. NOTE: Implementations should choose a vocabulary that is appropriate to their context |
6.39.8 ‘Extension’ Attribute Description
Table 6.269 Description of the ‘extension’ attribute for the Adaptation class.
|
Descriptor |
Definition |
|---|---|
|
Attribute name |
extension |
|
Data type |
Unspecified |
|
Value space |
Defined in terms of how the Information Model is realized by a binding. |
|
Multiplicity |
[0..unbounded], unordered |
|
Description |
This is a placeholder. It informs bindings of this Information Model as to the valid locations for the inclusion that extend the parent class. |
6.40 Application Class Description
The PIM for the Application data model is shown in Figure 6.39.

Figure 6.39 — Application class diagram.
Table 6.270 Description of the ‘Application’ class.
|
Descriptor |
Definition |
|---|---|
|
Class name |
Application |
|
Class type |
Container |
|
Parents |
Screen_Reader, Screen_Enhancement, Text_Reading_Highlight, Braille, Tactile, Visual_Alert, Structural_Presentation, Keyboard_Enhancement, Onsceen_Keyboard, Alternaive_Keyboard, Mouse_Emulation, Alternative_Pointing, Voice_Recognition, Coded_Input, Prediction, Structural_Navigation |
|
Children |
[ name, application version, application priority, application parameter, extension ], unordered |
|
Description |
Collection of needs and preferences for how to configure vendor-specific parameters of assistive technology. |
6.40.1 ‘Name’ Attribute Description
Table 6.271 Description of the ‘name’ attribute for the Application class.
|
Descriptor |
Definition |
|---|---|
|
Attribute name |
name |
|
Data type |
NormalizedString |
|
Value space |
See Table 6.1. |
|
Multiplicity |
[1] |
|
Description |
Name of an application. |
6.40.2 ‘Application Version’ Attribute Description
Table 6.272 Description of the ‘application version’ attribute for the Application class.
|
Descriptor |
Definition |
|---|---|
|
Attribute name |
application version |
|
Data type |
NormalizedString |
|
Value space |
See Table 6.1. |
|
Multiplicity |
[0..1] |
|
Description |
Version of an application. |
6.40.3 ‘Application Priority’ Attribute Description
Table 6.273 Description of the ‘application priority’ attribute for the Application class.
|
Descriptor |
Definition |
|---|---|
|
Attribute name |
application priority |
|
Data type |
Integer |
|
Value space |
0 ≤ application priority |
|
Multiplicity |
[1] |
|
Description |
Priority of usage of an application with respect to other applications listed. NOTE The value 0 denotes the highest priority. Successive integers serve to rank additional applications. |
6.40.4 ‘Application Parameter’ Attribute Description
Table 6.274 Description of the ‘application parameter’ attribute for the Application class.
|
Descriptor |
Definition |
|---|---|
|
Attribute name |
application parameter |
|
Data type |
Application_Parameter |
|
Value space |
Container |
|
Multiplicity |
[0..unbonded], unordered |
|
Description |
Collection of data elements that states a preference for the value for an application-specific parameter. NOTE This parameter is to be passed into the application at run-time. |
6.40.5 ‘Extension’ Attribute Description
Table 6.275 Description of the ‘extension’ attribute for the Application class.
|
Descriptor |
Definition |
|---|---|
|
Attribute name |
extension |
|
Data type |
Unspecified |
|
Value space |
Defined in terms of how the Information Model is realized by a binding. |
|
Multiplicity |
[0..unbounded], unordered |
|
Description |
This is a placeholder. It informs bindings of this Information Model as to the valid locations for the inclusion that extend the parent class. |
6.41 Application_Parameter Class Description
The PIM for the Application Parameter data model is shown in Figure 6.40.

Figure 6.40 — Application Parameter class diagram.
Table 6.280 Description of the ‘Application Parameter’ class.
|
Descriptor |
Definition |
|---|---|
|
Class name |
Application_Parameter |
|
Class type |
Container |
|
Parents |
Application |
|
Children |
[ name, parameter value, extension ], unordered |
|
Description |
Collection of data elements that states a preference for the value for an application-specific parameter. NOTE: This parameter is to be passed into the application at run-time. |
6.41.1 B‘Name’ Attribute Description
Table 6.281 Description of the ‘name’ attribute for the Application_Parameter class.
|
Descriptor |
Definition |
|---|---|
|
Attribute name |
name |
|
Data type |
NormalizedString |
|
Value space |
See Table 6.1. |
|
Multiplicity |
[1] |
|
Description |
Name of a parameter. |
6.41.2 ‘Parameter Value’ Attribute Description
Table 6.282 Description of the ‘parameter value’ attribute for the Application_Parameter class.
|
Descriptor |
Definition |
|---|---|
|
Attribute name |
parameter value |
|
Data type |
NormalizedString |
|
Value space |
See Table 6.1. |
|
Multiplicity |
[0..1] |
|
Description |
Value of a parameter. |
6.41.3 ‘Extension’ Attribute Description
Table 6.283 Description of the ‘extension’ attribute for the Application Parameter class.
|
Descriptor |
Definition |
|---|---|
|
Attribute name |
extension |
|
Data type |
Unspecified |
|
Value space |
Defined in terms of how the Information Model is realized by a binding. |
|
Multiplicity |
[0..unbounded], unordered |
|
Description |
This is a placeholder. It informs bindings of this Information Model as to the valid locations for the inclusion that extend the parent class. |
6.42 Set of Defined Vocabularies
The set of vocabularies used in this information model are listed in Table 6.284.
Table 6.284 Set of vocabularies.
|
Vocabulary |
Description |
|---|---|
|
Access_Mode_Vocabulary |
{ auditory | tactile | textual | visual | olfactory } |
|
Adaptation_Type_Vocabulary |
{ audio representation | tactile representation | text representation | visual representation | audio description | caption | e-book | sign language } |
|
Alphanumeric_Layout_Vocabulary |
{ standard | sequential | frequency } |
|
Auto_Scan_Repeat_Vocabulary |
{ 1 | 2 | 3 | 4 | 5 | infinity } |
|
Braille_Dot_Number_Vocabulary |
{ 6 | 8 } |
|
Braille_Grade_Vocabulary |
{ uncontracted | contracted } |
|
Braille_Mark_Vocabulary |
{ highlight | bold | underline | italic | strikeout | colour } |
|
Braille_Status_Vocabulary |
{ off | left | right } |
|
Code_Termination_Signal_Vocabulary |
{ switch | timed } |
|
Code_Vocabulary |
{ morse | quartering | eight cell | chordic } |
|
Colour_Vocabulary |
{ red | green | blue | alpha } |
|
Components_Shown_Vocabulary |
{ list of links | annotations } |
|
Content_Density_Vocabulary |
{ overview | detailed } |
|
Control_Flexibility_Vocabulary |
{ full keyboard control | full mouse control } |
|
Controller_Window_Vocabulary |
{ hide | show } |
|
Device_Handedness_Vocabulary |
{ left | right } |
|
Generic_Font_Face_Vocabulary |
{ serif | sans serif | monospaced | cursive | fantasy } |
|
Hazard_Vocabulary |
{ flashing | sound | olfactory | motion simulation } |
|
Link_Indication_Vocabulary |
{ speak link | different voice | sound effect | none } |
|
Mouse_Emulation_Device_Vocabulary |
{ keypad | keyboard | switch | voice } |
|
Navigation_Strategy_Vocabulary |
{ breadth first | depth first } |
|
Prediction_Type_Vocabulary |
{ letter | word | word completion | command } |
|
Reading_Unit_Vocabulary |
{ word | line | sentence | paragraph } |
|
Repesentation_Form_Vocabulary |
{ enhanced | verbatim | reduced | real-time | transcript | alternative text | long description | talking book | Daisy | image-based | symbolic | recorded | synthesized | braille | haptic } |
|
Selection_Method_Vocabulary |
{ point-and-dwell | point-and-click } |
|
Speech_Component_Vocabulary |
{ alternative | controls when tabbing } |
|
Support_Tool_Vocabulary |
{ dictionary | calculator | note taking | peer interaction | thesaurus | abacus | spell checker | homophone checker | mind mapping software | outline tool } |
|
Switch_Function_Vocabulary |
{ select | cancel | scan } |
|
Switch_Port_Vocabulary |
{ ps/2 | game | serial | usb | firewire | infrared | bluetooth } |
|
System_Sounds_Vocabulary |
{ desktop | window | caption } |
|
Tracking_Vocabulary |
{ mouse | caret | focus } |
|
Usage_Vocabulary |
{ required | preferred | optionally use | prohibited } |
|
Vocabulary_Vocabulary |
{ contextual | natural } |
|
Window_Layout_Vocabulary |
{ tiled | overlap } |
7 Extending the Specification
Each class in the specification contains extension points. New parts include additional elements, element qualifiers and vocabularies. The form of the extension is dependent on the binding being used.
The value space for each of the vocabularies is approved by 1EdTech GLC. The value space for a vocabulary may be extended. Such extensions may be created and used only when no approved 1EdTech GLC value satisfies the expressive need of an implementing community to define the shape of a collection.
8 Conformance
The requirements for conformance to this part of specification are dependent on the function or role played by the conformant technology or application.
Education delivery applications, agents or systems are conformant to this part of the AccessForAll Specification when they gather and/or process Personal Needs and Preferences statements.
Alternative access systems are conformant to this part of AccessForAll Specification when they respond to the generic elements of this standard that apply to the specific class of alternative access systems to which the system belongs (e.g. screen readers would respond to screen reader elements).
Annex A Vocabulary Codes
A.1 Access Mode Vocabulary Codes
The 5 basic “access mode” values are:
· visual
· textual
· auditory
· tactile
· olfactory
The coding convention for the “access mode” vocabulary is presented in Table A.1.
Table A.1 Codes Representing “access mode” Values[3].
|
IT Interface |
Human Interface / Equivalent Linguistic Expressions |
||||
|
|
|
ISO English (eng) |
ISO French (fra) |
||
|
Table ID (1) |
Code (2) |
Mnemonic (3) |
Expression (4) |
Mnemonic (5) |
Expression (6) |
|
PNP:A1 |
1 |
V |
Visual |
|
|
|
PNP:A1 |
2 |
X |
Textual |
|
|
|
PNP:A1 |
3 |
A |
Auditory |
|
|
|
PNP:A1 |
4 |
T |
Tactile |
|
|
|
PNP:A1 |
5 |
O |
Olfactory |
|
|
Rule A.1-01:
If Code = 1 (Visual) is used, the access mode described uses the human sense of visual perception.
Rule A.1-02:
If Code = 2 (Textual) is used, the access mode described uses the human capability to understand text.
Rule A.1-03:
If Code = 3 (Auditory) is used, the access mode described uses the human sense of auditory
perception.
Rule A.1-04:
If Code = 4 (Tactile) is used, the access mode described uses the human sense of tactile perception.
Rule A.1-05:
If Code = 5 (Olfactory) is used, the access mode described uses the human sense of smell.
A.2 Adaptation Type Vocabulary Codes
The 9 basic “adaptation type” values are:
· audio representation
· visual representation
· text representation
· tactile representation
· caption
· audio description
· Braille
· digital talking book
· electronic book
The coding convention for the “adaptability report type” vocabulary is presented in Table A.2.
Table A.2 Codes Representing “adaptation type” Values.
|
IT Interface |
Human Interface / Equivalent Linguistic Expressions |
||||
|
|
|
ISO English (eng) |
ISO French (fra) |
||
|
Table ID (1) |
Code (2) |
Mnemonic (3) |
Expression (4) |
Mnemonic (5) |
Expression (6) |
|
PNP:A2 |
1 |
AU |
Audio representation |
|
|
|
PNP:A2 |
2 |
VI |
Visual representation |
|
|
|
PNP:A2 |
3 |
TE |
Text representation |
|
|
|
PNP:A2 |
4 |
TA |
Tactile representation |
|
|
|
PNP:A2 |
5 |
CA |
Caption |
|
|
|
PNP:A2 |
6 |
AD |
Audio description |
|
|
|
PNP:A2 |
7 |
BR |
Braille |
|
|
|
PNP:A2 |
8 |
DI |
Digital talking book |
|
|
|
PNP:A2 |
9 |
EL |
Electronic book |
|
|
Rule A.2-01:
Code = 1 (Audio representation) indicates that the resource contains an audio representation of the
original access mode.
Rule A.2-02:
Code = 2 (Visual representation) indicates that the resource contains a visual representation of the
original access mode.
Rule A.2-03:
Code = 3 (Text representation) indicates that the resource contains a text representation of the
original access mode.
Rule A.2-04:
Code = 4 (Tactile representation) indicates that the resource contains a tactile representation of the
original access mode.
Rule A.2-05:
Code = 5 (Caption) indicates that the resource contains a text caption of the original audio content.
Rule A.2-06:
Code = 6 (Audio description) indicates that the resource contains an audio description of the original
visual content.
Rule A.2-07:
Code = 7 (Braille) indicates that the resource contains a Braille representation of the original access
mode.
Rule A.2-08:
Code = 8 (Digital talking book) indicates that the resource is a digital talking book containing the
intellectual content of the original access mode.
Rule A.2-09:
Code = 9 (Electronic book) indicates that the resource is an electronic book containing the intellectual
content of the original access mode.
A.3 Alphanumeric Layout Vocabulary Codes
The 3 basic “alphanumeric layout” values are:
· standard
· sequential
· frequency
The coding convention for the “alphanumeric layout” vocabulary is presented in Table A.3.
Table A.3 Codes Representing “alphanumeric layout” Values.
|
IT Interface |
Human Interface / Equivalent Linguistic Expressions |
||||
|
|
|
ISO English (eng) |
ISO French (fra) |
||
|
Table ID (1) |
Code (2) |
Mnemonic (3) |
Expression (4) |
Mnemonic (5) |
Expression (6) |
|
PNP:A3 |
1 |
ST |
Standard |
|
|
|
PNP:A3 |
2 |
SE |
Sequential |
|
|
|
PNP:A3 |
3 |
FR |
Frequency |
|
|
Rule A.3-01:
Code = 1 (Standard) implies use of a keyboard that is standard for the cultural context of the system (e.g. in the U.S. this would be a QWERTY keyboard).
Rule A.3-02:
Code = 2 (Sequential) implies use of a sequential keyboard, which arranges letters alphabetically and numbers in ascending order
Rule A.3-03:
Code = 3 (Frequency) implies use of a frequency weighted keyboard, in which frequently used keys are grouped at the centre for pointing device users or at the place where scanning begins for switch users.
A.4 Auto Scan Repeat Vocabulary Codes
The 6 basic “auto scan repeat” values are:
· 1
· 2
· 3
· 4
· 5
· infinity
The coding convention for the “auto scan repeat” vocabulary is presented in Table A.4.
Table A.4 Codes Representing “auto scan repeat” Values.
|
IT Interface |
Human Interface / Equivalent Linguistic Expressions |
||||
|
|
|
ISO English (eng) |
ISO French (fra) |
||
|
Table ID (1) |
Code (2) |
Mnemonic (3) |
Expression (4) |
Mnemonic (5) |
Expression (6) |
|
PNP:A4 |
1 |
1 |
1 |
|
|
|
PNP:A4 |
2 |
2 |
2 |
|
|
|
PNP:A4 |
3 |
3 |
3 |
|
|
|
PNP:A4 |
4 |
4 |
4 |
|
|
|
PNP:A4 |
5 |
5 |
5 |
|
|
|
PNP:A4 |
9 |
I |
Infinity |
|
|
Rule A.4-01:
Code = 1 (1) through Code = 5 (5) indicate that the onscreen keyboard should automatically repeat its
scan cycle the indicated number of times if a selection has not been made.
Rule A.4-02:
Code = 9 (Infinity) indicates that the onscreen keyboard should repeat its scan cycle indefinitely until
a selection is made.
A.5 Braille Dot Number Vocabulary Codes
The 2 basic “braille dot number” values are:
· 6
· 8
The coding convention for the “braille dot number” vocabulary is presented in Table A.5.
Table A.5 Codes Representing “Braille dot number” Values.
|
IT Interface |
Human Interface / Equivalent Linguistic Expressions |
||||
|
|
|
ISO English (eng) |
ISO French (fra) |
||
|
Table ID (1) |
Code (2) |
Mnemonic (3) |
Expression (4) |
Mnemonic (5) |
Expression (6) |
|
PNP:A5 |
1 |
6 |
6 |
|
|
|
PNP:A5 |
2 |
8 |
8 |
|
|
Rule A.5-01:
Code = 1 (6) implies a Braille cell that uses six (6) dots arranged in two columns of three dots each.
Rule A.5-02:
Code = 2 (8) implies a Braille cell that uses eight (8) dots arranged in two columns of four dots each.
A.6 Braille Grade Vocabulary Codes
The 2 basic “braille grade” values are:
· uncontracted
· contracted
The coding convention for the “braille grade” vocabulary is presented in Table 06.
Table A.6 Codes Representing “braille grade” Values.
|
IT Interface |
Human Interface / Equivalent Linguistic Expressions |
||||
|
|
|
ISO English (eng) |
ISO French (fra) |
||
|
Table ID (1) |
Code (2) |
Mnemonic (3) |
Expression (4) |
Mnemonic (5) |
Expression (6) |
|
PNP:A6 |
1 |
U |
Uncontracted |
|
|
|
PNP:A6 |
2 |
C |
Contracted |
|
|
RuleA.6-01:
Code = 1 (Uncontracted) refers to a set of Braille symbols that does not include any abbreviations or
contractions in addition to a standard alphabet.
Rule A.6-02:
Code = 2 (Contracted) refers to a set of Braille symbols that includes abbreviations and contractions
in addition to a standard alphabet.
A.7 Braille Mark Vocabulary Codes
The 6 basic “braille mark” values are:
· highlight
· bold
· underline
· italic
· strikeout
· colour
The coding convention for the “braille mark” vocabulary is presented in Table A.7.
Table A.7 Codes Representing “braille mark” Values.
|
IT Interface |
Human Interface / Equivalent Linguistic Expressions |
||||
|
|
|
ISO English (eng) |
ISO French (fra) |
||
|
Table ID (1) |
Code (2) |
Mnemonic (3) |
Expression (4) |
Mnemonic (5) |
Expression (6) |
|
PNP:A7 |
1 |
H |
Highlight |
|
|
|
PNP:A7 |
2 |
B |
Bold |
|
|
|
PNP:A7 |
3 |
U |
Underline |
|
|
|
PNP:A7 |
4 |
I |
Italic |
|
|
|
PNP:A7 |
5 |
S |
Strikeout |
|
|
|
PNP:A7 |
6 |
C |
Colour |
|
|
Rule A.7-01:
If Code = 1 (Highlight) is used, a Braille display will place an extra symbol along side any characters
that are highlighted.
Rule A.7-02:
If Code = 2 (Bold) is used, a Braille display will place an extra symbol along side any characters that
are bolded.
Rule A.7-03:
If Code = 3 (Underline) is used, a Braille display will place an extra symbol along side any characters
that are underlined.
Rule A.7-04:
If Code = 4 (Italic) is used, a Braille display will place an extra symbol along side any characters that
are italicized.
Rule A.7-05:
If Code = 5 (Strikeout) is used, a Braille display will place an extra symbol along side any characters
that are struck out.
Rule A.7-06:
If Code = 6 (Colour) is used, a Braille display will place an extra symbol along side any characters that
use colour.
A.8 Braille Status Cell Vocabulary Codes
The 3 basic “braille status cell” values are:
· off
· left
· right
The coding convention for the “braille status cell” vocabulary is presented in Table A.8.
Table A.8 Codes Representing “braille status cell” Values.
|
IT Interface |
Human Interface / Equivalent Linguistic Expressions |
||||
|
|
|
ISO English (eng) |
ISO French (fra) |
||
|
Table ID (1) |
Code (2) |
Mnemonic (3) |
Expression (4) |
Mnemonic (5) |
Expression (6) |
|
PNP:A8 |
1 |
O |
Off |
|
|
|
PNP:A8 |
2 |
L |
Left |
|
|
|
PNP:A8 |
3 |
R |
Right |
|
|
Rule A.8-01:
If Code = 1 (Off) is used, a Braille display will not use any form of status cell.
Rule A.8-02:
If Code = 2 (Left) is used, a Braille display will place a status cell to the left of the main display.
Rule A.8-03:
If Code = 3 (Right) is used, a Braille display will place a status cell to the right of the main display
A.9 Code Termination Signal Vocabulary Codes
The 2 basic “code termination” values are:
· switch
· timed
The coding convention for the “code termination” vocabulary is presented in Table A.9.
Table A.9 Codes Representing “code termination” Values.
|
IT Interface |
Human Interface / Equivalent Linguistic Expressions |
||||
|
|
|
ISO English (eng) |
ISO French (fra) |
||
|
Table ID (1) |
Code (2) |
Mnemonic (3) |
Expression (4) |
Mnemonic (5) |
Expression (6) |
|
PNP:A9 |
1 |
S |
Switch |
|
|
|
PNP:A9 |
2 |
T |
Timed |
|
|
Rule A.9-01:
If Code = 1 (Switch) is used, a coded input system will wait until the user activates a switch before
considering a variable-length code to be complete.
Rule A.9-02:
If Code = 2 (Timed) is used, a coded input system will wait a fixed length of time before considering a
variable-length code to be complete.
A.10 Code Vocabulary Codes
The 4 basic “code” values are:
· morse
· quartering
· eight cell
· chordic
The coding convention for the “code” vocabulary is presented in Table A.10.
Table A.10 Codes Representing "code" Values.
|
IT Interface |
Human Interface / Equivalent Linguistic Expressions |
||||
|
|
|
ISO English (eng) |
ISO French (fra) |
||
|
Table ID (1) |
Code (2) |
Mnemonic (3) |
Expression (4) |
Mnemonic (5) |
Expression (6) |
|
PNP:A10 |
1 |
M |
Morse |
|
|
|
PNP:A10 |
2 |
Q |
Quartering |
|
|
|
PNP:A10 |
3 |
E |
Eight Cell |
|
|
|
PNP:A10 |
4 |
C |
Chordic |
|
|
Rule A.10-01:
Code = 1 (Morse) indicates that Morse code will be used for input.
Rule A.10-02:
Code = 2 (Quartering) indicates that a quartering code will be used for input.
Rule A.10-03:
Code = 3 (Eight Cell) that an eight cell code will be used for input.
Rule A.10-04:
Code = 4 (Chordic) that a chordic keyboard will be used for input.
A.11 Components Shown Vocabulary Codes
The 2 basic “components shown” values are:
· list of links
· annotations
The coding convention for the “components shown” vocabulary is presented in Table A.11.
Table A.11 Codes Representing “components shown” Values.
|
IT Interface |
Human Interface / Equivalent Linguistic Expressions |
||||
|
|
|
ISO English (eng) |
ISO French (fra) |
||
|
Table ID (1) |
Code (2) |
Mnemonic (3) |
Expression (4) |
Mnemonic (5) |
Expression (6) |
|
PNP:A11 |
1 |
L |
List of Links |
|
|
|
PNP:A11 |
2 |
A |
Annotations |
|
|
Rule A.11-01:
Code = 1 (List of Links) refers to the display of a list of all hyperlinks present in a document.
Rule A.11-02:
Code = 2 (Annotations) refers to the display of any annotations associated with a document.
A.12 Content Density Vocabulary Codes
The 2 basic "content density” values are:
· overview
· detailed
The coding convention for the “content density” vocabulary is presented in Table A.12.
Table A.12 Codes Representing “content density” Values.
|
IT Interface |
Human Interface / Equivalent Linguistic Expressions |
||||
|
|
|
ISO English (eng) |
ISO French (fra) |
||
|
Table ID (1) |
Code (2) |
Mnemonic (3) |
Expression (4) |
Mnemonic (5) |
Expression (6) |
|
PNP:A12 |
1 |
O |
Overview |
|
|
|
PNP:A12 |
2 |
D |
Detailed |
|
|
Rule A.12-01:
Code = 1 (Overview) indicates a summarized presentation of the information contained in a document.
Rule A.12-02:
Code = 2 (Detailed) indicates a full presentation of all information contained in a document.
A.13 Control Flexibility Vocabulary Codes
The 2 basic “control flexibility” values are:
· full keyboard control
· full mouse control
The coding convention for the “control flexibility” vocabulary is presented in Table A.13.
Table A.13 Codes Representing “control flexibility” Values.
|
IT Interface |
Human Interface / Equivalent Linguistic Expressions |
||||
|
|
|
ISO English (eng) |
ISO French (fra) |
||
|
Table ID (1) |
Code (2) |
Mnemonic (3) |
Expression (4) |
Mnemonic (5) |
Expression (6) |
|
PNP:A13 |
1 |
K |
Full keyboard control |
|
|
|
PNP:A13 |
2 |
M |
Full mouse control |
|
|
Rule A.13-01:
Code = 1 (Full keyboard control) indicates that a resource can be controlled or interacted with using
only a keyboard.
Rule A.130-02:
Code = 2 (Full mouse control) indicates that a resource can be controlled or interacted with using only
a mouse or other pointing device.
A.14 Controller Window Vocabulary Codes
The 2 basic “controller window” values are:
· hide
· show
The coding convention for the “controller window” vocabulary is presented in Table A14.
Table A.14 Codes Representing “controller window” Values.
|
IT Interface |
Human Interface / Equivalent Linguistic Expressions |
||||
|
|
|
ISO English (eng) |
ISO French (fra) |
||
|
Table ID (1) |
Code (2) |
Mnemonic (3) |
Expression (4) |
Mnemonic (5) |
Expression (6) |
|
PNP:A14 |
1 |
H |
Hide |
|
|
|
PNP:A41 |
2 |
S |
Show |
|
|
Rule A.14-01:
If Code = 1 (Hide) is used, a voice recognition system should not display a window containing the
voice recognition system controls.
Rule A.14-02:
If Code = 2 (Show) is used, a voice recognition system should display a window containing the voice
recognition system controls.
A.15 Generic Font Face Vocabulary Codes
The 5 basic “generic font face” values are:
· serif
· sans serif
· monospaced
· cursive
· fantasy
The coding convention for the “generic font face” vocabulary is presented in Table A.15.
Table A.15 Codes Representing “generic font face” Values.
|
IT Interface |
Human Interface / Equivalent Linguistic Expressions |
||||
|
|
|
ISO English (eng) |
ISO French (fra) |
||
|
Table ID (1) |
Code (2) |
Mnemonic (3) |
Expression (4) |
Mnemonic (5) |
Expression (6) |
|
PNP:A15 |
1 |
SE |
Serif |
|
|
|
PNP:A15 |
2 |
SA |
Sans Serif |
|
|
|
PNP:A15 |
3 |
MO |
Monospaced |
|
|
|
PNP:A15 |
4 |
CU |
Cursive |
|
|
|
PNP:A15 |
5 |
FA |
Fantasy |
|
|
Rule A.15-01:
Code = 1 (Serif) refers to a serif font family.
Rule A.15-02:
Code = 2 (sans Serif) refers to a sans serif font family.
Rule A.15-03:
Code = 3 (Monospaced) refers to a monospaced font family.
Rule A.15-04:
Code = 4 (Cursive) refers to a cursive font family.
Rule A.15-05:
Code = 5 (Fantasy) refers to a fantasy font family.
A.16 Handedness Vocabulary Codes
The 2 basic “handedness” values are:
· left
· right
The coding convention for the “handedness” vocabulary is presented in Table A.16.
Table A.16 Codes Representing “handedness” Values.
|
IT Interface |
Human Interface / Equivalent Linguistic Expressions |
||||
|
|
|
ISO English (eng) |
ISO French (fra) |
||
|
Table ID (1) |
Code (2) |
Mnemonic (3) |
Expression (4) |
Mnemonic (5) |
Expression (6) |
|
PNP:A16 |
1 |
L |
Left |
|
|
|
PNP:A16 |
2 |
R |
Right |
|
|
Rule A.16-01:
Code = 1 (Left) indicates an input device that is explicitly configured for a left-handed person.
Rule A.16-02:
Code = 2 (Right) indicates an input device that is explicitly configured for a right-handed person.
A.17 Hazard Vocabulary Codes
The 4 basic “hazard” values are:
· flashing
· sound
· olfactory
· motion simulation
The coding convention for the “hazard” vocabulary is presented in Table A.17.
Table A.17 Codes Representing “hazard” Values.
|
IT Interface |
Human Interface / Equivalent Linguistic Expressions |
||||
|
|
|
ISO English (eng) |
ISO French (fra) |
||
|
Table ID (1) |
Code (2) |
Mnemonic (3) |
Expression (4) |
Mnemonic (5) |
Expression (6) |
|
PNP:A17 |
1 |
F |
Flashing |
|
|
|
PNP:A17 |
2 |
S |
Sound |
|
|
|
PNP:A17 |
3 |
O |
Olfactory |
|
|
|
PNP:A17 |
4 |
M |
Motion simulation |
|
|
Rule A.17-01:
If Code = 1 (Flashing) is used, the user should not be presented with any images that flash or blink (flashing or blinking lights are known to cause epileptic seizures in some people).
Rule A.17-02:
If Code = 2 (Sound) is used, the user should not be presented with any content containing sound.
Rule A.17-03:
If Code = 3 (Olfactory) is used, the user should not be presented with any content containing smell.
Rule A.17-04:
If Code = 4 (Motion simulation) is used, the user should not be presented with any content that
simulates motion.
A.18 Link Indication Vocabulary Codes
The 4 basic “link indication” values are:
· speak link
· different voice
· sound effect
· none
The coding convention for the “link indication” vocabulary is presented in Table A.18.
Table A.18 Codes Representing “link indication” Values.
|
IT Interface |
Human Interface / Equivalent Linguistic Expressions |
||||
|
|
|
ISO English (eng) |
ISO French (fra) |
||
|
Table ID (1) |
Code (2) |
Mnemonic (3) |
Expression (4) |
Mnemonic (5) |
Expression (6) |
|
PNP:A18 |
1 |
S |
Speak Link |
|
|
|
PNP:A18 |
2 |
D |
Different Voice |
|
|
|
PNP:A18 |
3 |
E |
Sound Effect |
|
|
|
PNP:A18 |
4 |
N |
None |
|
|
Rule A.18-01:
If Code = 1 (Speak Link) is used, the system should speak the word “link” before speaking the link text.
Rule A.18-02:
If Code = 2 (Different Voice) is used, the system should use a different voice from the default voice to
speak the link text.
Rule A.18-03:
If Code = 3 (Sound Effect) is used, the system should play a sound effect to indicate that the text is a
link.
Rule A.18-04:
If Code = 4 (None) is used, no particular action should be taken to indicate the link.
A.19 Mouse Emulation Device Vocabulary Codes
The 4 basic “mouse emulation device” values are:
· keypad
· keyboard
· switch
· voice
The coding convention for the “mouse emulation device” vocabulary is presented in Table A.19.
Table A.19 Codes Representing “mouse emulation device” Values.
|
IT Interface |
Human Interface / Equivalent Linguistic Expressions |
||||
|
|
|
ISO English (eng) |
ISO French (fra) |
||
|
Table ID (1) |
Code (2) |
Mnemonic (3) |
Expression (4) |
Mnemonic (5) |
Expression (6) |
|
PNP:A19 |
1 |
P |
Keypad |
|
|
|
PNP:A19 |
2 |
K |
Keyboard |
|
|
|
PNP:A19 |
3 |
S |
Switch |
|
|
|
PNP:A19 |
4 |
V |
Voice |
|
|
Rule A.19-01:
If Code = 1 (Keypad) is used, a keypad is used to emulate mouse movements.
Rule A.19-02:
If Code = 2 (Keyboard) is used, a keyboard is used to emulate mouse movements.
Rule A.19-03:
If Code = 3 (Switch) is used, a switch is used to emulate mouse movements.
Rule A.19-04:
If Code = 4 (Voice) is used, voice input is used to emulate mouse movements.
A.20 Navigation Strategy Vocabulary Codes
The 2 basic “navigation strategy” values are:
· breadth first
· depth first
The coding convention for the “navigation strategy” vocabulary is presented in Table A.20.
Table A.20 Codes Representing “navigation strategy” Values.
|
IT Interface |
Human Interface / Equivalent Linguistic Expressions |
||||
|
|
|
ISO English (eng) |
ISO French (fra) |
||
|
Table ID (1) |
Code (2) |
Mnemonic (3) |
Expression (4) |
Mnemonic (5) |
Expression (6) |
|
PNP:A20 |
1 |
B |
Breadth First |
|
|
|
PNP:A20 |
2 |
D |
Depth First |
|
|
Rule A.20-01:
If Code = 1 (Breadth First) is used, focus should move through content in a breadth-first manner, e.g.
through higher-level topics/entries first.
Rule A.20-02:
If Code = 2 (Depth First) is used, focus should move through content in a depth-first manner, e.g.
descending down a hierarchy before moving on to the next higher-level item.
A.21 Prediction Type Vocabulary Codes
The 4 basic “prediction type” values are:
· letter
· word
· word completion
· command
The coding convention for the “prediction type” vocabulary is presented in Table A.21.
Table A.21 Codes Representing “prediction type” Values.
|
IT Interface |
Human Interface / Equivalent Linguistic Expressions |
||||
|
|
|
ISO English (eng) |
ISO French (fra) |
||
|
Table ID (1) |
Code (2) |
Mnemonic (3) |
Expression (4) |
Mnemonic (5) |
Expression (6) |
|
PNP:A21 |
1 |
L |
Letter |
|
|
|
PNP:A21 |
2 |
W |
Word |
|
|
|
PNP:A21 |
3 |
C |
Word Completion |
|
|
|
PNP:A21 |
4 |
M |
Command |
|
|
Rule A.21-01:
If Code = 1 (Letter) is used, the software should predict which letter a user is likely to type next.
Rule A.21-02:
If Code = 2 (Word) is used, the software should predict which word a user is likely to type next.
Rule A.21-03:
If Code = 3 (word Completion) is used, the software should predict what word the user may be typing,
based on the letters typed so far, while a user is typing a word.
Rule A.21-04:
If Code = 4 (Command) is used, the software should predict which command a user is likely to be
entering.
A.22 Reading Unit Vocabulary Codes
The 4 basic “reading unit” values are:
· word
· line
· sentence
· paragraph
The coding convention for the “reading unit” vocabulary is presented in Table A.22.
Table A.22 Codes Representing “reading unit” Values
|
IT Interface |
Human Interface / Equivalent Linguistic Expressions |
||||
|
|
|
ISO English (eng) |
ISO French (fra) |
||
|
Table ID (1) |
Code (2) |
Mnemonic (3) |
Expression (4) |
Mnemonic (5) |
Expression (6) |
|
PNP:A22 |
1 |
W |
Word |
|
|
|
PNP:A22 |
2 |
L |
Line |
|
|
|
PNP:A22 |
3 |
S |
Sentence |
|
|
|
PNP:A22 |
4 |
P |
Paragraph |
|
|
Rule A.22-01:
If Code = 1 (Word) is used, the system should highlight each word of the text in turn.
Rule A.22-02:
If Code = 2 (Line) is used, the system should highlight each line of the text in turn.
Rule A.22-03:
If Code = 3 (Sentence) is used, the system should highlight each sentence of the text in turn.
Rule A.22-04:
If Code = 4 (Paragraph) is used, the system should highlight each paragraph of the text in turn.
A.23 Representation Form Vocabulary Codes
The 12 basic “representation form” values are:
· enhanced
· verbatim
· real-time
· transcript
· alternative text
· long description
· sign language
· image-based
· symbolic
· recorded
· synthesized
· haptic
The coding convention for the “representation form” vocabulary is presented in Table A.23.
Table A.23 Codes Representing “representation form” Values.
|
IT Interface |
Human Interface / Equivalent Linguistic Expressions |
||||
|
|
|
ISO English (eng) |
ISO French (fra) |
||
|
Table ID (1) |
Code (2) |
Mnemonic (3) |
Expression (4) |
Mnemonic (5) |
Expression (6) |
|
PNP:A23 |
01 |
EN |
Enhanced |
|
|
|
PNP:A23 |
02 |
VE |
Verbatim |
|
|
|
PNP:A23 |
03 |
RD |
Reduced |
|
|
|
PNP:A23 |
04 |
RT |
Real-time |
|
|
|
PNP:A23 |
05 |
TR |
Transcript |
|
|
|
PNP:A23 |
06 |
AL |
Alternative text |
|
|
|
PNP:A23 |
07 |
LO |
Long description |
|
|
|
PNP:A23 |
08 |
SI |
Sign language |
|
|
|
PNP:A23 |
09 |
IM |
Image-based |
|
|
|
PNP:A23 |
10 |
SY |
Symbolic |
|
|
|
PNP:A23 |
11 |
RE |
Recorded |
|
|
|
PNP:A23 |
12 |
SZ |
Synthesized |
|
|
|
PNP:A23 |
13 |
HA |
Haptic |
|
|
Rule A.23-01:
If Code = 01 (Enhanced) is used, the caption being described is enhanced, i.e. it contains extra
content such as images, hyperlinks, etc.
Rule A.23-02:
If Code = 02 (Verbatim) is used, the caption being described is a verbatim caption.
Rule A.23-03:
If Code = 03 (Reduced) is used, the caption being described uses language at a reduced reading level.
Rule A.23-04:
If Code = 04 (Real-time) is used, the caption being described is a real-time captions.
Rule A.23-05:
If Code = 05 (Transcript) is used, the text representation being described is a transcript of the original
audio.
Rule A.23-06:
If Code = 06 (Alternative text) is used, the text representation being described is an “alt text”
description of the original image, as used by the “alt” attribute of an HTML “img” tag.
Rule A.23-07:
If Code = 07 (Long description) is used, the text representation being described is a long textual
description of the original image, as used by the “longdesc” attribute of an HTML “img” tag.
Rule A.23-08:
If Code = 08 (Sign language) is used, the visual representation being described is a sign language
interpretation of the original access mode.
Rule A.23-09:
If Code = 09 (Image-based) is used, the visual representation being described is an image-based
representation of the original access mode.
Rule A.23-10:
If Code = 10 (Symbolic) is used, the visual representation being described is a symbolic
representation of the original access mode.
Rule A.23-11:
If Code = 11 (Recorded) is used, the audio representation being described is a recorded voice.
Rule A.23-12:
If Code = 12 (Synthesized) is used, the audio representation being described is a synthesized voice.
Rule A.23-13:
If Code = 13 (Haptic) is used, the tactile representation being described is a haptic resource.
A.24 Selection Method Vocabulary Codes
The 2 basic “selection method” values are:
· point-and-dwell
· point-and-click
The coding convention for the “selection method” vocabulary is presented in Table A.24.
Table A.24 Codes Representing “selection method” Values.
|
IT Interface |
Human Interface / Equivalent Linguistic Expressions |
||||
|
|
|
ISO English (eng) |
ISO French (fra) |
||
|
Table ID (1) |
Code (2) |
Mnemonic (3) |
Expression (4) |
Mnemonic (5) |
Expression (6) |
|
PNP:A24 |
1 |
D |
Point-And-Dwell |
|
|
|
PNP:A24 |
2 |
C |
Point-And-Click |
|
|
Rule A.24-01:
Code = 1 (Point-And-Dwell) indicates a selection method in which the user selects an item by pointing
at it with a pointing device and continuing to point at it for a particular length of time.
Rule A.24-02:
Code = 2 (Point-And-Click) indicates a selection method in which the user selects an item by pointing
at it with a pointing device and activates a button or switch to select the item.
A.25 Speech Component Vocabulary Codes
The 2 basic “speech component” values are:
· alternative text
· controls when tabbing
The coding convention for the “speech component” vocabulary is presented in Table A.25.
Table A.25 Codes Representing “speech component” Values.
|
IT Interface |
Human Interface / Equivalent Linguistic Expressions |
||||
|
|
|
ISO English (eng) |
ISO French (fra) |
||
|
Table ID (1) |
Code (2) |
Mnemonic (3) |
Expression (4) |
Mnemonic (5) |
Expression (6) |
|
PNP:A25 |
1 |
A |
Alternative Text |
|
|
|
PNP:A25 |
2 |
C |
Controls When Tabbing |
|
|
Rule A.25-01:
If Code = 1 (Alternative Text) is used, the system should speak any alternative text encountered.
Rule A.25-02:
If Code = 2 (Controls When Tabbing) is used, the system should speak the names of input controls as
the user tabs through them.
A.26 Support Tool Vocabulary Codes
The 10 basic “support tool” values are:
· dictionary
· calculator
· note taking
· peer interaction
· abacus
· thesaurus
· spell checker
· homophone checker
· mind mapping software
· outline tool
The coding convention for the “support tool” vocabulary is presented in Table A.26.
Table A.26 Codes Representing “support tool” Values.
|
IT Interface |
Human Interface / Equivalent Linguistic Expressions |
||||
|
|
|
ISO English (eng) |
ISO French (fra) |
||
|
Table ID (1) |
Code (2) |
Mnemonic (3) |
Expression (4) |
Mnemonic (5) |
Expression (6) |
|
PNP:A26 |
01 |
D |
Dictionary |
|
|
|
PNP:A26 |
02 |
C |
Calculator |
|
|
|
PNP:A26 |
03 |
N |
Note Taking |
|
|
|
PNP:A26 |
04 |
P |
Peer Interaction |
|
|
|
PNP:A26 |
05 |
A |
Abacus |
|
|
|
PNP:A26 |
06 |
T |
Thesaurus |
|
|
|
PNP:A26 |
07 |
S |
Spell Checker |
|
|
|
PNP:A26 |
08 |
H |
Homophone Checker |
|
|
|
PNP:A26 |
09 |
M |
Mind Mapping Software |
|
|
|
PNP:A26 |
10 |
O |
Outline Tool |
|
|
Rule A.26-01:
Code = 01 (Dictionary) indicates the use of a dictionary.
Rule A.26-02:
Code = 02 (Calculator) indicates the use of a calculator.
Rule A.26-03:
Code = 03 (Note Taking) indicates the use of note taking.
Rule A.26-04:
Code = 04 (Peer Interaction) indicates the use of a peer interaction system.
Rule A.26-05:
Code = 05 (Abacus) indicates the use of an abacus.
Rule A.26-06:
Code = 06 (Thesaurus) indicates the use of a thesaurus.
Rule A.26-07:
Code = 07 (Spell checker) indicates the use of a spell-checking tool.
Rule A.26-08:
Code = 08 (Homophone Checker) indicates the use of a homophone-checking tool.
Rule A.26-09:
Code = 09 (Mind Mapping Software) indicates the use of mind mapping software.
Rule A.26-10:
Code = 10 (Outline Tool) indicates the use of an outlining tool.
A.27 Switch Function Vocabulary Codes
The 3 basic “switch function” values are:
· select
· cancel
· scan
The coding convention for the “switch function” vocabulary is presented in Table A.27.
Table A.27 Codes Representing “switch function” Values
|
IT Interface |
Human Interface / Equivalent Linguistic Expressions |
||||
|
|
|
ISO English (eng) |
ISO French (fra) |
||
|
Table ID (1) |
Code (2) |
Mnemonic (3) |
Expression (4) |
Mnemonic (5) |
Expression (6) |
|
PNP:A27 |
1 |
SE |
Select |
|
|
|
PNP:A27 |
2 |
CA |
Cancel |
|
|
|
PNP:A27 |
3 |
SC |
Scan |
|
|
Rule A.27-01:
If Code = 1 (Select) is used, the selected switch is to be mapped to the ‘select’ function of the user
interface.
Rule A.27-02:
If Code = 2 (Cancel) is used, he selected switch is to be mapped to the ‘cancel’ function of the user
interface.
Rule A.27-03:
If Code = 1 (scan) is used, he selected switch is to be mapped to the ‘scan’ function of the user
interface.
A.28 Switch Port Vocabulary Codes
The 7 basic “switch port” values are:
· ps/2
· game
· serial
· usb
· firewire
· infrared
· bluetooth
The coding convention for the “switch port” vocabulary is presented in Table A.28.
Table A.28 Codes Representing “switch port” Values.
|
IT Interface |
Human Interface / Equivalent Linguistic Expressions |
||||
|
|
|
ISO English (eng) |
ISO French (fra) |
||
|
Table ID (1) |
Code (2) |
Mnemonic (3) |
Expression (4) |
Mnemonic (5) |
Expression (6) |
|
PNP:A28 |
1 |
P |
Ps/2 |
|
|
|
PNP:A28 |
2 |
G |
Game |
|
|
|
PNP:A28 |
3 |
S |
Serial |
|
|
|
PNP:A28 |
4 |
U |
Usb |
|
|
|
PNP:A28 |
5 |
F |
Firewire |
|
|
|
PNP:A28 |
6 |
I |
Infrared |
|
|
|
PNP:A28 |
7 |
B |
Bluetooth |
|
|
Rule A.28-01:
If Code = 1 (Ps/2) is used, the switch is connected to the computer’s PS/2 port.
Rule A.28-02:
If Code = 2 (Game) is used, the switch is connected to the computer’s game port.
Rule A.28-03:
If Code = 3 (Serial) is used, the switch is connected to the computer’s serial port.
Rule A.28-04:
If Code = 4 (Usb) is used, the switch is connected to the computer’s USB port.
Rule A.28-05:
If Code = 5 (Firewire) is used, the switch is connected to the computer’s Firewire port.
Rule A.28-06:
If Code = 6 (Infrared) is used, the switch is connected to the computer’s infrared port.
Rule A.28-07:
If Code = 7 (Bluetooth) is used, the switch is connected to the computer using Bluetooth.
A.29 System Sounds Vocabulary Codes
The 3 basic “system sounds” values are:
· desktop
· window
· caption bar
The coding convention for the “system sounds” vocabulary is presented in Table A.29.
Table A.29 Codes Representing “system sounds” Values.
|
IT Interface |
Human Interface / Equivalent Linguistic Expressions |
||||
|
|
|
ISO English (eng) |
ISO French (fra) |
||
|
Table ID (1) |
Code (2) |
Mnemonic (3) |
Expression (4) |
Mnemonic (5) |
Expression (6) |
|
PNP:A29 |
1 |
D |
Desktop |
|
|
|
PNP:A29 |
2 |
W |
Window |
|
|
|
PNP:A29 |
3 |
C |
Caption Bar |
|
|
Rule A.29-01:
If Code = 1 (Desktop) is used, the desktop should be flashed to indicate the occurrence of any system
sounds.
Rule A.29-02:
If Code = 2 (Window) is used, the current window should be flashed to indicate the occurrence of any
system sounds.
Rule A.29-03:
If Code = 3 (Caption Bar) is used, the caption bar (if present) should be flashed to indicate the
occurrence of any system sounds.
A.30 Tracking Vocabulary Codes
The 3 basic “tracking” values are:
· mouse
· caret
· focus
The coding convention for the “tracking” vocabulary is presented in Table A.30.
Table A.30 Codes Representing “tracking” Values
|
IT Interface |
Human Interface / Equivalent Linguistic Expressions |
||||
|
|
|
ISO English (eng) |
ISO French (fra) |
||
|
Table ID (1) |
Code (2) |
Mnemonic (3) |
Expression (4) |
Mnemonic (5) |
Expression (6) |
|
PNP:A30 |
1 |
M |
Mouse |
|
|
|
PNP:A30 |
2 |
C |
Caret |
|
|
|
PNP:A30 |
3 |
F |
Focus |
|
|
Rule A.30-01:
If Code = 1 (Mouse) is used, the magnification system should track the user’s mouse movements.
Rule A.30-02:
If Code = 2 (Caret) is used, the magnification system should track the text caret.
Rule A.30-03:
If Code = 2 (Focus) is used, the magnification system should track the screen component that
currently has focus.
A.31 Usage Vocabulary Codes
The four basic “usage” values are:
· required
· preferred
· optionally use
· prohibited
The coding convention for the “usage” vocabulary is presented in Table A31.
Table A.31 Codes Representing “usage” Values.
|
IT Interface |
Human Interface / Equivalent Linguistic Expressions |
||||
|
|
|
ISO English (eng) |
ISO French (fra) |
||
|
Table ID (1) |
Code (2) |
Mnemonic (3) |
Expression (4) |
Mnemonic (5) |
Expression (6) |
|
PNP:A31 |
1 |
REQ |
Required |
|
|
|
PNP:A31 |
2 |
PRE |
Preferred |
|
|
|
PNP:A31 |
3 |
OPT |
Optionally Use |
|
|
|
PNP:A31 |
4 |
PRO |
Prohibited |
|
|
Rule A.31-01:
If Code = 1 (Required) is used, the user cannot use content or tools that do not provide this feature or
allow this transformation.
Rule A.31-02:
If Code = 2 (Preferred) is used, the user prefers content or tools that provide this feature or allow this
transformation.
Rule A.31-03:
If Code = 3 (Optionally Use) is used, the user would use this setting if the content or tool they have
selected for other reasons provides or allows it.
Rule A.31-04:
Code = 4 (Prohibited) is used, the user cannot use content or tools that include this feature or require
this transformation; this feature should be turned off if possible, or content that includes this feature
should not be offered.
A.32 Vocabulary Vocabulary Codes
The 2 basic “vocabulary” values are:
· contextual
· natural
The coding convention for the “vocabulary” vocabulary is presented in Table A.32.
Table A.32 Codes Representing “vocabulary” Values
|
IT Interface |
Human Interface / Equivalent Linguistic Expressions |
||||
|
|
|
ISO English (eng) |
ISO French (fra) |
||
|
Table ID (1) |
Code (2) |
Mnemonic (3) |
Expression (4) |
Mnemonic (5) |
Expression (6) |
|
PNP:A32 |
1 |
C |
Contextual |
|
|
|
PNP:A32 |
2 |
N |
Natural |
|
|
Rule A.32-01:
If Code = 1 (Contextual) is used, the voice recognition vocabulary being described is a contextual
vocabulary.
Rule A.32-02:
If Code = 2 (Natural) is used, the voice recognition vocabulary being described is a natural language
vocabulary.
A.33 Window Layout Vocabulary Codes
The 2 basic “window layout” values are:
· tiled
· overlap
The coding convention for the "window layout" vocabulary is presented in Table A.33.
Table A.33 Codes Representing “window layout” Values.
|
IT Interface |
Human Interface / Equivalent Linguistic Expressions |
||||
|
|
|
ISO English (eng) |
ISO French (fra) |
||
|
Table ID (1) |
Code (2) |
Mnemonic (3) |
Expression (4) |
Mnemonic (5) |
Expression (6) |
|
PNP:A33 |
1 |
T |
Tiled |
|
|
|
PNP:A33 |
2 |
O |
Overlap |
|
|
Rule A.33-01:
If Code = 1 (Tiled) is used, the system should arrange new windows so that all windows are showing
simultaneously.
Rule A.33-02:
If Code = 2 (Overlap) is used, the system should arrange new windows so that windows are offset but
overlapping each other, with only the top window fully visible.
Annex B Recommended Default Values
The following is a list of recommended default values for the learner needs and preferences settings.
Table B.1 List of recommended defaults.
|
Attribute |
Recommended Default Value |
|---|---|
|
alphanumeric keyboard layout |
Standard [24751-2:03 1] |
|
automatic delay |
true |
|
automatic repeat rate |
0.5 |
|
automatic scan initial delay |
0.0 |
|
automatic scan repeat |
1 |
|
background colour |
(operating system setting) |
|
braille dot pressure |
0.5 |
|
braille grade |
Uncontracted [24751-2:06 1] |
|
braille status cell |
Off [24751-2:08 1] |
|
code |
Morse [24751-2:10 1] |
|
code rate |
3 |
|
code termination signal |
Switch [24751-2:09 1] |
|
colour coding avoidance |
false |
|
components shown |
Annotations [24751-2:11 2] |
|
confirmation feedback |
true |
|
content density |
Overview [24751-2:12 1] |
|
controller window |
Show [24751-2:14 2] |
|
cursor acceleration |
0.5 |
|
cursor colour |
(operating system setting) |
|
cursor size |
0.5 |
|
cursor speed |
0.5 |
|
cursor trails |
0.5 |
|
dictation |
false |
|
double-click speed |
0.4 |
|
debounce interval |
0.5 |
|
device handedness |
Right [24751-2:16 2] |
|
dwell time |
0.5 |
|
enhanced caption |
false |
|
font size |
12.0 |
|
foreground colour |
(operating system setting) |
|
generic font face |
Sans Serif [24751-2:15 2] |
|
highlight colour |
(operating system setting) |
|
highlight |
Word [24751-2:22 1] |
|
invert colour choice |
false |
|
invert images |
false |
|
key height absolute |
10 |
|
key height relative |
3 |
|
key width absolute |
10 |
|
key width relative |
4 |
|
key selection sound feedback |
true |
|
key spacing absolute |
0 |
|
key spacing relative |
0 |
|
language |
(operating system setting) |
|
link colour |
(operating system setting) |
|
link indication |
Speak link [24751-2:18 1] |
|
magnification |
1.0 |
|
microphone gain |
0.5 |
|
modifier indication |
true |
|
mouse emulation device |
Keypad [24751-2:19 1] |
|
mouse control |
true |
|
navigation strategy |
Depth First [24751-2:20 1] |
|
number of braille cells |
80 |
|
number of braille dots |
6 [24751-2:05 1] |
|
number of inputs |
2 |
|
number of prediction choices displayed |
5 |
|
prediction type |
Word completion [24751-2:21 3] |
|
pitch |
0.5 |
|
reading rate |
120 |
|
reading unit |
Word [24751-2:22 1] |
|
reduced reading level |
false |
|
scan speed |
1.0 |
|
scan switch delay |
0.0 |
|
selection method |
Point-and-Click [24751-2:24 2] |
|
slow keys interval |
0.2 |
|
speech component |
Alternative Text [24751-2:25 1] |
|
speech rate |
180 |
|
switch function |
Select [24751-2:27 1] |
|
switch delay |
0.0 |
|
switch port |
USB [24751-2:28 4] |
|
system sounds caption |
false |
|
table of contents |
true |
|
tracking |
Mouse [24751-2:30 1] |
|
usage |
Preferred [24751-2:31 2] |
|
vocabulary |
Contextual [24751-2:32 1] |
|
volume |
0.5 |
|
window layout |
Tiled [24751-2:33 1] |
Annex C Bindings and Implementations
The following bindings are available or in development for the 1EdTech Learner Information Package Accessibility for LIP - Version 1 [ACCLIP] that serves as the reference specification for this standard.
1. 1EdTech Learner Information Package Accessibility for LIP XML Binding,
<http://imsglobal.org/accessibility>
Implementations:
1. The Inclusive Learning Exchange (TILE): <http://inclusivelearning.ca/ >
2. Web4All: <http://web4all.ca/>
The following project is developing a Java binding for this standard.
1. CulturAll (TransformAble sub-project): http://culturall.atrc.utoronto.ca/
Annex D Scenarios
D.1 Administration Scenario
D.1.1 Background Information
In many situations, it is the responsibility of a system administrator or human resources specialist to create and sometimes modify a user’s learning profile. This case describes the creation of a new learner profile focusing on initial accessibility needs. This profile is later modified to reflect additional information.
This scenario is essentially the same one describing how a user would create their own learner profile and modify it to meet their particular accessibility needs.
D.1.2 Use Case
Beth is a human resources specialist in a large university that delivers much of its education via the Internet. Once a student is enrolled, Beth sets up their initial account information. She uses a copy of a paper form submitted by the student (in this case, “Dan”) that contains basic student demographic information and can contain information about any disabilities the student has.
Beth logs into the administration system using her user name and password. Beth is a recognized user with administration privileges and the administration console is displayed (Admin Console). Beth prefers to view larger text than is typical for these applications. She uses a high-resolution display with a finer than normal dot pitch. It allows more information to be displayed on the screen but it can make things hard to read. Beth overcomes this with her own accessibility preference settings.
From the Admin Console, Beth selects the Create New User option. This displays a form prompting for a new user name and other demographic information. Beth enters Dan’s information from the paper copy provided for him. The form is submitted and Dan is created as a new user in the Virtual Learning Environment system. A password is automatically created for Dan, which Beth notes.
Using the information provided, Beth observes that Dan is deaf. She invokes the Create Accessibility Preferences function from the Admin Console. This function prompts her for Dan’s user name and password, which she supplies. Beth has the choice at this point of creating a detailed set of accessibility needs and preferences for Dan or using one of the default templates that the system provides. Since she doesn’t have much information about Dan’s preferences, she selects a template that causes alternatives to sound to be presented, should they be available for a particular piece of content. Once he receives his password information, Dan can alter his settings to reflect his needs and preferences anytime he logs into the system.
D.1.3 Transaction Analysis
This analysis is intended to determine what information is collected and provided by services associated with a hypothetical Learner Profile Manager defined under the guidelines established by the 1EdTech Abstract Framework.
365BD.1.3.1 Admin - Create New User
1 User logs onto the university’s administration system;
2 Verify that user is an administrator with appropriate access levels;
3 Admin console requests LIP preferences – user has larger type preferences;
4 Admin configures for larger type;
5 Admin console is displayed;
6 Access to Create New User function is initiated;
7 Create New User form is adjusted to display in larger type;
8 Create New User form is delivered to user;
9 Information on new student is entered;
10 Form is submitted;
11 New profile is created for student.
366BD.1.3.2 Admin - Add Accessibility Profile Template
1 Access to Create Accessibility Preferences is initiated;
2 Prompt for student name and password is formatted for larger type;
3 Prompt for student name and password is displayed;
4 Prompt for Create New Accessibility Preference or Use Template is formatted for larger type;
5 Prompt for New or Template is displayed;
6 Select Template;
7 Form to select template type is formatted for larger type;
8 Form to select template type is displayed;
9 Select template type;
10 Default accessibility preferences are added to student profile based on template selected.
D.2 Department of Labor Scenario
D.2.1 Background Information
Three mining engineering students are underground in protective clothing (overalls, gloves and goggles) in a wet, noisy mine. They are learning to manipulate a valve to control water flow in a cooling system. They need to synchronize information from a pressure gauge, from someone who is driving the machinery and from the instructional system. They are using a textual/visual display, and a large joy-stick mouse to access the same instructions they used yesterday in a standard classroom/laboratory on a desktop PC. There is a pressure device attached to the computer.
The instructional system authors have created an application that students can use to record preferences for their interaction with the instructional system. The students can create a profile set with a number of profiles e.g., to account for long-term morning and afternoon differences. It will be available on the system and can be amended by each student, temporarily or permanently, and may exist in multiple versions, e.g., to account for long-term morning and afternoon differences.
In addition, the authors have provided a range of profiles that anticipate students’ inability to use sound, vision, colour, or other display attributes. Content is likewise made available in a range of modes (such as video, audio and text).
D.2.2 Scenario
The first step is for the students to set up the system for the day’s lesson. One student has special needs with respect to his hearing disability. His profile states that he prefers information presented in sign language instead of audio. Another student is colour-blind. Neither of these students expects to have to inform the system of these things at the time of use, and when they, as a group, are setting up the system for all three of them to use, it is important that this information is invisibly transferred to the system when they notify the system they will be working in a group. Each of these three students has a registered learner profile but they will be working together so the system creates a ‘group’ accessibility profile that will work for all of them.
Following the group accessibility profile, the system changes the display to large yellow on a black background, alters the controls for gross movement navigation suitable to the joystick, and avoids audio output. The system finds the chosen navigation information and an appropriate textual equivalent for the audio stream. The system renders only the selected content in the selected format.
The students interact with the system to customize it for the exercise and machinery they are using. They use the joystick and screen sliders to indicate numerical information for data input and a screen keyboard for machinery type and model. In addition, they place the pressure probe into the water stream.
The system instructs them, providing textual instructions, until the pressure builds up to a dangerous level, a condition they do not recognize. They need help. A bright light on the probe alerts them to the problem and they close down the valve and read the instructions again before repeating the exercise. The second time they manage to maintain the correct pressure levels for the required time. The system records their activity.
The students return to the standard classroom the next day, using the system again in ‘group’ mode to write up their experiences by annotating the activity report. The group accessibility profile is amended because they are now at a standard PC rather than using the joy-stick-controlled mine computer, so the control settings should be returned to normal. Both audio and visual outputs are used to meet the needs of the hearing impaired student as well as the others in his group.
D.3 NETg Scenario: Player Preferences
D.3.1 Background Information
NETg’s training software incorporates many accessibility features that a learner can manually set so that they get the appropriate learning environment for their abilities and preferences. This scenario describes how the NETg software could read the appropriate information from an 1EdTech Learner Information Profile, and set the appropriate options automatically.
D.3.2 Scenario
Although he has used various forms of learning technology before, Sam is a new NETg user and has an 1EdTech Learner Profile that catalogs his preferences. Although Sam does not have a hearing disability, he finds computer audio distracting, and so prefers to use on-screen-text instead of audio. Accordingly, his Learner Profile indicates this preference, along with the rest of his display and input preferences.
When Sam opens the NETg player, he enters his username and password. The NETg player communicates the login information to the controlling LMS, and also asks the LMS if Sam has an available learner profile. The LMS locates Sam's profile, and forwards the data to the NETg player (note that whether Sam’s profile is local to the LMS or located on a profile server is not relevant to the functioning of this scenario).
When the NETg player receives Sam’s profile, it reads the profile, and automatically sets preferences to correspond to the preferences expressed in Sam’s profile. Thus, the player automatically turns off the sound, and sets itself to use onscreen text instead, as well as automatically conforming to the rest of Sam's preferences.
D.4 PEARL Scenario
D.4.1 Background Information
The PEARL project (Practical Experimentation by Accessible Remote Learning) is operating at the Open University in the UK. The project has developed a framework by which remote control of laboratories for science and engineering subjects can be offered to students anywhere over the WWW. One of the motivations for doing this was to promote the increased participation of disabled students in these subjects. Hence accessibility has been a priority for the project.
The project has implemented a system with user interfaces that are generated “on the fly” from XML descriptions of all the interface elements and the type of interaction they support. The developers have begun to explore an extension to this in which the “interface generator” is also given an XML description of the learner and the way they prefer to use their computer. This learner description has been based on the draft 1EdTech LIP <accessForAll> element and its sub-elements.
This makes it possible to optimize the interface for individual users to take into account, as examples, assistive technology requirements or the fact that users are working hands-free or using a PDA. Further research is needed to define the “rule base” that will specify an interface given a generic description of the interface elements and a user profile.
D.4.2 Scenario
Jenny and Michael are both students at a large university. Jenny is blind but fully mobile whereas Michael has severe motor impairments that affect both his dexterity and mobility.
Jenny goes into a central computer facility to check her schedule for the week and pick up her new assignments. She logs onto the university’s VLE (virtual learning environment). As she is an established student, the VLE has a store of Jenny’s learner information profile (LIP). The system knows that she is a non-visual computer user. Therefore, all graphics are rendered as alternative text. The local PC also accesses her LIP information and activates and configures the pre-installed screen-reader software to her preferences for her.
Michael, because of his mobility problems, prefers to work from home from his specially adapted PC. He is a switch user (uses two switches to select from highlighted symbols on a virtual keyboard instead of using a standard keyboard). He logs into the VLE at the beginning of the week to check his schedule etc. by dial-up connection. Similarly the VLE accesses Michael’s LIP and configures the content presentation to suit the way he uses the computer. The VLE is fully accessible and it uses the information in the LIP to determine that Michael requires keyboard shortcuts for all menu options and configures the menus on his virtual keyboards accordingly. It is also cognizant of the fact that Michael can only see the top 2/3 of his screen because his virtual keyboard occupies the lower 1/3.
One of Michael’s lessons for the week is a remote lab session. Here he has to work in collaboration with other students working at their computers. This is a PEARL laboratory session and this application has been developed to take the information from the LIP and optimize the user interface for each user. The PEARL application also uses information about the students’ hardware (interrogated directly) for the PC to be able to optimize the user interface each time a user accesses the remote lab facility. This information includes available screen size and pixel resolution as well as the bandwidth available across the remote link. Michael is able to participate in the lab sessions for his science course from his own home.
D.4.3 Additional Information
Information about the PEARL project is available from <http://kmi.open.ac.uk/projects/pearl >
D.5 PIVoT Scenario
D.5.1 Background Information
Mary is a physics student at MIT who is blind. Mary is registered for an introductory physics course in Classical Mechanics, which is one of the most challenging core courses required for graduation from MIT.
D.5.2 Scenario
After enrolling in the course, Mary learns that as a supplement to this classroom-based course, all of the professor’s lectures and portions of the course textbook are available to students enrolled in the course via the web through PIVoT (Physics Interactive Video Tutor). Using streaming digital video and the Internet, PIVoT gives students access to an online textbook, FAQs, physics simulations, practice problems, and a “Personal Tutor” which is an intelligent agent that provides individualized help based on each user's navigation through the web site.
PIVoT gives students instant access to their professor through a collection of digital video clips in which the professor explains difficult concepts, demonstrates physics principles, steps through problem solutions, and answers students’ most frequently asked questions (FAQs). PIVoT also offers 35 lectures by the professor via streaming media.
The first time Mary visits the PIVoT website using JAWS, a screen reading software, she logs in via an accessible log-in screen. She is then prompted to set up her user preferences. The preferences she can indicate in PIVoT include audio descriptions for recorded lectures (including equations in MathSpeak, an easy-to-learn language for articulating mathematical concepts), closed captions for recorded lectures, described textbook graphics (utilizing alt-text tags, D-links and longdesc with graphics). The preferences Mary selects will be applied to the delivery of the course material each time she logs into the PIVoT site, regardless of where she is when she logs in.
Planetary Data is the first topic Mary decides she needs additional information about to prepare for her upcoming quiz. There are 3 videos and 2 sections from a chapter in the textbook related to this topic. Since she requires audio descriptions based on her user profile, when she begins to play the first video of the professor’s lecture, in addition to hearing his lecture she hears audio descriptions of the complex equations he is drawing.
After listening to the videos, Mary begins to read the textbook sections. She hears the textual portions spoken aloud via her screen reading software. When her screen reading software encounters graphics or equations, she hears the accompanying descriptions of the non-textual visual elements of the textbook.
D.5.3 Additional Information
Information about the PIVoT project is available from <http://web.mit.edu/8.01/www/Fall03/pivot.html>
D.6 Web-4-All Scenario
D.6.1 Background Information
The Web-4-All project is a collaboration between the Adaptive Technology Resource Centre and the Web Accessibility Office of Industry Canada to help meet the public Internet access needs of Canadians with disabilities and literacy issues. Web-4-All combines hardware and software to quickly configure a public access computer to accommodate the special needs of a user and then reverts back to a standard setting for the next user. The needs of users may include: personalized setup of browser, choice of assistive technology and system settings at a multi-user workstation, and a portable preference set.
Challenges faced by Web-4-All included the lack of technical support at the public access centres and the need for a quick way to change the residual settings for one user and then the next, minimizing conflict between different assistive technologies.
D.6.2 Scenario
Mrs. Smith is 70 years old. She is slowly losing her visual acuity to the extent that she requires text to be magnified 4 times. She uses the Industry Canada Community Access Program workstation site to exchange pictures with her grandchildren, to plan her travels and research medical information about her husband’s illness. Together with an assistant, Mrs. Smith sets up her preferences by answering a series of functional questions. The resulting preferences are expressed as a LIP specification with accessibility extensions that is saved to a portable storage device (such as a Smart Card). Once this is done, Mrs. Smith can take this portable device to any Community Access Program workstation and cause the browser, system preferences and assistive technologies to adjust to her individual preferences. She can adjust these preferences at any time (i.e., if she forgot her corrective lenses, etc.).
Mrs. Smith takes the same portable preference set to the public access facility at her local college to take a French course offered using a major learning management system (LMS). The LMS responds to the LIP specification instance by adjusting the display of the content according to Mrs. Smith’s preferences.
D.6.3 Additional Information
Information about the Web-4-All project is available from <http://www.web4all.ca/>
Annex E Implementation Example
A user manual for an example of a helper software application that assists users in creating a PNP file can be found at: < http://web4all.atrc.utoronto.ca/PW_demo/Demo/Web4All_AdminUser_Manual_Final(08,05,03).doc> The following is an excerpt from that manual.
Display Preferences:
The Display Preferences dialog enables users to modify the presentation of onscreen Web content and make it more accessible to individuals with special needs. The following checkbox options are associated with this dialog:
1) “Make text and the cursor easier to see.” – the first checkbox option allows users with low vision to make the onscreen display easier to see either through the use of a screen magnifier or by increasing font size, improving colour contrast, etc.
2) “Highlight text and read it to me.” – checkbox two enables clients to have text highlighted and then read to them via a speech synthesizer;
3) “Read the screen to me.” – the third checkbox allows users to set specific preferences for Web-4-All’s default screen reader.
4) “Let me use a Braille display.” – selecting this checkbox enables users to have online content converted into Braille.
5) “Show visual alerts.” – this last checkbox allows those with a hearing impairment to have all computer sounds converted into visual signals and/or captions.

After selecting the appropriate Display Preference checkboxes, choose “Control Settings” to advance to the Control Preferences page. To return to the language preferences dialog, select “Previous”. To exit Web-4-All, select “Cancel”.
Annex F Secure Data Exchange
In many cases these AfA PNP files will contain Personally Identifiable Information (PII) or other sensitive data. It is recommended that the appropriate security mechanisms are used to protect these files when they are exchanged. These mechanisms could include:
- Password protection of the zip file;
- Use of tthe Secure File Transfer Protocol (FTP) or equivalent protocol.
Annex G List of Contributors
Contributors to this version of the specification from ISO/IEC include:
· The Project Editors:
— Jutta Treviranus, Adaptive Technology Resource Centre, University of Toronto
— Liddy Nevile, La Trobe University
— Andy Heath, Axelrod AccessForAll;
· Members of ISO/IEC JTC 1/SC36, Working Group 7;
· Staff of the Adaptive Technology Resource Centre (ATRC), University of Toronto including Anastasia Cheetham, David Weinkauf, Joseph Scheuhammer and others;
· François Mouzard and M. Janice Pereira for work on the French language version;
· Madeleine Rothberg, WGBH;
· Martyn Cooper, Open University.
Bibliography
|
[1] |
ISO/IEC Guide 71, Guidelines for standards developers to address the needs of older persons and persons with disabilities. |
|
[2] |
ISO 704:2000 (E/F), Terminology work — Principles and methods/Travail terminologique — Principes et méthodes. |
|
[3] |
ISO 1087-1:2000 (E/F), Terminology work — Vocabulary — Part 1: Theory and application/Travaux terminologiques — Vocabulaire — Partie 1: Théorie et application. |
|
[4] |
ISO 1087-2:2000 (E/F), Terminology work — Vocabulary — Part 2: Computer applications/Travaux terminologiques — Vocabulaire — Partie 2: Applications logicielles. |
|
[5] |
ISO/IEC 2382 (all parts) (E/F), Information technology — Vocabulary/Technologies de l'information — Vocabulaire. |
|
[6] |
ISO 5127:2001 (E), Information and documentation — Vocabulary. |
|
[7] |
ISO/IEC 11179-1:2004 (E), Information technology — Metadata registries (MDR) — Part 1: Framework. |
|
[8] |
ISO/IEC 11179-3:2003 (E), Information technology — Metadata registries (MDR) — Part 3: Registry metamodel and basic attributes. |
|
[9] |
ISO/IEC 14662:2004, Information technology — Open-edi reference model. |
|
[10] |
ISO 15836:2003 (E/F), Information and documentation — The Dublin Core metadata element set/ Information et documentation — L'ensemble des éléments de métadonnées Dublin Core. |
|
[11] |
ISO/IEC 15944-1:2002, Information technology — Business agreement semantic descriptive techniques — Part 1: Operational aspects of Open-edi for implementation. |
|
[12] |
ISO/TS 16071:2003 (E/F), Ergonomics of human-system interaction — Guidance on accessibility for human-computer interfaces/Ergonomie de l'interaction homme/système — Guidage relatif à l'accessibilité aux interfaces homme/ordinateur. |
|
[13] |
ISO 19115:2003 (E), Geographic information — Metadata. |
|
[14] |
ISO/IEC 19501:2005 (E), Information technology — Open Distributed Processing — Unified Modeling Language (UML) Version 1.4.2. |
|
[15] |
ISO/IEC 24751-1:2008 (E/F), Information technology — Individualized adaptability and accessibility in e-learning, education and training — Part 1: Framework and reference model/Technologies de l'information — Adaptabilité et accessibilité individualisées en e-apprentissage, en éducation et en formation — Partie 1: Cadre et modèle de référence |
|
[16] |
|
|
[17] |
1EdTech Learner Information Package Accessibility for LIP — Version 1 [ACCLIP], {http://imsglobal.org/accessibility}. |
|
[18] |
|
|
[19] |
W3C/WAI Web ContentGuidelines [W3C/WAI WCAG], |
|
[20] |
World Health Organization. Document A29/INFDOCI/1, Geneva, Switzerland, 1976. |
|
[21] |
1EdTech Guidelines for Developing Accessible Learning Applications v1.0, 1EdTech Consortium, Inc., June 2002. |
|
[22] |
1EdTech Specification Note 07: UML Profile for Platform Independent Model Descriptions of Specifications for Data Models v1.0, C.Smythe, 1EdTech Consortium, October 2006. |
About This Document
Title: AccessForAll Digital Personal Needs and Preferences Description for Digital Delivery Information Model
Co-chairs: Richard Schwerdtfeger (IBM, USA) and Madeleine Rothberg (WGBH National Center for Accessible Media, USA)
Editor: Colin Smythe (1EdTech GLC, UK)
Summary: The AccessForAll Specification is intended to meet the needs of learners with disabilities and anyone who is disabled by their context. This part of the AccessForAll Specification provides a common information model for describing the learner or user needs and preferences when accessing digitally delivered resources or services. This model divides the personal needs and preferences of the learner or user into three categories: Display – how resources are to be presented and structured; Control – how resources are to be controlled and operated; and, Content – what supplementary or alternative resources are to be supplied.
Version: 2.0
Version Date: 30 April 2010
Release: 1.0
Status: Final Release
Revision Information: Supersedes v1.0 which was published in July 2004. This document is based upon the original ISO/IEC 24751-2:2008 Information technology — Individualized adaptability and accessibility in e-learning, education and training — Part 2: “AccessForAll Personal Needs and Preferences Description for Digital Delivery”. The ISO/IEC 24751-2:2008 document was a further development of the original 1EdTech GLC AccessForAll Learner Information Package, July 2003. Several documentation changes have been made to the ISO/IEC but the technical solution is faithfully reproduced.
Purpose: This document is for public release. Please provide feedback to the Project Group via 1EdTech GLC Accessibility Forum at http://www.imsglobal.org/community/forum/categories.cfm?catid=54.
Document Location: http://www.imsglobal.org/accessibility/index.html
Revision History
|
Version No. |
Release Date |
Comments |
|
Final Release v1.0 |
12 July 2004 |
This is the formal Final Specification of the 1EdTech AccessForAll Learner Information Package Information Model. |
|
Final Release v2.0 |
30 April 2010 |
This is the formal Final Specification of the 1EdTech AccessForAll Personal Needs and Preferences for Digital Delivery Information Model. |
|
Final Release |
8 November 2021 |
Addition of information, in Annex F, about how to use secure methods for the exchange of this information. This is added in response to one of the recommendations from the 1EdTech Security Committee as part of the 1EdTech Security Audit 2020. |
Index
A
AfA 22, 23, 25, 30, 31, 33, 34, 37, 38, 42, 43, 47, 49, 51, 57, 63, 66, 69, 73, 81, 86, 93, 98, 102, 107, 111, 116, 120, 173
Classes
Access_For_All_User 2, 11, 12, 30, 31, 32, 33, 75, 169
Adaptation_Preference 8, 11, 18, 169, 172, 173
Alternative_Keyboard 5, 11, 15, 77, 92, 93, 94, 95, 96, 122, 124, 126, 128, 151
Alternative_Pointing 5, 15, 78, 101, 102, 103, 104, 105, 154, 157, 177
Application 2, 3, 4, 5, 6, 8, 12, 18, 19, 27, 40, 49, 55, 61, 63, 67, 71, 83, 91, 96, 100, 104, 109, 114, 117, 121, 177, 178, 179, 180, 181
Application_Parameter 19, 179, 180, 181
Automatic_Scanning 7, 11, 17, 90, 134, 135, 136, 137, 138, 165
Braille 2, 3, 9, 11, 13, 19, 23, 26, 35, 39, 40, 52, 53, 56, 57, 58, 59, 60, 61, 177, 182, 187, 188, 189, 190, 191, 192, 220
Code_Selection 7, 11, 17, 91, 146, 147, 148, 149, 150, 162
Code_Termination 8, 11, 18, 113, 148, 162, 163, 164, 182
Coded_Input 11, 16, 110, 111, 112, 113, 114, 177
Command_And_Control 8, 11, 18, 109, 159, 160, 161
Content 2, 4, 8, 9, 11, 18, 20, 25, 26, 32, 70, 168, 169, 170, 171, 173, 182, 194, 216, 223, 224
Control 2, 4, 6, 8, 9, 11, 14, 20, 26, 31, 75, 76, 77, 78, 79, 80, 81, 82, 83, 84, 86, 92, 97, 101, 106, 109, 111, 115, 119, 159, 161, 182, 194, 220, 224
Debounce 4, 5, 6, 11, 16, 83, 95, 128, 129
Directed_Scanning 7, 11, 17, 90, 143, 144, 145
Display 2, 11, 12, 20, 25, 26, 31, 33, 34, 35, 36, 37, 41, 42, 51, 57, 62, 65, 69, 108, 220, 224
Dwell_Select 7, 8, 11, 17, 18, 104, 132, 133, 157, 158
Font_Face 4, 11, 14, 72, 73, 74, 182
Inverse_Scanning 7, 11, 17, 90, 139, 140, 141, 142, 165
Keyboard_Enhancement 4, 11, 14, 76, 80, 81, 122, 124, 126, 128, 177
Mouse_Emulation 5, 11, 15, 77, 97, 98, 99, 100, 177, 182
Onscreen_Keyboard 4, 11, 14, 15, 77, 85, 86, 87, 88, 89, 90, 91, 130, 132, 139, 143, 147
Point_And_Click_Selection 89
Point_And_Dwell_Selection 89
Prediction 4, 6, 9, 11, 16, 79, 115, 116, 117, 118, 177, 182, 200
Relative_Pointing 7, 11, 17, 18, 102, 154, 155, 156
Resizable_Keys 7, 11, 17, 95, 151, 152, 153
Screen_Enhancement 3, 11, 12, 13, 34, 41, 42, 43, 44, 45, 46, 47, 48, 49, 73, 177
Screen_Reader 2, 11, 12, 34, 37, 38, 39, 40, 177
Slow_Keys 6, 11, 16, 126, 127
Sticky_Keys 6, 11, 16, 122, 123
Structural_Navigation 6, 11, 16, 79, 119, 120, 121, 177
Structural_Presentation 4, 11, 13, 14, 68, 69, 70, 71, 72, 177
Switch_Assignment 8, 11, 18, 137, 142, 145, 165, 166, 167
Tactile 2, 3, 11, 13, 35, 62, 63, 64, 177, 186, 187
Text_Reading_Highlight 3, 11, 13, 34, 50, 51, 52, 53, 54, 55, 177
Visual_Alert 11, 13, 35, 65, 66, 177
Voice_Recognition 5, 11, 15, 16, 78, 106, 107, 108, 109, 110, 159, 177
Conformance..................... 9, 185
D
DCMI MT............... 25, 176, 222
Digital Resource Description 20, 25
DRD............................................ 25
I
Implementation 10, 176, 214, 220
1EdTech AccessForAll
Digital Resource Description 20, 25
Personal Needs and Preferences 1, 2, 20, 25, 26, 27, 28, 185, 224, 228
ISO/IEC 24751 20, 22, 23, 24, 34, 222, 224
P
Personal Needs and Preferences 1, 2, 20, 25, 26, 27, 28, 185, 224, 228
PNP 2, 25, 26, 27, 28, 186, 187, 188, 189, 190, 191, 192, 193, 194, 195, 196, 197, 198, 199, 200, 201, 202, 203, 204, 205, 206, 207, 208, 209, 210, 220
S
Scenarios.......................... 10, 215
U
UML............ 20, 25, 28, 222, 223
V
Vocabularies 8, 9, 38, 42, 43, 44, 45, 46, 48, 51, 53, 54, 57, 58, 59, 60, 63, 66, 69, 70, 71, 73, 76, 81, 86, 87, 93, 98, 99, 102, 103, 107, 108, 111, 112, 113, 116, 120, 136, 137, 141, 144, 147, 149, 160, 163, 166, 170, 173, 174, 175, 182, 183, 186, 187, 188, 189, 190, 191, 192, 193, 194, 195, 196, 197, 198, 199, 200, 201, 203, 204, 206, 207, 208, 209, 210, 222
W
W3C/WAI WCAG.......... 25, 223
X
XML......................... 25, 214, 217
XSLT.......................................... 25
1EdTech Consortium, Inc. (“1EdTech GLC”) is publishing the information contained in this 1EdTech GLC Information Model (“Specification”) for purposes of scientific, experimental, and scholarly collaboration only.
1EdTech GLC makes no warranty or representation regarding the accuracy or completeness of the Specification. This material is provided on an “As Is” and “As Available” basis.
The Specification is at all times subject to change and revision without notice.
It is your sole responsibility to evaluate the usefulness, accuracy, and completeness of the Specification as it relates to you.
1EdTech GLC would appreciate receiving your comments and suggestions.
Please contact 1EdTech GLC through our website at http://www.imsglobal.org
Please refer to Document Name: 1EdTech GLC AccessForAll Personal Needs and Preferences
Revision: 8 November 2021.
[1] The source for this adapted definition from ISO/TS 16071:2003 is now ISO/IEC 24751-1:2008 (2.2).
[2] Italicized terms are defined in ISO/IEC 24751-1:2008.
[3] The structure of this and other tables in Annex A supports a bilingual, multilingual expandable approach.

